O módulo de Caixa e Bancos do RMS tem como objetivo permitir a administração dos saldos bancários e contábeis das contas correntes da empresa, além de possibilitar o melhor controle das previsões de saldos e entradas e saídas nessas contas, com manutenção e entrada manual de lançamentos que não constam no sistema, como juros e tarifas bancárias.
Note que:
Este manual foi desenvolvido considerando que o usuário já está familiarizado com o RMS, sua navegação e principalmente tenha conhecimento do Caixa e Bancos de uma empresa, no decorrer deste tópico demonstraremos as configurações para o módulo de Caixa e Bancos.
Todas as operações geradas na Tesouraria, no Contas a Pagar e no Contas a Receber alimentam naturalmente o Caixa e Bancos.
OBSERVAÇÃO IMPORTANTE:
O módulo da Tesouraria possui parametrização de agendas específica para interação com o Caixa e Bancos. Consulte o manual de tesouraria para maiores esclarecimentos.
No entanto, existem ocorrências no Extrato do Banco (juros, tarifas, impostos) que não são contempladas nos módulos mencionados acima, dessa forma é necessário digitá-los manualmente para correta conciliação. Para digitação é preciso criar agendas para essas ocorrências.
Crie as agendas específicas seguindo a orientação do manual de Cadastro no tópico tabela contábil só atentando ao detalhe de definir as mesmas com "S" no campo "Cx. e Bco." dentro do quadro Integração na Tabela contábil.
Exemplos de Agendas
Agenda de Entrada:
Agenda de Saída:
Agenda de Transferência:
Agendas usadas para as transferências ENTRE CONTAS:
![]()
![]()
Manutenção de parâmetro:
![]()
A seguir detalhamos o preenchimento de cada campo.
Este número é atualizado pelo sistema regularmente, pelo processo de Conciliação Bancária, podendo o usuário alterá-lo quando desejar. Recomenda-se a não alteração deste parâmetro durante o processo de conciliação, pois poderão ocorrer problemas com as rotinas que utilizam este campo. Recomendamos começar com o número "1".
Preencha neste campo a condição de pagamento mais utilizada na integração com os Livros Fiscais e nos movimentos incluídos manualmente, tanto na Conciliação Bancária quanto para o próprio Caixa e Bancos. A condição de pagamento deve ser ANTECIPADA, isto é, parametrizar uma condição que gera informações já pagas ou recebidas (já baixados).
Como no anterior, com a diferença de que a condição de pagamento é utilizada pelo sistema de Contas a Receber nas saídas a prazo no Caixa e Bancos. A condição não pode ser a mesma que a anterior, pois quando da integração com o Contas a Receber, se a condição for antecipada, o título será incluído e baixado automaticamente, por isso esta condição NÃO PODERÁ SER antecipada.
Assim como a condição de pagamento, a figura fiscal também é utilizada pelo sistema na integração com os Livros Fiscais. Nesse campo digite a figura fiscal ISENTA ou NÃO TRIBUTADA correspondente no cadastro de figuras fiscais.
Preencha com a data em que iniciará a Conciliação bancária do Caixa e Bancos.
Digite um número que corresponde a quantos dias antes da data do sistema deverá ser recalculado o saldo de cada portador, assim como as consultas e emissão de relatórios.
Da mesma forma que o demonstrado anteriormente, preencha com o número em dias que corresponde quantos dias após a data do sistema deverão ser calculados os saldos de cada portador, assim como as consultas e emissão de relatórios.
Durante a integração do sistema de Contas a Pagar, nenhum título possui portador definido, porém para a atualização dos saldos no Caixa e Bancos se faz necessária à presença do portador, sendo assim, o sistema utilizará o portador padrão definido neste campo para esta atualização.
Campos de Tela
Nome | Conteúdo | Descrição |
|---|---|---|
Código |
| Código do portador. |
Descrição |
| Descrição do portador. |
GERAL |
|
|
Cadastro |
|
|
Nome Reduzido |
| Nome reduzido do portador. |
Título |
| Título que constará no documento, por exemplo: Pgto. Fornecedores Lj. - 01. |
CEP |
| CEP do endereço do portador. |
Endereço |
| Endereço do portador. |
Bairro |
| Bairro do portador. |
Cidade |
| Cidade do portador. |
Estado | Tabela 060 | Estado do portador. |
DDD /Telefone |
| Telefone do portador com DDD. |
Agrupamento |
|
|
Código | Tabela 022 | Código agrupamento, ao qual pertence o portador definido em tabela. |
Descrição |
|
|
Informações Bancárias |
|
|
Banco | Tabela 089 | Código do banco com dígito de controle definido em tabela. |
Agência |
| Código da agência. |
Digito |
| Dígito de controle. |
Conta |
| Número da conta corrente relativa ao portador. |
Digito |
| Dígito de controle. |
Subconta |
| Número de conta ligada à conta principal estabelecida a critério do banco. |
DAC |
| Dígito de controle. |
Campos de Tela
CAIXAS E BANCOS |
|
|
|---|---|---|
Conciliação Bancária |
| Portador aceita conciliação bancária. |
Extrato com duplicação |
| Flag para que o sistema não suba o mesmo arquivo 2 vezes. |
Conciliação c/ Diferença |
| Portador aceita Conciliação com diferença. |
Port. Concil. |
| Número do portador para conciliação. |
Formato da Conta |
| Campo não utilizado. |
Início |
| Campo não utilizado. |
Limite |
| Valor do limite de Credito. |
Numeração Automática |
| Flag se o sistema gera uma numeração automática. |
Documento |
| Número do documento atual. |
Banco /País |
| Número do Banco no País. |
DIAS PARA CRÉDITO |
|
|
Pagamento |
| Campo não utilizado. |
Cobrança |
| Campo não utilizado. |
MOEDAS |
|
|
Compra |
| Código da Moeda para Compra. |
Venda |
| Código da moeda para Venda. |
TAXAS |
|
|
Juros |
| Taxa de Juros. |
Cheque Especial |
| Taxa de cheque especial. |
Caução |
| Taxa para cheque Caução. |
Aplicação |
| Taxa para a aplicação. |
Para efetuar essas configurações acesse o programa "Controle de Filiais/Portadores" dentro da
Sub pasta Controle de Movimentos no módulo Caixa e Bancos. A tela que será exibida corresponde à figura 2.
![]()
Figura 2
Aperte o botão F6 Incluir, o campo portador no quadro filial será habilitado, digite o código do portador e no campo filial o código com o digito da filial que utiliza tal portador.
Aperte o botão F4 Confirma para efetivar a operação.
A inclusão será exibida na grade para posterior manutenção.
![]()
Figura 2A
Antes da utilização do módulo de Caixa e Bancos, a parametrização das tabelas e parâmetros já deve estar correta. Recomendamos a consulta do manual de Cadastro e manuais de Tabelas e Parâmetros para consulta mais detalhada,
A seguir demonstramos as parametrizações necessárias a título de conferência nas tabelas e parâmetros, para se ter acesso localize a sub pasta de mesmo nome dentro do módulo de Cadastro.
N º | NOME | ACESSO | CONTEÚDO | DESCRIÇÃO |
089 | BANCOS | 237 | BRADESCO | No acesso será indicado o número do banco e no conteúdo o seu nome. Estas informações serão utilizadas em vários processos do tratamento da existência bancária. |
166 | Caixa e Bancos | BORDEROCXB | 1= 0000000AGD | Parametrização para envio do bordero ao Caixa e Bancos |
São pagamentos ou recebimentos - geralmente títulos do Contas a Pagar e do Contas a Receber - com vencimentos futuros, ou seja, quando sairá ou entrará os valores ao Caixa Geral ou Banco, dependendo do documento. Durante a baixa dos pagamentos ou recebimentos, os valores correspondentes são transferidos à consulta de Saldos Contábeis, pois deixaram de ser previsão para serem saldos de fato.
São pagamentos e recebimentos de títulos, cheques, convênios e cartões, como também transferências entre o Caixa Geral das filiais e o da Matriz para as contas correntes dos bancos. Podemos dizer também que todos os lançamentos efetuados com condição de pagamento antecipada atualizarão este saldo em tempo real.
São os movimentos bancários atualizados pelos extratos importados pela Conciliação Bancária e disponível no sistema somente para consulta, demonstrando todas as movimentações financeiras efetuadas nos bancos.
Estas integrações atualizarão os "Saldos Previstos" de recebimentos e pagamentos da empresa, possibilitando ao departamento financeiro, numa consulta rápida e prática, uma visão geral do fluxo de caixa da empresa.
Os "Saldos Previstos" podem ser consultados a todo o momento e havendo alterações nos títulos dentro do Contas a Pagar e Contas a Receber (valores, portadores, data de vencimento, etc), os saldos serão alterados em tempo real.
Para o fechamento das vendas dos PDV's ou operadores de caixa, os documentos recebidos são somados e conferidos com as leituras de cada PDV pelo tesoureiro. Após as conferências, faz-se a atualização do movimento dos PDV's e os valores dos documentos recebidos serão acrescidos ao "Saldo Contábil", pois registra a efetiva entrada de valores ao Caixa Geral da filial (cofre).
No decorrer desse tópico será demonstrado como executar a operação diária do Caixa e Bancos. Primeiramente a "Conciliação Bancária" e por fim o "Caixa e Bancos" propriamente dito.
Lembramos a necessidade de antes de utilizar o "Caixa e Bancos" que os módulos Contas a Pagar, Contas a Receber e Tesouraria já devem estar configurados e operando corretamente.
Devemos abrir o movimento, para tal no quadro "Critérios de Seleção" devemos informar a filial e a data que desejamos movimentar. No campo PORTADOR o botão HELP permite abrir a sobre tela com todos os portadores vinculados a essa filial (de acordo com as parametrizações lojas por portadores tópico 2.3), após selecionar filial, portador e período que deseja abrir o movimento, selecionar a função ShF6 – Controle e o movimento será aberto.
Após realizar o filtro e selecionar a opção SHF6 –Controle
Os Movimentos foram abertos:
ATENÇÃO!
O cadastro de portador é feito através do programa VABUPORT.
Aperte o botão F5 Importação e na tela confira os dados exibidos.
Aperte o F4 Confirma.
O sistema abre na tela a seguinte mensagem:
Retorne a tela principal e note que na grade o movimento selecionado anteriormente será exibido na coluna situação com a letra "I" de Importado (observe a legenda na tela).
Note que o sistema somente atualizará informações e lançamentos se estes estiverem conciliados.
Caso precise realizar alguma manutenção/ inclusão esta poderá ser realizada no programa "Manutenção de Movimentos" já demonstrado. Para manutenção localize os lançamentos utilizando os campos do quadro "Critérios de Seleção" e clique marcando o lançamento que se deseja alterar, aperte o botão F5 Altera, e proceda com as alterações necessárias.
Note que por medida de segurança nem todos os campos podem ser livremente alterados, haverá casos que será mais conveniente excluir o lançamento e incluí-lo novamente.
Finalizada essa parte o passo seguinte é atualizar o movimento.
Retorne na tela da figura 3, faça a filtragem como já demonstrado e aperte o botão F6 Atualização. Após conferência dos dados aperte o botão F4confirma e o sistema atualizará as informações no Contas a Pagar, Receber, no Fiscal, no Extrato e na Grade.
O movimento selecionado anteriormente será exibido na coluna situação com as letras "A" e "B" (atualizados e conciliados no banco).
O sistema apresenta na tela a mensagem:
A atualização será executada somente se o dia anterior estiver atualizado.
Somente após a atualização os lançamentos efetuados no Caixa e Bancos (a prazo) que tem como destino o sistema de Contas a Receber serão liberados para integração.

Parametrização do Extrato VASPEXTR.
Para que possamos realizar a Conciliação, é necessário que a parametrização do Programa VASPEXTR, seja feita, conforme a figura 4:

OBSERVAÇÃO:
Para a importação do extrato bancário pelo programa VASUEXTR é necessário cadastrar corretamente o Layout específico do banco utilizando o programa VASPEXTR.
Abaixo algumas informações que devem ser conhecidas para o correto cadastramento do Layout:
Informar os dados para as colunas de cada linha que são informações do arquivo texto conforme abaixo:
VASPEXTR:
Colunas
Indica a ordem do campo no arquivo quando este possui um caractere de separação de campos.
A ordem do primeiro campo é 0 (zero).
Todos os campos são considerados na ordem, mesmo que não sejam utilizados.
Caso não exista separador de campos, esta informação não é obrigatória.
Pos. Inicial e Pos.final.
Onde começa e termina cada campo.
Se o arquivo possui separador de campos, esta informação não é obrigatória.
Número de casas decimais do campo.
Separador de campos, se existir.
Separador de Grupos, se existir.
Condição para que a informação seja processada. Ex. TIP_REG='1' para valor e TIP_REG='2' para Saldo.
Se a informação estiver no detalhe e também no trailer de lote- como Data, Conta, Dígito da conta e Agência, esta informação não poderá ser preenchida, pois será processada em ambos os tipos de registros.
TIP_REG='1' AND CAT_LANC > '200'
O cálculo necessário a ser efetuado no Banco de Dados para que a informação seja processada corretamente
Tela do programa
Funções:
(F2) – Alterar -> Altera um layout já cadastrado
(F6) – Incluir -> Inclui um novo layout
(F8) – Cond – Calc -> Permite informar dados para as colunas "Condições e Cálculos". Para utilizar, deve selecionar a linha correspondente e então pressionar F8.
(F9) – Consultar – Consultar um layout cadastrado. O botão de consulta mostra os bancos cadastrados se estiver em modo de inclusão ou os layouts cadastrados se estiver em modo de alteração, consulta ou exclusão.
(F10) – Excluir -> Exclui um layout cadastrado.
Exemplo: BCO BRADESCO SA.
Exemplo: BCO BANESPA SANTANDER SA.
Exemplo: UNIBANCO
Condições do campo Débito ampliada.
O próximo passo é o de importar os extratos bancários para alimentarem a conciliação do sistema, para executar tal tarefa, entre no programa "Importação de Extrato Bancário" dentro da sub pasta de Conciliação Bancária localizada no módulo Caixa e Bancos.
Para proceder à importação consulte sua instituição financeira sobre como obter extratos em formato de arquivo. Ao recebê-lo grave o arquivo na pasta DBW da máquina local localizada dentro da pasta RMS.
O usuário pode importar quantos extratos quiser, incluindo extratos de bancos diferentes. A única ressalva é que para cada banco deve ser importado um arquivo exclusivo e não será permitida a importação de um arquivo importado anteriormente, evitando que o mesmo inclua um título já conciliado. Normalmente isto já é o que acontece, pois cada banco possui seus próprios procedimentos de transferência de arquivos.
No campo "Nome do Arquivo", o usuário deve informar o nome do arquivo vindo do banco. Este deve ter apenas 8 (oito) dígitos e não deve possuir extensões, aperte o botão F4 Confirma, a partir daí o próprio sistema identifica o banco ao qual pertence o arquivo e procede a importação.
O sistema efetua a conciliação automaticamente, também chamada de direta. O sistema confronta as informações do extrato com as informações do sistema. Esta conciliação é feita somente quando um único lançamento refere-se a um único movimento.
São comparados os valores entre os lançamentos e os movimentos, bem como os números bancários, números dos cheques e números dos documentos. Neste processo também são conciliados os estornos existentes no extrato.
Lembramos:
É um movimento na conta corrente da empresa, ou seja, cada um dos registros importados do arquivo do extrato bancário.
É um movimento financeiro pago ou recebido, ou seja, cada um dos registros selecionados no Contas a Pagar ou Receber.
Para proceder à conciliação direta entre no programa "Conciliação Direta" dentro da sub pasta "Conciliação Bancária" o programa exibirá a tela da figura 6:

Simplesmente digite no campo "Portador" código do Portador desejado e aperte o botão F4 Confirma, após esse processo, o sistema confirmará seu sucesso.

Como já citamos anteriormente o sistema recebe as informações de outros módulos do sistema, mas nem todas as operações do extrato são contempladas (como tarifas, despesas), portanto, é necessário digitar os mesmos manualmente.
Para Facilitar esse processo, recomendamos que após a conciliação direta se emita um Relatório de Pendências, (localize o programa de nome "VASRPEND") onde se emite o relatório por portador, assim serão exibidas as pendências.
A partir deste ponto inclua os movimentos pendentes no programa "Manutenção de Movimentos" dentro da sub pasta Controle de Movimentos do módulo Caixa e Bancos. (Figura 7).
Esse programa permite não só a inclusão de movimentos como também a consulta e manutenção dos movimentos dentro do Caixa e Bancos.
No quadro "Critérios de Seleção" digite o código do Portador, o código da Filial e o período com data inicial e final que se deseja movimentar e aperte o botão ShF9 Filtra.
Aperte o botão F6 Incluir e preencha com os dados solicitados pela tela utilizando as agendas criadas para operações do extrato como tarifas, despesas bancárias e impostos. Ao final da digitação aperte o botão F4 Confirma.
Terminada a inclusão de todos os lançamentos desejados, recomendamos rodar novamente a conciliação direta como demonstrado no tópico 3.2; terminado esse processo, o que estiver pendente terá que ser conciliado manualmente.
Para efetuarmos a Conciliação manualmente também chamada de "Confirmada", entre no programa "Conciliação Confirmada" ou "Manual" (Lembramos que o menu tem livre parametrização, portanto as descrições podem variar). O RMS retornará com a tela da figura 8:

Seguindo a orientação da figura realize um filtro no quadro de "Critérios de Seleção" com o código do portador e o período inicial e final a conciliar, clicando no botão ShF9 Filtrar no final. O sistema retornará com informações do extrato na grade de nome Extrato Bancário e informações no sistema na grade Movimentos Financeiros (Pag/ Rec).
Os lançamentos já conciliados aparecem devidamente marcados.

Localize em ambas as grades os lançamentos cujas informações batem e em ambos os lançamentos flag nas duas grades na coluna "Sel", em seguida aperte o botão F5 Concil e o sistema conciliará os lançamentos.
O RMS possui um sistema eficiente para consulta das movimentações financeiras e do Extrato dentro do módulo de Caixa e Bancos.
Para realizar essa consulta entre no programa "Consulta de Saldos" na sub pasta de mesmo nome no módulo Caixa e Bancos do RMS.
No quadro "Critérios de Seleção" digite a data desejada e clique em ShF9 Filtrar, na grade será exibido os saldos inicial e final e movimentações de entradas e saídas totalizadas por portador, voltando ao quadro "Critérios de Seleção" do lado direito aperte o botão correspondente para exibir essas movimentações por previsto, contábil e bancário. (Lembramos que esses conceitos já foram apresentados no tópico 2.5)

Previsto

Contábil

Bancário.
Pode ser necessário recalculo dos saldos devido as constantes alterações sofridas nas movimentações. Para isso aperte o botão ShF5 Recalculo e o sistema efetuará o recalculo dos saldos automaticamente.
Caso queira consultar o extrato de um portador, clique em um dos botões no quadro "Critérios de Seleção", selecione um portador clicando e deixando marcado em azul na grade de portadores e aperte o botão
F8 Extrato.

Extrato Bancário.
O módulo de Caixa e Bancos.
Todos os relatórios podem ser localizados na sub pasta de nome "Relatório" dentro da pasta Caixa e Bancos.
Este relatório exibe a listagem dos saldos dos bancos por data definida, para isto bastando informar a data desejada e confirmar na janela seguinte.

Lista os saldos por período e por portador, no programa especifique o portador (ou F2 geral para todos os portadores e o período em formato MM/AA, confirme "S" na janela seguinte).

A seguir apresentamos um resumo do processo de implantação do módulo de Caixa e Bancos do RMS em forma de checklist. Devemos relembrar que as informações do texto a seguir já foram demonstradas nos tópicos anteriores do Manual, servindo apenas como roteiro.
Pré-requisitos:
Objetivo:


IMPORTANTE:
O movimento do EDI cai um a um na conciliação confirmada.
Após concluir as conciliações faça a atualização do movimento através do programa VASMATUC – Atualização Caixa e Bancos.
Campos de Tela:
Portador: Código do Portador.
Filial: Código da Filial.
Período: Data Inicial até a Data Final desejada para atualização.

Após atualização, caso haja necessidade de realizar manutenção, utilizar a opção <Limpa Flag>.
Esta opção elimina a flag de atualizado e permite realizar qualquer tipo de alterações, porém, recomenda-se não utilizar a opção <Importação>, caso esta rotina já tenha sido realizada, pois os movimentos serão duplicados no módulo.
Agrega códigos diferentes de um mesmo fornecedor num único código de FORNECEDOR PRINCIPAL.
Foi criado objetivando INTEGRAR NO FINANCEIRO, Contas a pagar, Contas a Receber e Caixa e Bancos, todos os códigos de um mesmo fornecedor, em um ÚNICO código de fornecedor, FORNECEDOR PRINCIPAL.
OBSERVAÇÃO:
Este procedimento não altera em nada os procedimentos no modulo Fiscal.
Vantagens:
O código de FORNECEDOR PRINCIPAL é criado no cadastro de TIPOS, VABUTIPO, como segue:
Um cliente que tenha vários códigos de fornecedor, cada um correspondente a uma filial deste cliente.
Podemos, cadastrando um código de FORNECEDOR Principal, agrupar todos os códigos do fornecedor num único código.

ATENÇÃO!
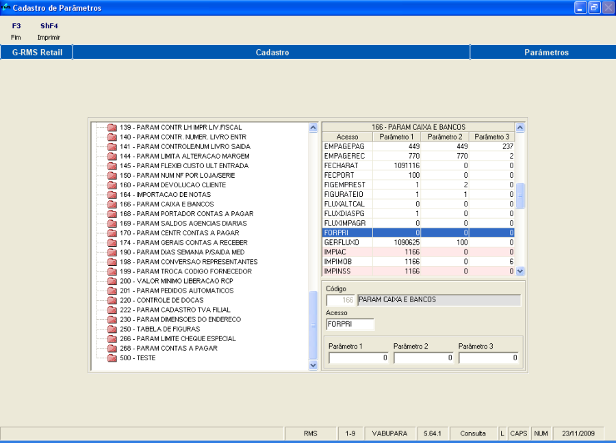
Para ativar o processo no financeiro, do Código de Fornecedor Principal, é necessário habilitar o parâmetro abaixo:
Parâmetro: 166
Acesso: FORPRI
Conteúdo: zero

|
|
|
|
1.0 | 23/08/12 | Carmem Elvira |
|
1.1 | 03/09/14 | Mirella Vaqueiro |
|
1.2 | 04/02/15 | Mirella Vaqueiro |
|
1.3 | 11/01/17 | Mirella Vaqueiro |
|