Estruturar as informações para o funcionamento do sistema RMS.
O Módulo de Cadastro e Preços, é o responsável pela estrutura de informações para o funcionamento do Sistema RMS.
Os dados informados influenciam nos demais módulos, portanto, é importante a exatidão e a constante renovação dos dados contidos no cadastro.
Na verdade, o CADASTRO é à base de todo o Sistema RMS.
Seja qual for o plano adotado para a implantação do sistema, o primeiro módulo a ser implantado é o de Cadastro.
O cadastro, é a definição de todas as regras de negócio adotadas pela empresa e informa como o sistema deve se comportar diante das situações apresentadas no dia a dia.
Dependendo dos módulos que serão utilizados, o cadastro deverá ter mais ou menos informações. Existem informações, como produtos, por exemplo, comuns a quase todos os módulos do sistema. Existem outros que são específicos.
Para maiores informações sobre as sequências possíveis de implantação do Sistema RMS e das necessidades específicas de cada modulo, tenha em mãos os manuais de Instalação, de Implantação do Sistema e dos módulos específicos.
Na figura abaixo podemos ver o caminho das informações no Sistema RMS.

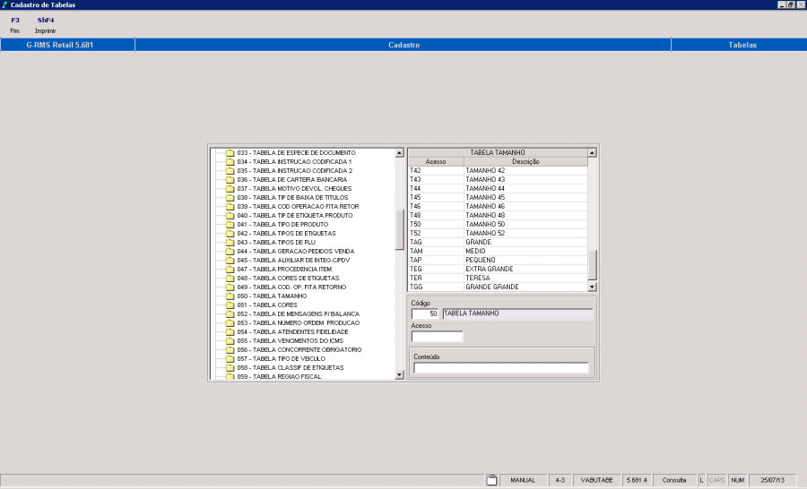
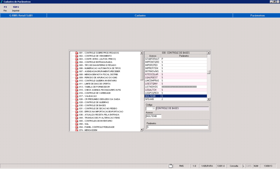
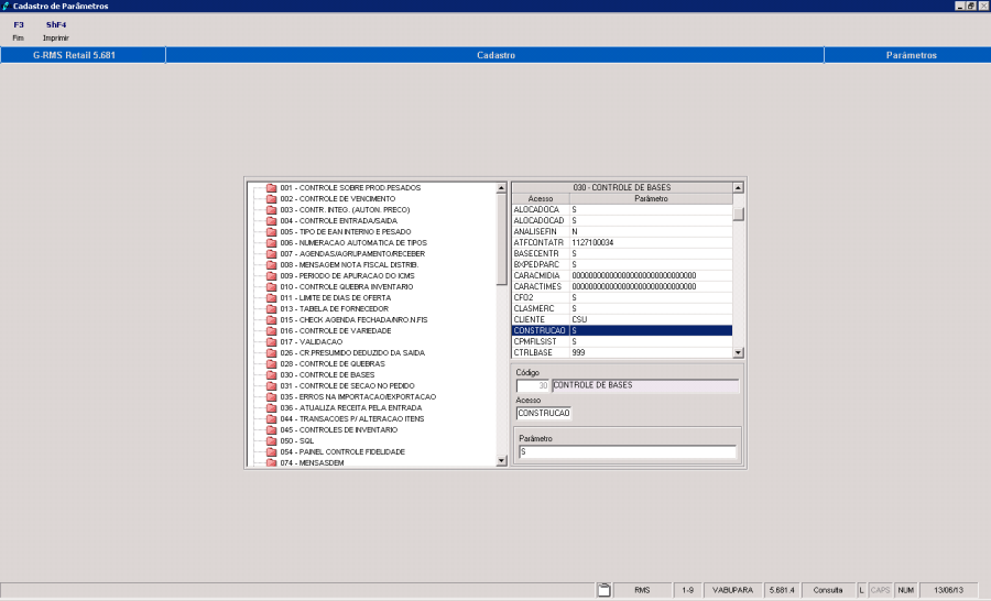
Antes da montagem do cadastro propriamente dito, deve-se começar pela parametrização dos módulos de parâmetros e tabelas do sistema.
Para isso você deve consultar os manuais de tabelas e de parâmetros, onde serão encontradas todas as configurações necessárias para não só iniciar o cadastro, mas também parametrizar o sistema RMS nos demais módulos.
Após a implantação das tabelas e parâmetros, é possível efetuar o cadastramento das principais entidades e tabelas de apoio.
A sequência dos cadastramentos não segue a mesma linha, isso depende do plano de implantação, mas é importante notar que existem definições que devem ser feitas antes de construir o cadastro de produtos.
Obviamente a ordem de explicação, nesse manual, não coincide com a ordem de instalação do sistema, portanto o usuário será informado a pular para determinadas seções sempre que isso for necessário. A seguir temos um exemplo de sequência de implantação que será usada como referência neste manual.
IMPORTANTE
Para executar o módulo de Cadastro e Preço, recomendamos que todas as alterações de cadastro sejam feitas antes de proceder à exportação de dados da matriz para as filiais.
Desta forma os dados alterados serão transmitidos para todos os servidores e estações, garantindo o sincronismo das informações.
No Menu Principal do RMS clique no modulo de Cadastro.
![]()
O primeiro passo para começar a construir o seu cadastro será fazer o registro de todas as entidades, isto é, cadastrar as principais empresas que são representativas no negócio, tais como fornecedores, filiais, clientes, representantes e entregadores.
Empresa - VABUEMPR
Depois de concluído o cadastramento das tabelas, você deve cadastrar a empresa, que representa o conjunto de informações cadastrais básicas relativas à sua empresa.
Neste cadastramento serão registrados os diversos padrões necessários para custo, venda, transferência de mercadorias, moedas utilizadas, contabilização, livros fiscais etc. Isso nos levará a utilizar outros módulos, principalmente o CADASTRO COMPLEMENTAR, que será explicado à medida que forem configuradas todas as informações necessárias a empresa para serem corretamente identificadas no cadastro.
Para iniciar o cadastramento de empresas:
Abra o modulo de *CADASTRO ENTIDADESEMPRESAS: *VABUEMPR.
O sistema exibirá a tela do VABUEMPR:
Na tabela abaixo temos o resumo dos campos encontrados no cadastro de Empresa: temos a coluna nome, correspondendo ao nome do campo na tela, temos o conteúdo, que se refere à tabela onde se cadastra/ localiza o conteúdo (pode ser utilizado para preencher o campo) e por fim temos a descrição do que se refere ao campo.
Campos de Tela
Nome | Conteúdo | Descrição |
|---|---|---|
Código |
| Código da empresa, você deverá informar um código de até 3 dígitos. |
Razão Social |
| Razão social da empresa. |
Nome Fantasia |
| Nome fantasia da empresa. |
Endereço (Logradouro) |
| Endereço da empresa. |
Bairro |
| Bairro de localização da empresa. |
Cidade |
| Cidade de localização da empresa. |
Estado | Tabela 060 | Estado de localização da empresa. |
C.E.P. |
| CEP do endereço da empresa. |
Caixa Postal |
| Número da caixa postal. |
C.N.P.J. |
| Número do C.N.P.J. da empresa. |
Inscrição Municipal/ Estadual |
| Número da Inscrição Municipal. |
Tx. Armaz. |
| Taxa de armazenagem de mercadorias da empresa em porcentagem (custo). |
Data Cadastro |
| Data do cadastramento da empresa no RMS (preenchido automaticamente). |
Filial Destino |
| Código da Filial local. (Somente para versão Store do RMS). |
Tipo de margem |
| Forma de Apresentação da Margem "B" Bruta ou "L" Líquida. |
Regime de PDV |
| Identificar se a empresa utiliza ou não o regime de PDV (S /N). |
Figuras NFF |
| Número de Figuras por Nota Fiscal (definido no layout /RMS). No máximo 5 figuras fiscais. |
Moeda Limite Crédito | Tabela (Campo Limite de Crédito do programa VABUEMPR) | Código da moeda p/ cálculo do limite crédito definida no Cadastro de Tabelas. |
Moeda Custo Médio | Tabela 303 | Código da moeda para cálculo do custo médio definido no Cadastro de Tabelas. |
Moeda Alternativa | Tabela 303 | Código da moeda alternativa para atualização financeira definida no Cadastro de Tabelas. |
Dias Proteção |
| Quantidade de dias de proteção para cálculo do preço de venda. |
Produtos NFF |
| Número de Produtos por Nota Fiscal (definido no layout /RMS). |
Arred. Preço Venda |
| "S" efetua arredondamento automático do preço de venda ou "N "para não efetuar. |
Venda Principal |
| Nível de preço padrão da empresa, isto é, variação no preço de um produto. Utilizam até 5 níveis. |
Custo Venda | Tabela 002 | Código do custo para venda, definido em tabela 002. |
Custo Transferência | Tabela 002 | Código do custo para transferência em tabela 002 |
Custo Devolução | Tabela 002 | Código do custo para devolução, definido em tabela 002. |
Custo Principal | Tabela 002 | Código de custo para referência no sistema, definido na tabela 002. |
DDD /DDI - Fax |
| DDD /DDI - Número do Fax. |
DDD /DDI - Telefone |
| DDD /DDI - Número do Telefone. |
DDD /DDI - Telex |
| DDD /DDI - Número do Telex. |
DDD /DDI - Renpac |
| DDD /DDI - Número do Renpac (Nº Telefone de banco, consultas bancárias, financeiras). |
STM400 |
| Código STM400 da empresa (não é mais utilizado) |
Tipos, para o Sistema RMS, são as entidades representativas no negócio, tais como fornecedores, filiais, clientes, representantes e entregadores. Para essas entidades existem dados gerais, comuns a todos e dados específicos, de acordo com sua natureza.
Antes de configurar esse módulo, bem como os que se seguem, será necessário configurar no módulo *CADASTROCADASTRO COMPLEMENTAR* as aplicações Condições de Pagamento e Regiões (para maiores detalhes de como parametrizar esses programas consulte os Tópicos 2.4.2 e 2.4.4 respectivamente).
Para efetuar o cadastro dos tipos, pode-se optar pela numeração automática dos tipos (uma sequência de numeração para cada tipo). O parâmetro 006NUMERAÇÃO DE TIPOS, na tabelas e parâmetros configurando o acesso CTRLTIPO, define a utilização sim (S) ou não (N) da numeração automática.
Caso o parâmetro 006 tenha conteúdo "S", deverá ser cadastrado no parâmetro 111, controle de numeração de tipos, onde o acesso se refere ao tipo (por exemplo: "L" referente à loja) e seus intervalos como conteúdo.
O Parâmetro 1 define o último código utilizado, o parâmetro 2 o número mínimo para o código e o parâmetro 3 o valor máximo para o código.
As telas relativas a Fornecedores, Filiais, Clientes, Representantes e Entregadores, tanto genéricas, quanto específicas, servem para alteração, exclusão e consulta, bastando registrar a opção desejada.
Qualquer inclusão só pode ser feita através da opção de Tipos.
Para acesso à aplicação, acesse o menu de *CADASTRO ENTIDADES TIPOS – VABUTIPO:*
Campos de Tela
Nome | Conteúdo | Descrição |
|---|---|---|
Tipo | Tabela 007 | Nesse campo deverá ser indicado o tipo a ser cadastrado. Os seguintes códigos são aplicáveis: |
Código |
| Código do Tipo com dígito de controle. Caso o acesso CTRLTIPO 006NUMERAÇÃO AUTOMÁTICA DE TIPOS esteja configurado como N, será preciso digitar um número de código para o tipo; por outro lado, caso o mesmo acesso esteja configurado como S, o sistema perguntará se o usuário deseja usar a numeração automática de tipos, respondendo-se "SIM", o sistema atribuirá um código automaticamente ao tipo, respondendo-se que "NÃO", o código deverá ser informado. |
Razão Social |
| Razão Social da Empresa. |
País | Tabela 061 | Sigla do País. |
Data do Cadastro |
| Esse campo irá trazer a data atual do sistema (automático). |
Nome Fantasia |
| Nome reduzido do Tipo (fornecedor /cliente/ filial/ depósito). |
Física ou Jurídica |
| Indicar se é pessoa física ou jurídica. |
C.N.P.J. /C.P.F. |
| Número do C.N.P.J. ou C.P.F. |
CEI / NIT |
| Cadastro Específico do INSS / Número de Identificação do trabalhador |
Estado | Tabela 060 | Sigla do Estado. |
Cidade |
| Cidade. |
Código do Município |
| CAMPO OBRIGATÓRIO. Informar o código do município (Estas informações serão importadas do arquivo da EBCT (Empresa Brasileira de Correios e Telégrafos)). |
Bairro |
| Bairro. |
CEP |
| Código de Endereçamento Postal com 8 dígitos. |
Endereço |
| Endereço do Tipo (fornecedor/ cliente/ filial/ depósito). |
Caixa Postal |
| Digite o número da caixa postal, se houver. |
Pasta "Principal"
Campos
Nome | Conteúdo | Descrição |
|---|---|---|
Pasta PRINCIPAL |
|
|
Inscrição Municipal/ Identidade |
| Número da Inscrição Municipal da empresa, se houver. |
Inscrição Estadual |
| Número da Inscrição Estadual, em se tratando de pessoa jurídica, ou carteira de identidade em se tratando de pessoa física. |
Insc. Est. Substituto Tributário |
| Informar a Inscrição Estadual do Substituto Tributário. |
Empresa |
| Código da empresa a qual pertence o Tipo, ou a qual se relaciona. |
Natureza | Tabela 008 | Natureza da atividade da empresa definida em tabela, por exemplo CA = Cliente Atacado, FF = Fornecedor Fabricante, FE = Fornecedor Equiparado (Fornecedor Fabricante e Fornecedor Distribuidor ao mesmo tempo) FD = Fornecedor Distribuidor, FT = Fornecedor Transportador, FS = Fornecedor de Serviços, EA = Entregador Ajudante, ES = Entregador Separador, EM =Entregador Motorista *(vide Nota){*}, etc. ...... |
Empresa Principal |
| Código para centralizar os resultados da empresa do tipo a ser consultado/ excluído (Ex.: filial de um mesmo fornecedor). |
Empresa Principal Administrativa (EDI) |
| Código da Empresa responsável pelo EDI. |
Fornecedor Principal (Financeiro) |
| Código PRINCIPAL de um fornecedor que permite agregar códigos diferentes deste mesmo fornecedor e integrar no Financeiro (Contas a Pagar, Contas a Receber e Caixa e Bancos) os códigos agrupados. |
DDD /Fax |
| Número do DDD e número do fax. |
DDD /Renpac |
| Código de acesso Renpac (não é mais utilizado). |
DDD /Telefone |
| Número do DDD e número do Telefone. |
DDD /Telex |
| Número do DDD e número do Telex. |
Integrações |
| Campo utilizado para integrações via link do cadastro (não é mais utilizado). |
Dados Fiscais |
|
|
Regra Fiscal |
| Código da Regra Fiscal. |
SUFRAMA |
| Código na Superintendência da Zona Franca de Manaus. |
CRC |
| Número do Registro no Conselho Regional de Contabilidade. |
NIRE |
| Número de Identificação do registro de Empresas |
PIS Especial |
| Usado para fornecedores que possuem algum tipo de liminar, reduzindo a Base de Cálculo a zero. Válido somente para fornecedores de Natureza FS = Fornecedores de Serviço. |
COFINS Especial |
| Usado para fornecedores que possuem algum tipo de liminar, reduzindo a Base de Cálculo a zero. Válido somente para fornecedores de Natureza FS = Fornecedores de Serviço. |
Equiparado a Industria |
| Mesma classificação para impostos que na Indústria. |
Pasta "Diversos"
Campos de Tela
Nome | Conteúdo | Descrição |
Pasta DIVERSOS |
|
|
Região |
| Região do Tipo definida no cadastro de região. |
Divisão |
| Divisão do Tipo definida no cadastro de região. |
Distrito |
| Distrito do Tipo definida no cadastro de região. |
Rota |
| Código da Rota. Cadastrado anteriormente efetuado no cadastro de Rotas. Utilizado para fins de distribuição e logística. |
Sub rota |
| Código da Sub rota. Cadastrado anteriormente efetuado no cadastro de Rotas. |
Localidade |
| Código da Localização Cadastrado anteriormente efetuado no cadastro de Rotas. |
Transportadora |
| Código da Transportadora responsável pela entrega de mercadorias. |
Part. Programas Assist. Governo |
| Nenhum |
Pasta "Dados Complementares"
NOTA IMPORTANTE:
Na figura abaixo verificamos a existência da Pasta "DADOS FISCAIS".
Esta pasta só é ativada quando parametrizamos o sistema para que isso ocorra:
Parâmetro: 30.
Acesso: USADADFISC.
Descrição: No Brasil serve para a emissão de Cheques. Permite que a Razão Social da
Empresa saia Completa.
Conteúdo: "S" = ativa a pasta Dados Fiscais.
"N "= desativa a pasta Dados Fiscais.
Campos de Tela
Nome | Conteúdo | Descrição |
Pasta DADOS FISCIAS |
|
|
Razão Social |
| Razão Social da Empresa |
Primeiro Nome |
| Não é necessário preencher o campo |
Sobrenome Paterno |
| Não é necessário preencher o campo |
Sobrenome Materno |
| Não é necessário preencher o campo |
Bairro |
| Não é necessário preencher o campo |
Cidade |
| Não é necessário preencher o campo |
Número Exterior |
| CAMPO OBRIGATÓRIO. Número do estabelecimento no logradouro (número visível na rua) |
Número Interior |
| CAMPO OBRIGATÓRIO. Número do complemento (se houver). Exemplo: 10º andar, sala 12, cj 34 etc. |
Localidade |
| Não é necessário preencher o campo |
Pasta "EDI"
Campos de Tela
Nome | Conteúdo |
| Descrição |
EDI |
|
|
|
Código EDI |
|
| Código de EDI – Eletronic Data Interchange. |
VAN |
|
| Código da Empresa de faz a intermediação da recepção e envio de arquivos entre o fornecedor e o cliente. |
Fornecedores Alternativos |
|
| Código e Razão Social do Fornecedor Alternativo. |
Pasta "Observações"
Campo de tela
Nome | Conteúdo | Descrição |
Pasta Observações |
| Campo de tela que permite inserir manualmente todas as Observações que se considere necessárias ou importante constar como complemento ao cadastro de Informações de Cada Entidade
|
NOTAS IMPORTANTES:
1. Quando o Tipo Cadastrado for um Entregador.
Depois do preenchimento do cadastro da tela de Tipos (VABUTIPO), tecle < ENTER > e o Sistema disponibilizará, automaticamente, a tela de Entregadores (VABUMTTA) com os dados do Motorista, como segue:
Campos de Tela
Nome | Conteúdo | Descrição |
|---|---|---|
Código |
| Número do código do Cadastro e nome completo (default). |
Habilitação |
| Número da habilitação. |
Categoria |
| Classe ABCD, da habilitação. |
Data da Expedição |
| Data em que foi expedida a habilitação. |
Data de Validade |
| Data limite de validade da habilitação. |
Registro Geral |
| Número do RG do motorista (estado de expedição/ default). |
Estado |
| Código do estado. |
Placa |
| Número da placa do veículo (sob a responsabilidade deste Motorista). |
Situação |
| Do veículo (disponível, em rota, em carga, indisponível). |
O mesmo Programa (VABUMTTA), com as informações do Motorista, poderá ser acessado diretamente pelo Menu:
*MERCADORIASENTIDADESENTREGADORES*
Ou
Pela FUNÇÃO <ESPECÍFICO>, da tela de Tipos (VABUTIPO), em caso de consulta, ou alterações.
Quando o Tipo Cadastrado for:
Nota Importante:
FE = Fornecedor Equiparado, ou seja, um fornecedor que é um FD (Distribuidor) e FF (Fabricante) ao mesmo tempo.
Neste caso ele fabrica e distribui produtos ST, portanto obedece a uma tributação diferenciada de impostos para cada uma destas situações (Como fabricante e como distribuidor de produtos ST).
Após o preenchimento do cadastro da tela de Tipos (VABUTIPO), tecle < CONFIRMAR > e o Sistema disponibilizará, automaticamente, a tela de Fornecedores (VABUFORN), com os dados do Fornecedor, como segue:
![]()
Fornecedor Principal
Agrega códigos diferentes de um mesmo fornecedor num único código de FORNECEDOR PRINCIPAL.
Foi criado objetivando INTEGRAR NO FINANCEIRO, Contas a pagar, Contas a Receber e Caixa e Bancos, todos os códigos de um mesmo fornecedor, em um ÚNICO código de fornecedor, FORNECEDOR PRINCIPAL.
Observação:
Este procedimento não altera em nada os procedimentos no modulo Fiscal.
Vantagens:
O código de FORNECEDOR PRINCIPAL é criado no cadastro de TIPOS, VABUTIPO, como segue:
Um cliente que tenha vários códigos de fornecedor, cada um correspondente a uma filial deste cliente.
![]()
Podemos, cadastrando um código de FORNECEDOR Principal, agrupar todos os códigos do fornecedor num único código.
ATENÇÃO!
Para ativar o processo no financeiro, do Código de Fornecedor Principal, é necessário habilitar o parâmetro abaixo:
Parâmetro: 166
Acesso: FORPRI
Conteúdo: zero.
![]()

Após o preenchimento do cadastro da tela de Tipos (VABUTIPO), tecle < CONFIRMAR > e o Sistema disponibilizará automaticamente a tela Fornecedores (VABUFORN), com os dados do Fornecedor.
O mesmo Programa (VABUFORN), com as informações do Fornecedor, poderá ser acessado diretamente pelo Menu:
*MERCADORIASENTIDADESFORNECEDORES*
OU
Pela FUNÇÃO <ESPECÍFICO>, da tela de Tipos (VABUTIPO), em caso de consulta, ou alterações.
Campos de tela
Nome | Conteúdo | Descrição |
|---|---|---|
Código |
| Código e dígito de controle do fornecedor. |
Contato |
| Nome do contato do fornecedor (Ex.: Vendedor/ Representante). |
Frequência Visita | Tabela 017 | Frequência de visita do vendedor em número de dias definido em tabela. |
Dia Visita | Tabela 017 | Dia de visita do vendedor definido em tabela. |
Prazo Entrega |
| Prazo de Entrega da mercadoria. |
CIF/ FOB |
| Código do tipo de entrega (1=CIF 2=FOB), usa-se CIF quando o frete fica a encargo do fornecedor e FOB quando esse é de responsabilidade do comprador. |
Substituído |
| N (NÃO) = Não Classifica os fornecedores que vendem produto com ST e destacam o valor do Retido na NF, ou seja, não foram substituídos no destaque do IR. |
Recolhimento GARE |
| (S/N) |
Simples Nacional |
| (S/N) |
SN – Crédito ICMS |
| Se Simples Nacional igual a S (SIM) habilita este campo para escolha da faixa do simples nacional em que o fornecedor se enquadra. |
Dia Alteração Preço |
| Dia para a alteração de preços das mercadorias para venda. |
Tipo Pagamento | Tabela 011 | Tipo de pagamento (1 = banco, 2 = carteira) definido em tabela. |
Tipo Pagamento (Título) |
| Qual a modalidade de pagamento do título:
|
IPI |
| Para o cálculo do IPI N, normal, o sistema processa o percentual do IPI e em seguida a bonificação. Para a condição E, especial, executa a rotina na ordem inversa. |
Desconto PVV |
| Provável Venda a Varejo, o desconto pode ser: |
Tipo de Despesa Acessória |
| INCIDE BASE DE CÁLCULO: Neste caso, o valor correspondente a despesa acessória e/ou desconto faz parte da BC dos impostos. |
Tipo de Desconto |
| INCIDE BASE DE CÁLCULO: Neste caso, o valor correspondente a despesa acessória e/ou desconto faz parte da BC dos impostos. |
Emite NF tipo NFA |
| Sim: Se deseja emitir a NF. |
Linha |
| Código da linha completa com a qual a filial trabalha. |
Sistema de Tributação |
| Normal. |
Bloqueio Fornecedor |
| Sim: Se deseja bloquear o fornecedor. Para isso é necessário também retirar a permissão do fornecedor, pois o acesso só será bloqueado para ele se fizermos os dois bloqueios. |
Conciliação PAG X REC |
| Automática – Quando o próprio sistema realiza a baixa automática dos títulos a Pagar pelos valores ou títulos existentes no Contas a Receber. |
DOC Automático |
| Não. |
Devolução Mercadoria |
| Não. |
Comissão Dep. Eletrônico |
| Não. |
%Desc./ |
| Descontos e bonificações: básicos do fornecedor. |
Agenda de bonificação |
| Agenda utilizada para bonificação. |
Confirming |
| É usado no Modulo Contas a Pagar. Se este campo estiver "Sim" indica que o Titulo a ser pago, está em poder do Banco (ele é quem gerencia). |
%Publicidade |
| O campo Publicidade é usado no Compras, na hora de fazer o pedido de compras, ele verifica se este campo tem valor. |
Tipo Aviso de Devolução |
| AVISO DE DÉBITO = Devolução através de Carta de notificação de débito. |
DARF / IPI |
| NÃO = IPI s/ custo produto. |
Tipo Regime Especial |
| NENHUM |
Liminar FUNRURAL |
| Sim |
Abatimento Diverg Pag/Rec |
|
|
Cond. Pagto. 1ª; 2ª; 3ª |
| Básica do fornecedor definida no cadastro de Condição de Pagamento. |
Pedido mínimo/ Valor |
| Embalagem / Valor mínimo estipulado pelo fornecedor para o pedido. |
Tolerância |
| Número de dias de tolerância p/ entrega do pedido. |
Data Fora de Linha |
| Data em que o produto saiu de linha. |
Integração EDI |
| Normal ou Totalmente. |
Banco/ Agência/ DAC |
| Portador de relacionamento (Exemplo): |
Popança ou Conta Corrente |
| Se Poupança ou Conta Corrente |
SWIFT |
| Informações bancárias Internacionais. |
IBAN |
| Informações bancárias Internacionais. |
NIB |
| Informações bancárias Internacionais. |
ID Banco |
| Identificação do Banco. |
ID Fornecedor |
| Identificação do Fornecedor. |
Moeda para Compra\Pagamento |
| Escolher o tipo de Moeda para Compra e para Pagamento. |
Ferramentas disponíveis para inclusão de dados do fornecedor nas telas do VABUTIPO e VABUFORN
ATENÇÃO!
Os motivos que serão descritos para o cadastramento de Dias Não Úteis devem ser incluídos na Tabela 62 – Tabela de Feriados (VABUTABE).
Função Incluir
Abre a tela abaixo:
![]()
![]()
Os tipos de feriados são fixos no programa.
![]()
![]()
![]()
![]()
![]()
![]()
![]()
Nesta nova função será informado o CEP e o sistema informara os dados (endereços) gravados no sistema RMS, onde poderá checar com maior precisão os respectivos endereços, logradouros e etc.
Para que o processo se realize com sucesso é necessário realizar a importação dos dados fornecidos pela empresa governamental ECT, que disponibilizará os respectivos arquivos TXT. Convém destacar que não se trata de uma versão comercial disponibilizada ao público em geral, encontrada em versão CD e de simples instalação, mas de um serviço específico para pessoas jurídicas, não disponíveis para ao público.
Uma vez adquirido deverá acessar à função CtF2 Endereços ECT e realizar a importação dos arquivos disponibilizados pela ECT e que necessitam estar na pasta DBW do RMS.
![]()
PIS / COFINS
Ao indicar (flag) nas opções de PIS Especial e COFINS Especial na qual o sistema destacará os fornecedores ou prestadores de serviços isentos ou não incidentes dos respectivos impostos com direitos adquiridos em decisões temporárias caracterizadas como Ações "subjudice", o mesmo não deverá ser aplicado a fornecedores e prestadores sem esta característica.
![]()
No programa VABUTIPO, encontramos a Função ShF6 CONTATOS, que permite Incluir, Alterar, Consultar e Excluir os "CONTATOS" das Entidades cadastradas no sistema.
![]()
Campos de Tela
Nome | Conteúdo | Descrição |
|---|---|---|
Tipo |
| Código do Tipo (conforme cadastro no sistema RMS). |
Grade | Apresenta todos os contatos cadastrados |
|
Nome |
| Campo para digitar o nome do contato. |
Cargo |
| Código do Cargo, conforme cadastrado no sistema. |
1º. Correio Eletrônico |
| 1º. Endereço de e-mail do contato. |
1º. Número Telefônico |
| 1º. Número Telefônico do contato. |
Nome |
| Campo para digitar o nome do contato. |
Cargo |
| Código do Cargo, conforme cadastrado no sistema. |
Página da WEB |
| Endereço da página do Site da empresa na Internet. |
Correio Eletrônico |
| Endereço de e-mail do contato. |
Correio Eletrônico |
| Endereço de e-mail do contato. |
Envia Pedido |
| Sim ou Não. Autoriza envio de anexo ao respectivo e-mail 1º e/ ou 2º. |
Telefones: |
| O Sistema permite cadastrar até 05 números, por prioridade, optando entre:
|
Observação |
| Campo para digitação de qualquer observação que se faça necessária quanto ao Contato cadastrado. |
CNPJ Autorizado XML SEFAZ |
| Informar CNPJ e/ou CPF que estão autorizados fazer o download do XML da NF-e no site da SEFAZ. |
CPF Autorizado XML SEFAZ |
|
|
Função F9 - Consultar
![]()

Campos de Tela
Nome | Conteúdo | Descrição |
Data |
| Dia, mês e ano do processamento |
Entidade |
| Código da entidade indicada na geração do processamento do log |
Usuário |
| Nome do usuário que executa o processamento |
Grade de Tela |
|
|
Data |
| Data da alteração |
Hora |
| Hora da alteração |
Usuário |
| Usuário que efetuou a alteração |
Cadastro |
| Nome do cadastro alterado |
Campo Alterado |
| Nome do campo alterado |
De |
| Conteúdo do campo antes da alteração |
Para |
| Conteúdo do campo após a alteração |
![]()
Função CtF9 (VABUTIPO) – VAN's X Fornecedores
Campos de Tela
Nome | Conteúdo | Descrição |
Código |
| Código da VAN |
Razão Social |
| Razão Social do fornecedor associado a VAN |
Código EDI |
| EAN do Fornecedor (O "Location Code" é fornecido pela EAN Brasil.) |
NOTA: |
|
|
ShF4 – Relatórios
Campos de Tela
Nome | Conteúdo | Descrição |
Código |
| Código da Entidade |
Razão Social |
| Razão Social da Entidade |
Nome Fantasia |
| Nome usado comercialmente |
Tipo |
| Física ou Jurídica |
CNPJ / CPF |
| Número do Documento |
Endereço |
| Logradouro (Rua, Av, etc e número) |
Bairro |
| Nome do Bairro |
Cidade |
| Nome da Cidade |
Estado |
| Nome do Estado |
País |
| Nome do País |
CEP |
| Número do Código de Endereçamento Postal |
Telefone |
| Número de telefone da entidade |
Natureza |
| Natureza da Entidade (Fornecedor Distribuidor, Fornecedor Fabricante etc) |
ShF5 Fornecedores
Campos de Tela
Nome | Conteúdo | Descrição |
Código |
| Código e dígito de controle do fornecedor. |
Razão Social |
| Razão Social da Entidade |
Contato |
| Nome do contato do fornecedor (Ex.: Vendedor/ Representante). |
Frequência Visita | Tabela 017 | Frequência de visita do vendedor em número de dias definido em tabela. |
Dia Visita | Tabela 017 | Dia de visita do vendedor definido em tabela. |
Prazo Entrega |
| Prazo de Entrega da mercadoria. |
CIF/ FOB |
| Código do tipo de entrega (1=CIF 2=FOB), usa-se CIF quando o frete fica a encargo do fornecedor e FOB quando esse é de responsabilidade do comprador. |
Substituído |
| Se emite Nota Fiscal com ICMS substituído |
Dia Alteração Preço |
| Dia para a alteração de preços das mercadorias para venda. |
Data Fora de Linha |
| Data em que o produto saiu de linha. |
Tipo Pagamento | Tabela 011 | Tipo de pagamento (1 = banco, 2 = carteira) definido em tabela. |
IPI |
| Para o cálculo do IPI N, normal, o sistema processa o percentual do IPI e em seguida a bonificação. Para a condição E, especial, executa a rotina na ordem inversa. |
Desconto PVV |
| Provável Venda a Varejo, o desconto pode ser: |
Linha |
| Código da linha completa com a qual a filial trabalha. |
Comissão Dep. Eletrônico |
| Sim ou Não |
Desconto |
| Descontos básicos do fornecedor. |
Bonificação |
| Bonificações básicas do fornecedor. |
Condição de Pagamento |
| Básica do fornecedor definida no cadastro de Condição de Pagamento. |
Banco/ Agência/ DAC |
| Portador de relacionamento (Exemplo): |
ShF9 Alterar Tipo
Esta função disponibiliza os campos do programa VABUTIPO para alteração.
![]()
Troca Código – VABUTRCD
Esse programa permite que seja alterado o Código do Produto ou Fornecedor.
![]()
Permite selecionar o produto através de um filtro por fornecedor, Departamento, Seção, Grupo, Subgrupo, ou pelo próprio código do produto.
Na mesma função SELEÇÃO, podemos acessar:
Este processo Sincroniza as Tabelas de Help de Produtos com o Cadastro de Produtos.
Pode ser processado a qualquer momento. NÃO é necessário que nenhum usuário saia do Sistema.
![]()
![]()
Função Grade SKU – VABUGRAD
Permite acessar a grade SKU por fornecedor.
![]()
Permite acessar o programa VABUITEM com detalhamento sobre o produto.
![]()
Permite localizar o Log de Processamento.
![]()
Exclusão de Itens – VABUEXIT
Permite a exclusão dos itens selecionados na tela.
![]()
Função F2 – Selecionar
Clique na função e o sistema abre a seguinte tela:
![]()
Digite o código do produto que deseja excluir, ou clique na função ShF5 – Help de Produtos para encontar os produtos e seus respectivos códigos para fazer a seleção:
Selecione os produtos e confirme.
Função ShF5 – Sel. Movimentação
Selecione o produto e clique na função:
O sistema abre a tela filtro abaixo:
Função F5 – Criticar
Selecione o produto que quer criticar e clique na função:
![]()

![]()
Função CtF4 - Imprimir
Selecione o produto e clique na função:
Função F6 - Liberar
Esta função libera o produto selecionado para que possa ser excluído.
O produto permanece na grade de tela para que possa ser excluído
![]()
Função F7 – Tirar de Linha
O sistema abre um filtro para informação da data
O sistema remete para o programa VABUAITE, transação 13, para alteração de cadastro informando a saída de linha do produto para a data informada no filtro:
Determine a data de saída de linha e os demais campos e confirme:
Verificação no programa VABUITEM – cadastro de produto:
![]()
Função ShF7 – Colocar em Linha
Esta função executa o processo inverso da função anterior: F7 – Tirar de Linha.
O sistema remete para o programa VABUAITE, transação 13, para alteração de cadastro informando sem data de saída de linha para o produto:
Verificação no programa VABUITEM – cadastro de produto:
![]()
Função F8 – Remover
Permite remover o produto da garde:
O produto foi removido da grade de tela:
![]()
Função F9 – Marcar Tudo
Permite marcar todos os produtos apresentados na grade de tela simultaneamente.
Função ShF9 – Desmarcar Tudo
Permite desmarcar todos os produtos marcados na grade de tela simultaneamente.
Função CtF9 - Inverter
Permite que os produtos marcados na grade de tela sejam desmarcados e os produtos que estão desmarcados sejam marcados.
Função F10 – Excluir
Permite excluir definitivamente do sistema os produtos selecionados e já liberados (Função F6 – Liberar) para exclusão:
![]()
É o conjunto de informações relativas ao fornecedor, as quais regerão as condições comerciais, tais como, "condição de pagamento", "troca de mercadorias", "devolução", "contato". A inclusão de fornecedor é definida no campo tipos da tela anterior. Neste tópico serão preenchidos os dados específicos para esse fornecedor. O sistema exibe a tela para inclusão de fornecedores, conforme figura:
Campos de tela
Nome | Conteúdo | Descrição |
|---|---|---|
Código |
| Código e dígito de controle do fornecedor. |
Contato |
| Nome do contato do fornecedor (Ex.: Vendedor/ Representante). |
Frequência Visita | Tabela 017 | Frequência de visita do vendedor em número de dias definido em tabela. |
Dia Visita | Tabela 017 | Dia de visita do vendedor definido em tabela. |
Prazo Entrega |
| Prazo de Entrega da mercadoria. |
CIF/ FOB |
| Código do tipo de entrega (1=CIF 2=FOB), usa-se CIF quando o frete fica a encargo do fornecedor e FOB quando esse é de responsabilidade do comprador. |
Substituído |
| N (NÃO) = Não Classifica os fornecedores que vendem produto com ST e destacam o valor do Retido na NF, ou seja, não foram substituídos no destaque do IR. |
Recolhimento GARE |
| (S/N) |
Simples Nacional |
| (S/N) |
SN – Crédito ICMS |
| Se Simples Nacional igual a S (SIM) habilita este campo para escolha da faixa do simples nacional em que o fornecedor se enquadra. |
Dia Alteração Preço |
| Dia para a alteração de preços das mercadorias para venda. |
Tipo Pagamento | Tabela 011 | Tipo de pagamento (1 = banco, 2 = carteira) definido em tabela. |
Tipo Pagamento (Título) |
| Qual a modalidade de pagamento do título:
|
IPI |
| Para o cálculo do IPI N, normal, o sistema processa o percentual do IPI e em seguida a bonificação. Para a condição E, especial, executa a rotina na ordem inversa. |
Desconto PVV |
| Provável Venda a Varejo, o desconto pode ser: |
Tipo de Despesa Acessória |
| INCIDE BASE DE CÁLCULO: Neste caso, o valor correspondente a despesa acessória e/ou desconto faz parte da BC dos impostos. |
Tipo de Desconto |
| INCIDE BASE DE CÁLCULO: Neste caso, o valor correspondente a despesa acessória e/ou desconto faz parte da BC dos impostos. |
Emite NF tipo NFA |
| Sim: Se deseja emitir a NF. |
Linha |
| Código da linha completa com a qual a filial trabalha. |
Sistema de Tributação |
| Normal. |
Bloqueio Fornecedor |
| Sim: Se deseja bloquear o fornecedor. |
Conciliação PAG X REC |
| Automática – Quando o próprio sistema realiza a baixa automática dos títulos a Pagar pelos valores ou títulos existentes no Contas a Receber. |
DOC Automático |
| Não. |
Devolução Mercadoria |
| Não. |
Comissão Dep. Eletrônico |
| Não. |
%Desc./ |
| Descontos e bonificações: básicos do fornecedor. |
Agenda de bonificação |
| Agenda utilizada para bonificação. |
Confirming |
| É usado no Modulo Contas a Pagar. Se este campo estiver "Sim" indica que o Titulo a ser pago, está em poder do Banco (ele é quem gerencia). |
%Publicidade |
| O campo Publicidade é usado no Compras, na hora de fazer o pedido de compras, ele verifica se este campo tem valor. |
Tipo Aviso de Devolução |
| AVISO DE DÉBITO = Devolução através de Carta de notificação de débito. |
DARF / IPI |
| NÃO = IPI s/ custo produto. |
Tipo Regime Especial |
| NENHUM |
Liminar FUNRURAL |
| Quando marcado SIM, mesmo o fornecedor estando como FP, o Recebimento não calcula o Funrural. |
Abatimento Diverg Pag/Rec |
|
|
Cond. Pagto. 1ª; 2ª; 3ª |
| Básica do fornecedor definida no cadastro de Condição de Pagamento. |
Pedido mínimo/ Valor |
| Embalagem / Valor mínimo estipulado pelo fornecedor para o pedido. |
Tolerância |
| Número de dias de tolerância p/ entrega do pedido. |
Data Fora de Linha |
| Data em que o produto saiu de linha. |
Integração EDI |
| Normal ou Totalmente. |
Banco/ Agência/ DAC |
| Portador de relacionamento (Exemplo): |
Popança ou Conta Corrente |
| Se Poupança ou Conta Corrente |
SWIFT |
| Informações bancárias Internacionais. |
IBAN |
| Informações bancárias Internacionais. |
NIB |
| Informações bancárias Internacionais. |
ID Banco |
| Identificação do Banco. |
ID Fornecedor |
| Identificação do Fornecedor. |
Moeda para Compra\Pagamento |
| Escolher o tipo de Moeda para Compra e para Pagamento. |
Sistema de Tributação
Normal – se aplica às empresas caracterizadas pela forma normal de credito e débitos de obrigações tributárias e fiscais conforme padrão detalhado nos respectivos artigos e cats.
Simples Paulista – Se aplica as empresas caracterizadas pelo benefício de empresas "simples paulista" conforme portarias específicas.
Substituído "E" (ESPECIAL)
Parametrização:
Acesso ICMSTRSIMP
Conteúdo = 0 (zeros)
Acesso SN
Conteúdo = Fornecedor Simples Nacional
Executar a Função de Consulta para verificar se as alíquotas correspondem às faixas dos fornecedores, caso necessário, proceder às alterações. Vale lembrar que estas alíquotas referem-se exclusivamente para o cálculo de ICMS Normal, excetuando-se o ICMS fonte que neste caso, utilizará as informações da tabela Fiscal Mercantil.
Importante: As alíquotas de PIS e COFINS, embora informadas, não serão consideradas, pois serão consideradas normalmente com as alíquotas dos demais fornecedores FF e FD.
Processo:
![]()
Cadastro da Alíquota de ICMS para a faixa de receita do Fornecedor.
Mesmo que o produto possua uma Figura referente a alíquota de 18%, deverá ser calculada Alíquota definida na tabela de Alíquota do SN, ou seja, 2,82%.
O custo foi calculado de acordo com a alíquota de 2,82%
A NF de Devolução foi emitida sem destaque dos impostos nos campos de ICMS. Estes valores somente são demonstrados no campo de Dados Adicionais.
Confirming
Ao fazer a compra direta com o fornecedor é cobrado 3% do valor da Nota ou é feito o pagamento à vista. No caso do processo Cofirming é feita uma negociação com o banco (que cobra 2% de juros) e ele paga diretamente ao fornecedor.
Campos de Tela do VABUFORN:
Confirming | É usado no Modulo Contas a Pagar. Se este campo estiver "Sim" indica que o Titulo a ser pago, está em poder do Banco (ele é quem gerencia). |
![]()
No VAPMONLI na coluna "Status", o título aparecerá com a letra "C", informando que o título será cobrado pelo Banco.
Ex.: Título 78.
Esse título está "BRVDC":
B = Bloqueado.
R = Existem outros títulos do fornecedor no Contas a Receber.
V = Pagamento após a data de Vencimento (Receber Vencido).
D = Desconto Vencido
C = O título está em poder do Banco para a cobrança (Confirming).
Coluna de STATUS
Símbolo | Definição |
A | Abatimento |
B | Bloqueio |
C | Confirming |
D | Desconto Vencido |
E | Código Barras |
F | Factoraje |
L | Liberado |
O | Observação |
P | Prorrogado |
R | Receber em Aberto |
V | Receber Vencido |
Conjunto de dados relativos às filiais específico que permitirão sua operacionalização, tais como, "área de venda", "área de depósito", "dados de numeração de notas fiscais", "seções" com seus respectivos dados e atributos, "linhas de mercadorias" com seus respectivos itens a serem comercializados, etc.
Acessar no Menu RMS o *CADASTROENTIDADESFILIAIS.*
![]()

Parametrização dos campos do módulo Filiais (específicos) e as tabelas onde se encontram as opções para parametrização (coluna conteúdo).
Nome | Conteúdo | Descrição |
|---|---|---|
Filial |
| Código e dígito de controle da filial. |
Gerente | Tabela 023 | Código do gerente definido em tabela. |
Num. Funcionários |
| Número de funcionários da filial. |
Classe Sócio Econômica | Tabela 024 | Cód.de classificação sócio econômica dos clientes. Definido em tabela. |
Junta Comercial |
| Número na junta comercial. |
Prioridade de Atendimento | Tabela 025 | Ordem de prioridade de atendimento da filial. Definido em tabela. |
Controla Estoque |
| Informar se a Filial controla estoque (S / N). |
CNAE |
| Código de atividade econômica da empresa. |
% Comissão |
| Percentual de comissão pago pela filial aos vendedores. |
Condição de Pagamento |
| Código das condições de pagamento autorizadas para venda. |
Seguridade Social |
|
|
Capital Social |
| Valor do Capital Social da Empresa. |
Número de Segurança Social |
| Número da apólice de seguro social. |
Área |
|
|
Vendas |
| Área de vendas da filial em m2. |
Estacionamento |
| Área de estacionamento da filial em m2. |
Depósito |
| Área de depósito em m2. |
Número Check-out's |
| Número de check-out's da filial. |
Abertura / Fechamento |
|
|
Data Abertura |
| Data de abertura da filial. |
Data Fechamento |
| Data de fechamento da filial. |
PDV/ Nota Fiscal |
|
|
Regime PDV |
| Indicar se a Filial está ou não no Regime de PDV. |
Tipo | Tabela 029 | Código do Tipo de PDV instalado na filial e definido em tabela. |
Regime para destaque de ICMS para cliente ISENTO inscrição estadual |
|
|
Nota Fiscal |
|
|
Número Série Carnet |
| Número do carnet emitido (só para controle). |
Número Fatura |
| Número da última fatura emitida (só para controle). |
Número Nota Fiscal |
| Número da última Nota Fiscal emitida (só para controle). |
Data da Última Nota Fiscal |
| Data da última Nota Fiscal emitida (só para controle). |
Quantidade de Produtos por Nota Fiscal |
| Compra: Quantidade de Produtos na Compra |
|
| Venda: Qtde. Prod. Na Venda |
|
| Transferência: Qtde. Prod. Na Transferência |
|
| Devolução: Qtde. Prod na Devolução |
|
| Outros Tipos: Qtde. Prod. Em outro tipo de Ação |
Farmacêutica |
|
|
Número da Licença de Funcionamento (em caso de Empresas Farmacêuticas) |
| Número da Licença de Funcionamento da Empresa para comercializar Produtos Farmacêuticos. |
Responsável técnico (Farmacêutico) |
| Código do Responsável, conforme Cadastro, no programa de tipos. |
CRF |
| Número do Registro profissional no Conselho Regional de Farmácia |
Secretaria de Saúde |
|
|
Autoridade Sanitária |
|
|
Específico Atacado |
|
|
Frete |
| Valor do frete |
Despesas Administrativas |
| Valor com as Despesas Administrativas |
Outros |
| Outros Valores |
Depois de cadastrada a classificação mercadológica e concluído o cadastro da filial, você deve incluir as seções que a filial irá comercializar, e os respectivos atributos para cada Seção.
Acessar o Menu de *CADASTROENTIDADESSeção das Filiais.*
Campos de Tela
Nome | Conteúdo |
Classif. Mercadológica | Nome Cliente |
Nível Preço | Varejo – poderá utilizar o nível de 1 até 5 |
Nível Promoção | Varejo - poderá utilizar o nível de 1 até 5 |
Controle | S |
Tecla | Digite o número da tecla para a Seção, na Máquina Registradora. |
Estoque | Controle estoque (S/ N). |
Área Venda | Tamanho da área venda. |
N.º Func. | Quantidade de funcionários. |
Abastecimento | Dias da semana "S" nos dias da semana que há entrega. |
Linha | Linha de produtos por filial |
![]()

Tabela de Fornecedor – Loja Simples Nacional
Ao gerar a tabela do fornecedor, é verificado se a filial que está sendo analisada é uma loja simples nacional e se na tabela fiscal não tem alíquota de ICM Fonte, apenas o ICMS, será isenta de ICMS.
![]()
Ao gerar a simulação de preço, é verificado se a filial do usuário que está logado é uma loja simples nacional e se na consulta a tabela fiscal não tem alíquota de ICM Fonte, apenas o ICMS, será isenta de ICMS.
![]()
![]()
Se a loja for de SIMPLES NACIONAL, o recebimento irá criticar a nota do fornecedor e se o produto for de tributação normal, será criada linha de crédito de ICMS com operação 3 CST 41 como não tributado.
![]()
![]()
A origem é a filial 4-3 Simples Nacional:
Faixa 1, % ICMS 2,82
Tabela Simples Nacional:
![]()
![]()

![]()
"Permite o aproveitamento do crédito de ICMS no valor de R$ 20,56 correspondente a alíquota de 2,82 nos termos do ART.23 da Lei Complementar 123 de 2006."
Faixa 1, % ICMS 2,82
![]()
![]()
![]()
![]()
O cadastro deve ser relativo aos dados principais, tanto para área comercial, como para acompanhamento da situação geral dos clientes.
Informações referentes aos clientes, que serão utilizadas para venda ou devoluções via módulo de Faturamento.
Todo fornecedor que aceitar devoluções, deverá ser cadastrado como cliente, pois haverá emissão de notas fiscais para ele. Para a inclusão, deve ser digitado no campo tipo a letra "C" (Cliente) e o sistema mostrará a tela de tipo genérica, já demonstrada anteriormente e posteriormente a tela de Clientes.
Acessar *CADASTROENTIDADESCLIENTES.*
![]()
Campos de Tela
Nome | Conteúdo | Descrição |
Código |
| Código e dígito de controle do cliente. |
Situação |
| Código da situação do cliente (Ativo, Inativo, Cancelado ou Suspenso). |
Contato |
| Nome da pessoa de contato no cliente. |
Atendimento |
| Tipo de atendimento ao cliente (M= Marketing direto, T= telefone). |
Potencial |
| Potencial do cliente (P = Pequeno, M = Médio, |
Índice de Limite de Crédito |
| Limite de crédito do cliente. |
Moeda (default) |
| Código da tabela utilizada |
Limite Crédito (atual) |
| Limite de crédito do cliente em moeda. |
Vendedor |
| Código do vendedor que atende ao cliente definido no cadastro de Vendedores. |
Portador |
| Código do portador para cobrança definido no cadastro de Portadores. |
Data Visita |
| Dia da última Visita do Cliente. Não obrigatório. |
Linha (MIX) |
| Tipo de linha que a filial trabalha definido no cadastro de linhas. |
Tipo de Faturamento |
| Código do tipo de faturamento (C = custo / V = venda). |
% Acrésc. Custo |
| Percentual a ser acrescido ao custo quando do faturamento. |
CIF/ FOB |
| Código de entrega (1= CIF / 2= FOB). |
Cond. Pagamento |
| Código da condição de pagamento básica do cliente. |
Forma de pagamento |
|
|
Filial Lógica |
| Código da filial que atende o cliente. |
Diferencial ICMS |
| Apurar Diferencial ICMS? |
|
| Recolher Pagamento Diferencial? |
"Cadastramento de Cliente Varejo" é o conjunto de informações relativas a cada cliente varejo, envolvido no processo de faturamento.
Acionar no Menu *CADASTRO ENTIDADESCLIENTE VAREJO{*}.
![]()
Campos de Tela
Nome | Conteúdo | Descrição |
|---|---|---|
CNPJ/ CPF |
| C.N.P.J. ou C.P.F. do cliente varejo. |
Nome/ Razão Social |
| Nome ou razão social do cliente varejo. |
CEP |
| Código de Endereçamento Postal do Cliente Varejo. |
Endereço |
| Endereço do cliente varejo. |
Estado | Tabela 060 | Estado do cliente varejo definido em tabela. |
Cidade |
| Cidade do cliente varejo. |
Bairro |
| Bairro do cliente varejo. |
Rua |
| Nome do logradouro (Rua, Avenida, Travessa, Ladeira, etc.) |
Número |
| Número do endereço (Numero Externo) |
Código do Município |
| Código da Cidade |
Complemento |
| Todos os complementos (sala, apartamento, andar, e numero interno) |
Pessoa |
| Física ou Jurídica |
Inscrição Estadual |
| Número da Inscrição Estadual da empresa. |
RG |
| RG ou Inscrição Estadual do cliente varejo. |
DDD/ Telefone |
| Código do DDD + Número do telefone. |
Data cadastro | Default | Data cadastro do cliente varejo. |
Última Fatura | Default | Última Fatura emitida contra esse cliente varejo. |
Correio Eletrônico |
| Endereço de e-mail |
Frete |
| CIF ou FOB |
Placa |
| Placa do veículo |
Estado |
| Estado |
A consulta aos "Clientes Varejo" podem ser feitas através da tecla HELP através do Número do C.P.F. e/ ou Nome do Cliente.
![]()
É o conjunto de informações relativas a cada portador de títulos, envolvido no processo de cobrança. Permite sua identificação, endereço, tipos de títulos, etc.
Esse cadastro depende de estar devidamente configurada a tabela 022 - AGRUPAMENTO DE PORTADORES.
Campos de Tela
Nome | Conteúdo | Descrição |
|---|---|---|
Código |
| Código do portador. |
Descrição |
| Descrição do portador. |
GERAL |
|
|
Cadastro |
|
|
Nome Reduzido |
| Nome reduzido do portador. |
Título |
| Título que constará no documento, por exemplo: Pgto. Fornecedores Lj. - 01. |
CEP |
| CEP do endereço do portador. |
Endereço |
| Endereço do portador. |
Bairro |
| Bairro do portador. |
Cidade |
| Cidade do portador. |
Estado | Tabela 060 | Estado do portador. |
DDD /Telefone |
| Telefone do portador com DDD. |
Agrupamento |
|
|
Código | Tabela 022 | Código agrupamento, ao qual pertence o portador definido em tabela. |
Descrição |
|
|
Informações Bancárias |
|
|
Banco | Tabela 089 | Código do banco com dígito de controle definido em tabela. |
Agência |
| Código da agência. |
Digito |
| Dígito de controle. |
Conta |
| Número da conta corrente relativa ao portador. |
Digito |
| Dígito de controle. |
Sub conta |
| Número de conta ligada à conta principal estabelecida a critério do banco. |
DAC |
| Dígito de controle. |
Campos de Tela
CONTAS A RECEBER |
|
|
|---|---|---|
Cobrança |
| D – Duplicata. |
Conta Caução |
| Conta garantida. |
CNAB240 |
| Informa que o arquivo de cobrança deve ser gerado no formato de 240 colunas, caso não seja selecionado será definido o padrão de 400 colunas. |
Valores |
|
|
% Utilização |
| Campo não utilizado. |
Limite Cobrança |
| Limite de cobrança do portador, não é obrigatório. |
|
|
|
Saldo |
| Saldo atual existente no portador (automático). |
Número Bancário |
|
|
Número |
| Número sequencial fornecido pelo Banco, para emissão e boletos bancário. |
Prefixo |
| Prefixo da carteira fornecida pelo banco. |
Frequência |
| Frequência da soma do número bancário. |
Limite Inferior |
| Limite inferior do número bancário. |
Limite Superior |
| Limite superior do número bancário. |
EDI |
|
|
Número do Convênio |
| Código Fornecido pelo portador, utilizado para transmissão via EDI. |
Aceite |
| S = Aceite |
Dias |
| Número de Dias para a Instrução de acordo com o Manual do Banco. |
Prefixo |
| Código do prefixo da carteira (Código do uso de cada banco - EDI). |
Variação |
| Digite o código de variação (Código do uso de cada banco - EDI). |
% Juros |
| Percentual de juros bancário. |
Instrução Cobrança | Tabela 45 a 034 | Código fornecido pelo portador utilizado para transmissão via EDI definida em tabela. |
Instrução Codificada | Tabela 035 | Código da instrução codificada 1 definida na tabela 035. |
Instrução Protestar | Tabela 035 | Digite o código da instrução codificada, definida em tabela. |
Espécie | Tabela 033 | Código do documento de cobrança definido em tabela. |
Carteira Bancária | Tabela 036 | Código da carteira bancária (código de uso variável de cada banco). |
Carteira Indexada | Tabela 036 | Código da carteira indexada (código de uso variável de cada banco). |
Campos de Tela
CONTAS A PAGAR |
|
|
Autorização para remessa |
| Flag para o usuário autorizar o pagamento do título. |
Altera Pagamento vencido para hoje |
| Flag para mudar a data do vencimento do título. |
Agrupar Remessa |
| Está disponível apenas para os bancos Itaú e HSBC. Informa que o arquivo deve ter seus dados agrupados para diminuir o tamanho e a quantidade de títulos. |
Dias Agen. |
| Dias de agendamento para poder selecionar um título para enviar para pagamento. |
Limite Doc |
| Informa o valor limite para diferenciar DOC de TED. Informado o valor limite, até o valor determinado será um DOC e acima disto será um TED. Caso não seja informado o Limite Doc, será definido o padrão, que será o valor de R$ 5000,00. |
Limite J52 |
| Informa o valor limite para gerar o registro tipo J52. O registro será gerado se o valor do título for igual ou superior ao informado. |
Layout Arq. |
| Define o código do layout do arquivo. |
Layout Lte Bol |
| Define o código do layout de lote para pagamento em boletos. |
Layout Lte Doc |
| Define o código do layout de lote para pagamento em Doc ou Ted. |
Layout Sw |
| Define o código do layout do software do banco que recebe os dados. |
Código Bol |
| Está disponível apenas para o Banco do Brasil e Banco Mercantil do Brasil. Define o código do boleto que será enviado ao banco, juntamente com o código do convênio. |
Empresa |
| Código da Empresa. |
Filial |
| Código da Filial. |
Filial Remessa |
| Código da Filial para a Remessa. |
Remessa 400 posições |
| Está disponível apenas para o Banco Safra e define se deve ser gerado o arquivo com 400 colunas. Caso não seja informado, será gerado automaticamente com 240 colunas. |
Autorização Manual no Banco |
| Ao selecionar essa opção, deverá ter uma autorização manual do Banco. |
Conta com Dígito |
| Está disponível apenas para o Banco Safra e define se deve ser gerado o número da conta bancária no arquivo com ou sem dígito. |
Parâmetro Transmissão |
| Está disponível apenas para o Banco Caixa Econômica Federal e define o valor do campo "parâmetro de transmissão", gerado na posição 39 do header do arquivo |
Código de Lcto |
| Está disponível apenas para o Banco Bradesco e define o valor do campo "Código de Lançamento", gerado na posição 473 do arquivo. |
Campos de Tela
CAIXAS E BANCOS |
|
|
|---|---|---|
Conciliação Bancária |
| Portador aceita conciliação bancária. |
Extrato com duplicação |
| Flag para que o sistema não suba o mesmo arquivo 2 vezes. |
Conciliação c/ Diferença |
| Portador aceita Conciliação com diferença. |
Port. Concil. |
| Número do portador para conciliação. |
Formato da Conta |
| Campo não utilizado. |
Início |
| Campo não utilizado. |
Limite |
| Valor do limite de Credito. |
Numeração Automática |
| Flag se o sistema gera uma numeração automática. |
Documento |
| Número do documento atual. |
Banco /País |
| Número do Banco no País. |
DIAS PARA CRÉDITO |
|
|
Pagamento |
| Campo não utilizado. |
Cobrança |
| Campo não utilizado. |
MOEDAS |
|
|
Compra |
| Código da Moeda para Compra. |
Venda |
| Código da moeda para Venda. |
TAXAS |
|
|
Juros |
| Taxa de Juros. |
Cheque Especial |
| Taxa de cheque especial. |
Caução |
| Taxa para cheque Caução. |
Aplicação |
| Taxa para a aplicação. |
É o conjunto de informações relativas ao representante que define as condições das comissões nas vendas.
Na inclusão de representante deve-se indicar o tipo = R (representante) no cadastro de Tipos.
Para inclusão específica deste tipo. Acesse pelo Menu o *CADASTROENTIDADES REPRESENTANTES.*
Campos de Tela
Nome | Conteúdo | Descrição |
Pasta Representante |
|
|
Código |
| Códigos e dígito do representante já cadastrado. |
Nome |
| Nome do Representante. |
% Comissão |
| Percentual de comissão. |
% Comiss Fat. |
| Percentual de comissão sobre faturamento. |
% Comiss. Rec. |
| Percentual de comissão sobre recebimento. |
Representante Indireto 1 |
| Código do representante indireto 1. |
Representante Indireto 2 |
| Código do representante indireto 2. |
Filial |
| Código da loja. |
Meta de Venda |
| Meta de Venda do representante. |
Operador Caixa |
|
|
Matricula |
|
|
Login PDV |
|
|
Senha PDV |
|
|
Administrador |
| Sim |
Ativo |
| Sim |
Tipo Operador |
| Operador de Caixa |
Contém as informações específicas de cada um dos entregadores.
Para incluir um entregador, informe o tipo = E (Entregador) para o cadastro genérico. Após, o sistema mostrará a tela de inclusão de dados específicos, acessando o Menu de:
*CADASTRO ENTIDADESENTREGADORES:*
Campos de Tela
Nome | Descrição |
Código | Códigos e dígito do controle do entregador. |
Habilitação | Número da carteira de habilitação. |
Categoria | Categoria da carteira de habilitação. |
Data Expedição | Data de expedição da carteira de habilitação. |
Data Validade | Validade da expedição da carteira de habilitação. |
Registro Geral | Número da carteira RG do entregador e sigla do órgão emissor. |
Estado | Estado da carteira de habilitação. |
Placa (Veículo) | Placa do veículo. |
Situação | Situação do funcionário, disponível, em carga, em transito ou indisponível:
|
O cadastro de Entrega e Pagamento, é utilizado para fornecedores que tenham endereço de cobrança diferente do endereço de entrega.
*CADASTRO ENTIDADESENTREGA PAGAMENTO:*
Campos de Tela
Nome | Conteúdo | Descrição |
|---|---|---|
Código |
| Código do Fornecedor. |
Local |
| Deve-se escolher entre: |
DADOS CADASTRAIS |
|
|
Sequência |
| Número de sequências para endereços. |
Razão Social |
| Razão social do fornecedor. |
Nome Fantasia |
| Nome fantasia do fornecedor. |
CEP |
| CEP do fornecedor. |
Endereço |
| Endereço de cobrança do fornecedor. |
Número Exterior |
| Numeração de endereço externo. |
Número Interior |
| Numeração de endereço interno. |
Bairro |
| Bairro do fornecedor. |
Cidade |
| Cidade do fornecedor. |
Estado | Tabela 060 | Estado do fornecedor. |
País | Tabela 061 | País do fornecedor. |
Caixa Postal |
| Caixa postal do Fornecedor. |
Código do Município |
|
|
Física / Jurídica |
| Informar se é pessoa Física ou Jurídica. |
C.N.P.J. / C.P.F. |
| Informar C.N.P.J. do fornecedor. |
Inscrição Estadual / Ident. |
| Informar inscrição estadual do fornecedor. |
Inscrição Municipal |
| Informar inscrição municipal do fornecedor. |
Contato |
| Contato do fornecedor. |
LOCALIZAÇÃO |
|
|
Rota |
| Código da Rota. Cadastrado anteriormente efetuado no cadastro de Rotas. |
Sub rota |
| Código da Sub rota. Cadastrado anteriormente efetuado no cadastro de Rotas. |
Localidade |
| Código da Localização Cadastrado anteriormente efetuado no cadastro de Rotas. |
Empresa |
| Código da empresa a Qual pertence o Tipo, ou a qual se relaciona. |
Região |
| Região do Tipo definida no cadastro de região. |
Divisão |
| Divisão do Tipo definida no cadastro de região. |
Distrito |
| Distrito do Tipo definida no cadastro de região. |
COMUNICAÇÃO |
|
|
DDD /Fax |
| Número do DDD e número do fax. |
DDD /Telefone /Ramal |
| Número do DDD, número do Telefone e número do ramal. |
DDD /Telex |
| Número do DDD e número do Telex. |
Conjunto de informações relativas à empresa, que regerá todas as operações no âmbito fiscal para compra, venda, transferência, devolução, simples remessa, etc., tanto para dentro quanto para fora do Estado.
Esta tabela efetua as ligações com as tabelas de Código Fiscal, Figuras Fiscais e Código de Operação.
São interligadas através desta parametrização as informações: "Estado Origem", "Estado Destino", "Código Fiscal", "Figura Fiscal", e dados referentes à tributação.
Programa onde são cadastradas as Figuras Fiscais com todos os CFOP's referentes à todas as operações mercantis (entrada e saída), para que o sistema calcule os valores e a forma dos impostos, tanto para operações internas quanto para as interestaduais.
O responsável pela realização deste cadastro deverá ter pleno domínio do sistema de tributação nacional e visão para a interação com os outros módulos do sistema, uma vez que a apuração do ICMS (Livros Fiscais) estará atrelada as informações parametrizadas através da tabela fiscal agregadas ao processamento dos módulos de Recebimento, Vendas e Faturamento principalmente.
Validação da Figura Fiscal
Código da Operação X Código da Situação tributária (CST)
O código da operação deve seguir a regra da lista abaixo.
NOTA:
TODOS OS CÓDIGOS ESTÃO DESCRITOS NAS TABELAS 21 E 47, RESPECTIVAMENTE.
Origem | Destino | CRF | PDV | FIGURA | OPER | SIT | %ICMS | %StrDst | %LcrPres | %ICMSF | %BaseRed | %SubTr |
|
|
|
|
| 1 | 00 |
|
|
|
|
|
|
|
|
|
|
| 1 | 10 |
|
|
|
|
|
|
|
|
|
|
| 1 | 20 |
|
|
|
|
|
|
|
|
|
|
| 1 | 30 |
|
|
|
|
|
|
|
|
|
|
| 2 | 40 |
|
|
|
|
|
|
|
|
|
|
| 2 | 41 |
|
|
|
|
|
|
|
|
|
|
| 3 | 50 |
|
|
|
|
|
|
|
|
|
|
| 1 | 51 |
|
|
|
|
|
|
|
|
|
|
| 3 | 60 |
|
|
|
|
|
|
|
|
|
|
| 1 | 70 |
|
|
|
|
|
|
|
|
|
|
| 1 ou 3 | 90 |
|
|
|
|
|
|
Se os dois últimos dígitos deste campo forem iguais a 40, 41 e 50 então os valores dos campos da nota fiscal VL_BC_ICMS, ALIQ_ICMS e VL_ICMS deverão ser iguais a "0" (zero);
|
%ICMS = 0 |
Origem | Destino | CFOP | PDV | FIGURA | OPER | SIT | %ICMS | %StrDst | %LcrPres | %ICMSF | %BaseRed | %SubTr |
|
|
|
|
| 2 | 40 | =0 | =0 | =0 | =0 | =0 | =0 |
|
|
|
|
| 2 | 41 | =0 | =0 | =0 | =0 | =0 | =0 |
|
|
|
|
| 3 | 50 | =0 | =0 | =0 | =0 | =0 | =0 |
Se os dois últimos dígitos deste campo forem iguais a 60, então os valores dos campos da nota fiscal VL_BC_ICMS, ALIQ_ICMS e VL_ICMS deverão ser iguais a "0" (zero); Há uma exceção à regra no RMS na montagem da figura fiscal da substituição tributária com o campo %SubTr que o valor deve ser menor ou igual a 0,01 para que o sistema troque o CFR do item.
|
%ICMS = 0 |
Origem | Destino | CRF | PDV | FIGURA | OPER | SIT | %ICMS | %StrDst | %LcrPres | %ICMSF | %BaseRed | %SubTr |
|
|
|
|
|
| 60 | =0 | =0 | =0 | =0 | =0 | =0,01 |
Se os dois últimos dígitos deste campo forem iguais a 00 e 20 então os valores dos campos da nota fiscal VL_BC_ICMS, ALIQ_ICMS e VL_ICMS deverão ser maiores que "0" (zero);
|
|
%ICMS > 0 | %ICMS > 0 |
Origem | Destino | CFOP | PDV | FIGURA | OPER | SIT | %ICMS | %StrDst | %LcrPres | %ICMSF | %BaseRed | %SubTr |
|
|
|
|
| 1 | 00 | > 0,00 | =0 | =0 | =0 | =0 | =0 |
|
|
|
|
| 1 | 20 | > 0,00 | =0 | =0 | =0 | >0,00 | =0 |
Se os dois últimos dígitos deste campo forem iguais a 51 ou 90, então os valores dos campos da nota fiscal VL_BC_ICMS, ALIQ_ICMS e VL_ICMS deverão ser maiores ou iguais a "0" (zero).
CST 51 | CST 90 |
%ICMS >= 0 | %ICMS >= 0 |
Origem | Destino | CFOP | PDV | FIGURA | OPER | SIT | %ICMS | %StrDst | %LcrPres | %ICMSF | %BaseRed | %SubTr |
|
|
|
|
| 1 | 51 | >=0,00 | =0 | =0 | =0 | =0 | =0 |
|
|
|
|
| 1 | 90 | >=0,00 | >=0,00 | >=0,00 | >=0,00 | >=0,00 | >=0,00 |
Se os dois últimos caracteres deste campo forem 10, 30 ou 70, os valores dos campos VL_BC_ST, ALIQ_ST e VL_ICMS_ST deverão ser maiores ou iguais a "0" (zero).
CST 10 | CST 30 | CST 70 |
%ICMS > 0 | %ICMS = 0 | %ICMS > 0 |
Origem | Destino | CFOP | PDV | FIGURA | OPER | SIT | %ICMS | %StrDst | %LcrPres | %ICMSF | %BaseRed | %SubTr |
|
|
|
|
| 1 | 10 | >0,00 | >=0,00 | =0 | >0,00 | =0 | >0,00 |
|
|
|
|
| 1 | 30 | =0 | >=0 | =0 | >0,00 | =0,00 | >0,00 |
|
|
|
|
| 1 | 70 | >0,00 | >=0,00 | >=0,00 | >0,00 | >0,00 | >0,00 |
Segue abaixo um resumo da Tabela Fiscal Mercantil:
Para a Operação 1 deve-se aplicar as Situações Tributárias que carreguem tributos (ICMS ou ICMSFonte), sendo:
00 - com ICMS Normal.
10 - com ICMS Normal, com ICMSFonte e com o percentual de IVA ou MVA.
20 - com ICMS Normal e com Redução.
30 - sem ICMS Normal (zero), com ICMSFonte e com o percentual de IVA ou MVA nem que seja 0,01.
51 - com ou sem ICMS Normal.
70 - com ICMS Normal, com ICMSFonte, com o percentual de IVA ou MVA e com Redução.
90 - com ou sem ICMS Normal, com ou sem ICMSFonte, com ou sem Redução.
Para Operação 2 deve-se aplicar as situações que indicam não possuírem tributos:
40, 41 - sem o ICMS, ICMF e Redução.
Para operação 3 deve-se aplicar as situações diferentes das operações citadas acima:
50 - sem ICMS, ICMF e Redução.
60 – sem ICMS, ICMF e Redução... Com o percentual de IVA ou MVA nem que seja 0,01.
90 - com ou sem ICMS Normal, com ou sem ICMSFonte, com ou sem Redução.
OBSERVAÇÃO:
A situação 90 pode carregar tributos por isso operação 1 ou operação 3 pois sua própria nomenclatura é igual à da operação 3 "Outras". Acesse o programa através do menu CADASTRO> FISCAL E CONTÁBIL> TABELA FISCAL.

OPER | CST |
1 | 00 |

OPER | CST |
1 | 10 |

OPER | CST |
1 | 20 |

OPER | CST |
2 | 40 |

OPER | CST |
2 | 41 |

OPER | CST |
3 | 50 |

OPER | CST |
3 | 60 |

OPER | CST |
1 | 70 |

OPER | CST |
1 | 90 |

OPER | CST |
3 | 90 |
Campos de Tela
Nome | Conteúdo | Descrição |
|---|---|---|
Origem | Tabela 060 | Sigla do Estado de origem da operação. |
Destino | Tabela 060 | Sigla do Estado de destino da operação. |
CFO | Tabela 019 | Código Fiscal da operação descrito em tabela. |
Figura | Tabela 003 | Código da figura fiscal da operação descrita em tabela. |
PDV |
| Indicar se a operação é controlada por regime de PDV (Sim/ não/ Especial). |
Oper | Tabela 021 | Código da operação tributária descrito em tabela (exemplo: tributado). |
Sit | Tabela 047 | Código da procedência da Operação definido em tabela. |
% ICMS |
| Alíquota de ICMS da Operação. |
% Str. Dst |
| Alíquota de Substituição Tributária do Distribuidor. |
% LcrPres |
| Percentual de margem para cálculo do crédito presumido. |
% ICMF |
| Percentual do ICMS retido na fonte em caso de Substituição tributária. |
% BaseRed |
| Percentual de redução da base de cálculo do ICMS. |
% SubTr |
| Percentual de margem para cálculo do PVV quando houver substituição tributária do fornecedor. |
Conjunto de informações contábeis relativas à empresa, as quais serão utilizadas para possibilitar a efetiva contabilização das compras, pagamentos, transferências, vendas, enfim de todas as operações contempladas pela contabilidade.
A tabela contábil possibilita a integração com o modulo de Contabilidade do sistema, do qual obtém as contas para os lançamentos contábeis com o respectivo histórico padrão.
Através do *CADASTRO FISCAL E CONTÁBILTABELA CONTÁBIL{*}.
As informações da tabela contábil, são ordenadas por agenda e código fiscal (ambos já descritos no CADASTRO DE TABELAS).
Sempre existirá o conjunto agenda + código fiscal = 000 (Zeros) para cada agenda. Essa situação é chamada de agenda resumo, que contém os atributos básicos das operações de Contabilidade, Contas a Pagar / Receber e Caixa e Bancos, referentes à agenda e será utilizado como base de todos os códigos fiscais de operação a ela ligados (observe a figura acima). Assim, todas as variações de códigos fiscais que seguirão para essa agenda, assumirão o conteúdo dessa parametrização padrão da agenda resumo.
Se houver alguma particularidade específica, poderá ser feita a modificação no registro do código fiscal específico que tenha essa particularidade.
Existem operações na empresa que não contêm desdobramentos de códigos fiscais. Então, atribui-se no campo código fiscal um valor diferente de um C.F.O. Não válido, daí é só cadastrar na tabela 19. Para facilitar a explicação, vejamos a seguir dois exemplos.
AGENDA: 002 - Compra de mercadorias para comercialização.
CÓDIGO FISCAL: 112 - Dentro do Estado.
CÓDIGO FISCAL: 212 - Fora do Estado.
AGENDA: 571 – Quebra Identificada – Estoque.
h8.CÓDIGO FISCAL: 000 – Resumo das agendas.
Devemos salientar que, o uso da Tabela Contábil é de extrema importância no sistema, já que todos os procedimentos de integração entre os módulos comerciais e administrativos dependem da parametrização da mesma.
A quantidade de códigos de agenda será diretamente proporcional ao nível de detalhamento contábil da Empresa. Quanto mais agendas, maior será o número de operações contabilizadas automaticamente.
IMPORTANTE:
Para parametrização da tabela contábil, é necessário primeiro parametrizar o plano de contas e históricos padrões no modulo contabilidade, consulte seu respectivo manual para maiores informações.
Para efetuar alterações nas agendas, pressione o botão F2 Alterar e o sistema libera os campos para serem alterados, com exceção dos campos referentes à contabilidade. Para alterar as contas de integração nas agendas, pressione o botão CtF5 Contab, o sistema exibirá uma janela para informar a seleção de mês. Informe o mês e o ano que valerá a alteração das contas contábeis e aperte o botão F4 Confirmar.
Feito isso, o sistema libera a digitação dos campos da Contabilidade para digitação.
Campos de Tela
| Conteúdo | Descrição |
|---|---|---|
|
|
|
Código Fiscal | Tabela 019 | Código Fiscal definido em tabela. |
Agenda Destino | Tabela 014 | Código da agenda destino definido em tabela (para agendas com dobra). |
Fiscal Destino | Tabela 019 | Código fiscal destino definido em tabela (para agendas com dobra). |
Agenda de Agrupamento | Tabela 014 | Código da Agenda para agrupamento de despesas com fins de relatório gerencial. Só utilizado em agendas de despesa e seu uso é opcional. |
Série NF |
| Série da Nota Fiscal (opcional). |
Modelo NF |
| Informar qual o modelo da Nota Fiscal – (Campo utilizado para o SINTEGRA) |
Contabilidade |
|
|
Débitos |
|
|
|
| São as variáveis dos padrões da RMS que serão utilizados para integrar os lançamentos. |
Integração |
| Forma de Integração por:
|
|
| Número da conta devedora do plano de contas para as operações de pagamentos e recebimentos através do Banco (o plano de contas já deve estar cadastrado no modulo contabilidade). |
Descrição |
| Nome da Conta Débito |
Hist |
| Código de histórico do lançamento na conta devedora de compra /venda.(o histórico padrão já deve estar cadastrado no modulo contabilidade). |
Conta Crédito |
| Número da conta credora do plano de contas para as operações de compra ou venda (o plano de contas já deve estar cadastrado no modulo contabilidade). |
Descrição |
| Nome da Conta Crédito |
Histórico |
| Código de histórico do lançamento na conta credora de compra /venda. |
Filial |
| Se vai contabilizar pela Filial. SEMPRE "F" |
Diár |
| Informar o número do diário onde será impresso Movimento. Ex: 1 = Diário Geral, 2 = Diário geral de Fornecedor, 3 = Diário Auxiliar de Clientes. |
Ctb |
| C – Contábil, G - Gerencial ou O – Outros. |
Integração |
|
|
|
|
|
Emite Nota |
| Emite NF para essa operação?
|
Entrada/ Saída |
| É uma operação de Entrada ou Saída?
|
Lista Livro Fiscal |
| Esta operação deve ser listada no Livro Fiscal?
|
Contas a Receber |
| Esta operação deve ser integrada no Contas a Receber?
|
Contábil |
| Esta operação deve ser integrada na Contabilidade?
|
Atualiza Estoque |
| Esta operação deve atualizar Estoque?
|
Atualiza Custo |
| Esta operação deve atualizar Custos?
|
Nota Fiscal com Item |
| Nesta operação a Nota Fiscal contém item?
|
Confere Custo |
| Esta operação confere custo com Pedido ou Cadastro?
|
Tipo de Nota |
|
|
Dobra Automática |
| Esta operação dobra Nota Fiscal?
|
Tipo Emissão |
| Tipo de documento:
|
Romaneio |
| Nesta operação deve-se digitar se o sistema deve emitir o Romaneio
|
Relatório |
| Nesse campo deve-se informar se o sistema irá emitir essa movimentação em relatório.
|
Juros Recebidos |
| Gera ou não cobrança no Contas a Receber de títulos referentes a juros de atrasos ou pagamentos a menor.
|
Empenha Estoque |
| Nesse campo deve-se definir se será dada baixa no sistema antes de a Nota Fiscal ser atualizada, estando o produto fisicamente no estoque.
|
Controla IPI |
| Controla o cálculo de IPI na nota?
|
I.R.R.F. | Tabela 306 | Incide IRRF?
|
Caixa/ Bancos |
| Integra no modulo Caixa e Bancos?
|
Tesouraria |
| Integra no modulo Tesouraria?
|
Rateio na Seção |
| Há rateio na seção?
|
I.N.S.S. |
| Incide INSS?
|
Dígito Extra |
| Esse campo identifica no CFO (Código Fiscal de Operação). Ex.: o digito adicional nos CFO 1.99.1 ou 1.99.9. Só deve ser preenchido em CFO que possuem digito extra. |
PIS/ COFINS |
| Apuração de PIS / COFINS.
|
Controla ISS |
| Apuração de ISS.
|
Controla CSLL |
| Apuração de CSLL.
|
Classe Finan. |
|
|
Ativa |
| Determina se a Tabela está sendo utilizada pela filial.
|
Incl. Manual |
| Determina se a Nota Fiscal pode ser incluída manualmente ou se é utilizado o sistema de EDI.
|
Tabela Contábil, no SP1:
Campo CONTROLA IPI, nas agendas de compra, precisa ser igual a "S (SIM)".
Esse campo era usado em empresas contribuintes de IPI, só que isso mudou e agora se na Tabela Contábil este campo (controla IPI) estiver igual a "N (NÃO)", a crítica do Recebimento fica diferente da Importação do XML, causando assim, erro e consequente custo errado.
Ao fazer a apuração de IPI, devem ser checados os seguintes dados:
Programas – Apuração:
VGLFAIPI (Fiscal Novo)
VGLAPIPI

O conceito de Linha de Mercadorias determina o MIX de produtos comercializados pelas filiais da empresa.
A relação dá-se da seguinte forma:
•Neste cadastro são indicadas as filiais que compõe uma determinada "Linha".
•No momento do cadastramento do produto, associa-se o mesmo a essa "Linha".
•Automaticamente a comercialização do produto está autorizada apenas nas filiais pertencentes à "Linha de Mercadorias" indicada no cadastro do mesmo.
Para parametrização dos produtos por filiais no menu do RMS acessar:
*CADASTRO CADASTROS COMPLEMENTARESLINHA DE PRODUTOS POR FILIAL.*
Clicando em F6Incluir, o programa abre uma janela onde se seleciona a linha, digitando seu código.
Aperte o botão Próximo Código, para que o sistema apresente o novo código e selecionando através dos "Flags", quais filiais que a respectiva linha participa do MIX.
Depois da parametrização, seleciona-se F4 confirma ou F3 sair para desistir sem salvar.

O módulo Condições de Pagamento, deve ser configurado antes dos demais, uma vez que o cadastro de TIPOS usa extensamente as informações desse módulo.
Antes de fazer o cadastro das condições de pagamento, no entanto, devemos acessar a tabela 28 BASE DE CÁLCULO PARA VENCIMENTO e, em seguida, registrar as condições de pagamentos que serão utilizadas pelo sistema nas transações relativas aos cadastros de Fornecedores, Itens, Clientes, etc.
Nota Importante:
Forma de Pagamento 999 = Bonificação.
Essa forma de pagamento será sempre bonificada em 100%.
Uma vez feito isso, acessar:
*CADASTROCADASTRO COMPLEMENTARCONDIÇÕES DE PAGAMENTO -*
Condição de Pagamento Antiga – VABUCDPG
Campos de Tela
Nome | Conteúdo | Descrição |
|---|---|---|
Código |
| Código da Condição de pagamento com 3 dígitos. |
Fora (período) | Tabela 028 | Base para cálculo do vencimento definido em tabela. |
Prazo-1 (em dias) |
| Número de dias para pagamento da 1a. parcela. |
Parcela-1 (em %) |
| Percentual de pagamento da 1a. parcela, (em relação ao valor total ex.: 20% em relação ao total (100%)). |
Prazo-2 (em dias) |
| Número de dias para pagamento da 2a. parcela. |
Parcela-2 (em %) |
| Percentual de pagamento da 2a. parcela. |
Prazo-3 (em dias) |
| Número de dias para pagamento da 3a. parcela. |
Parcela-3 (em %) |
| Percentual de pagamento da 3a. parcela. |
Prazo-4 (em dias) |
| Número de dias para pagamento da 4a. parcela. |
Parcela-4 (em %) |
| Percentual de pagamento da 4a. parcela. |
Desconto Financeiro |
| Porcentagem de desconto feita no título. |
Despesa Financeira |
| Percentual da despesa financeira na duplicata. |
Desconto Comercial |
| Percentual de desconto comercial no preço. |
Despesa Comercial |
| Percentual da despesa comercial no preço. |
Moeda | Tabela 303 | Código da tabela de indexação monetária definida em tabela. |
Prazo Médio |
| Calculado prazo médio (automático). |
Esse Programa pertence ao Modulo "Cadastro", e foi criado para possibilitar o cadastramento das várias formas de pagamento que uma Empresa aceita, de acordo com suas necessidades.
NOTA IMPORTANTE:
Deverão ser baixados os scripts necessários para que as Condições de Pagamentos antigas sejam modificadas para a NOVA CONDIÇÃO DE PAGAMENTO.
Executando "Condição de Pagamento Período" - VABUCPGT
Entre no Menu RMS, Módulos em VB:
*CADASTROCADASTRO COMPLEMENTARCONDIÇÃO DE PAGAMENTO PERÍODO (VABUCPGT).*

Feito isto, o Sistema abrirá o programa que disponibilizará a tela abaixo:

Funções:
O Programa permite:
Para todas as Condições de Pagamento que se fizerem necessárias.
Função INCLUIR
Esta função permite que sejam incluídas todas as formas de pagamento que forem determinadas por Empresa.
Campos de Tela
Nome | Conteúdo | Descrição |
|---|---|---|
DADOS / CAPA |
|
|
Capa |
| Número em que será cadastrada a nova Condição de Pagamento. |
Descrição |
| Nome que será dado à Nova Condição de Pagamento. |
Data |
| Data de base para cálculo:
|
Fora Pagamento |
|
|
Dia Base: Dia da semana para Base de cálculo: |
|
|
Dias SemanaFixo: Dia da semana fixo: |
|
|
Negociação: Se permite ou não negociação no pagamento. |
|
|
Dias Negociação |
| Limite de dias permitidos na negociação. |
Dia útil: Considerar ou não somente dia útil para o vencimento: |
|
|
Perce.Flex |
|
|
N° Parcelas. |
| Número de parcelas da condição de pagamento |
Moeda. |
| Moeda de Indexação |
Prazo Médio: |
| Prazo Médio da Condição (calculado pelo sistema). |
Perc.Juros |
| Juros Comerciais. |
Perc.Desc |
| Desconto Comercial. |
Desc.Fin |
| Desconto Financeiro. |
Acresc.Fin |
| Acréscimo Financeiro. |
Desconto Antecipado |
|
|
Campos de Tela
Nome | Conteúdo | Descrição |
|---|---|---|
DADOS / DETALHE |
|
|
Capa |
| N° em que será cadastrada a nova Condição de Pagamento. |
Descrição |
| Nome que será dado a Nova Condição de Pagamento. |
N° Parcela |
| Número de cada uma das parcelas da Condição de Pagamento. |
Data |
| Data de base para cálculo:
|
Fora Pagamento: |
|
|
Prazo Dias |
| Dias de Prazo. |
Perc. Parcela |
| Valor percentual da parcela dentro do valor total. |
Negociação |
| Se permite ou não negociação no pagamento.
|
Moeda |
| Moeda de Indexação. |
Desc. Adiantado: |
| Desconto por Adiantamento. |
Juros Percentual |
| Juros Percentuais. |
Desconto Percentual |
| Percentual de Desconto por Adiantamento. |
Desc. Fin. Percentual |
| Percentual por Desconto Financeiro. |
Acres. Fin. Percentual |
| Acréscimo Financeiro. |
Após conferir as informações, clicar na função F4 - CONFIRMA para Gravar as Informações no Sistema.
Isso deverá ser feito parcela a parcela.
Cada vez que gravamos a informação de uma parcela, o programa abrirá os Campos para inserirmos as informações da próxima parcela.
No Campo "N° de Parcela", verificamos que a numeração será alterada de 1 até "x" = número máximo de parcelas determinadas na ficha "Dados".
O Botão Navegação:
Esse botão permite que se possa voltar às parcelas anteriores, ou ir às parcelas seguintes, onde na tela serão mostradas as informações cadastradas para cada parcela.
Nota Importante:
Forma de Pagamento 999 = Bonificação.
Essa forma de pagamento será sempre bonificada em 100%.
Função ALTERAR.
Selecione a Condição de Pagamento que deverá ser alterada.
O programa disponibilizará novamente as pastas de:
Permitindo nova digitação nos campos passíveis de alteração.
Faça as alterações necessárias.
< CONFIRME>.
Função EXCLUIR.
Selecione a Condição de Pagamento que deverá ser excluída.
<CONFIRME>.
O sistema mostrará a seguinte mensagem:

Todas as parcelas da Condição de Pagamento serão excluídas e a Condição de Pagamento não mais constará do Cadastro.
Somente a parcela selecionada será excluída.
As demais parcelas da Condição de Pagamento serão mantidas.
É a tabela onde se define a forma de classificar as mercadorias comercializadas pela Empresa.

Permite que as mercadorias sejam classificadas em:
Agrupamento de Seções. Ex.: Perecíveis.

Nível maior, onde geralmente é refletida a estrutura operacional da Filial e níveis de controle gerenciais (metas de venda, etc.).


Diversas consultas e relatórios são apresentados nesses níveis, tanto nos módulos comerciais como nos administrativos. Além disso, é segundo essa classificação, que são definidas as margens de comercialização das mercadorias, bem como a variedade de marcas.
Recomendamos, portanto, especial atenção em sua elaboração.

As Categorias são cadastradas no próprio programa de Classificação Mercadológica.
Este campo, tem a finalidade de permitir um detalhamento ainda maior na classificação dos Produtos Cadastrados, por exemplo:
OBSERVAÇÃO:
O "Tipo" de Categoria deve ser cadastrado na Tabela 15. "Classificação Mercadológica", com duas casas.

Novo campo na classificação mercadológica para obrigar ou não Informação Nutricional na inclusão do produto, através do Cadastro de Produto (VABUITEM).
Na Classificação Mercadológica o campo oferece as seguintes opções:
Campos de Tela
Nome | Conteúdo | Descrição |
|---|---|---|
Departamento | Tabela 016 | Código do Departamento definido em tabela. |
Seção |
| Código da seção. |
Grupo |
| Código do grupo (Na inclusão da seção deve ser "0" (ZERO)). |
Subgrupo |
| Código do subgrupo (Na inclusão da seção e grupo deve ser "0" (ZERO)). |
Categoria |
| Categoria que pertence o produto |
Descrição |
| Nome da seção ou grupo ou do subgrupo que está sendo cadastrado. |
Tipo | Tabela 015 | Tipo de classificação mercadológica conforme definido em tabela. |
Inf. Nutricional |
| Incluir campo na classificação mercadológica para obrigar ou não a Informação Nutricional na inclusão do produto (VABUITEM). Verificar neste campo e agir de acordo, como segue:
|
Margem |
| Percentual de margem de comercialização da seção, grupo ou subgrupo até 5 margens diferentes. |
Desconto |
| Percentual máximo de desconto que pode ser concedido. |
Comissão |
| Percentual de comissão sobre a venda da mercadoria. |
Variedade |
| Variedade máxima de marcas (obrigatório p/ subgrupo). |
Classificação Fiscal |
| Código do NCM (Nomenclatura Comum do Mercosul) ou NBM. |
Mrg Sugerida |
| Margem utilizada para preço de revenda |
Comprador | Tabela 001 | Comprador para seção. |
Figura Fiscal |
| Figura fiscal para o produto (vide tabela fiscal). |
Empilhamento Máximo |
| De acordo com a embalagem cadastrada. |
Armazenagem |
| De acordo com a embalagem cadastrada (Seca / Estrado / Porta - Pallet / (Gaiola)). |
Importante:
É obrigatório o registro de pelo menos uma "Margem" (ao menos, o nível da empresa definido no Cadastro da Empresa - campo 24).
Depois de definida e cadastrada a classificação mercadológica e concluído o cadastro da filial o usuário deve incluir na filial as seções que serão por ela comercializadas, conforme TABELA DE SEÇÕES DA LOJA.
NOTA IMORTANTE:
Cadastro de Códigos de Classificação Fiscal (NBM/ NCM)
O Cadastro de Códigos pode ser feito de duas formas:
Correlação NBMXNCM
Esta tabela tem por finalidade possibilitar a correlação de códigos de mercadorias entre a Nomenclatura Comum do Mercosul (NCM), adotada pelo Brasil e demais países do Mercosul (Argentina, Paraguai e Uruguai), a partir de janeiro de 1996 e a Nomenclatura Brasileira de Mercadorias (NBM), utilizada pelo Brasil entre janeiro de 1989 e dezembro de 1995.

Depois de concluído o cadastramento da tabela 020 - RESPONSÁVEL POR REGIÃO, veja tela abaixo:
O usuário deve cadastrar a região que será utilizada no cadastro de Fornecedores, Clientes, Filiais e Depósito:
*CADASTRO CADASTRO COMPLEMENTARRegião/ Divisão/ Distrito{*}.
A "Região" congrega o conjunto de informações relativas a uma área geográfica, para possibilitar a administração e o controle das vendas. Depois de cadastrada a região, o sistema habilita o cadastro da divisão e distrito.
Campos de Tela
Nome | Conteúdo | Descrição |
Região |
| Código da região. |
Divisão |
| Código da divisão (Na inclusão de região deve ser "0" - ZERO). |
Distrito |
| Código do distrito. |
Descrição |
| Nome da região divisão ou distrito. |
Responsável | Tabela 020 | Código do responsável pela região. |

Este cadastro é usado pela Oferta Centralizada, o usuário deve começar cadastrar pela divisão, a região, o distrito e por último a filial.
Do lado esquerdo da tela abaixo, o usuário faz o cadastramento da Divisão, Região e Distrito.
Do lado direito da tela estão as filiais que vão ser vinculadas.
Existem as funções de:
ATENÇÃO
Para cadastrar o usuário deve-se incluir primeiro a Divisão, em seguida a Região e em seguida também o Distrito.



Vincular as filiais – F7 - Vincular
ATENÇÃO!
Somente após o cadastro da Divisão, da Região e do Distrito é que a função F7 VINCULAR será habilitada.

Neste momento, o programa habilita a função F7 - Vincular e a
seta de seleção para que sejam associadas as filias, que devem ser vinculadas ao Distrito.

O cadastro de produtos é o ponto mais crítico e sensível da empresa. Deve-se definir um padrão de formação de nomes de produto, para facilitar sua identificação na empresa. Existem vários padrões no mercado, podendo-se adotar qualquer um. O importante é que todos os produtos obedeçam a uma mesma regra para a formação de sua descrição, evitando confusões e dificuldades na sua identificação.
As unidades de medida e de embalagens dos produtos devem ser cuidadosamente analisadas. Elas devem estar de acordo com as embalagens adotadas pelo fornecedor e pelas praticadas pela empresa para transferência e vendas.
As regras referentes à sistemática de abastecimento de cada produto devem ser bem definidas e respeitadas. Isso tem impacto direto nas filiais, no depósito e em compras.
O mesmo ocorre com as linhas comercializadas pelas filiais (MIX de produtos). Essa definição garantirá que as filiais recebam e vendam apenas os produtos autorizados.
O agrupamento dos produtos em departamentos, seções, grupos e subgrupos facilitarão a administração, permitindo a definição de objetivos e o acompanhamento dos resultados alcançados.
Você só poderá cadastrar os produtos após a criação e atualização dos parâmetros e tabelas e outras entidades do sistema, explicados anteriormente. Caso não esteja familiarizado com os módulos de tabela e parâmetros, é aconselhável que você leia os seus respectivos manuais, uma vez que a ausência de uma das tabelas impossibilitará a inclusão do item no cadastro.
Na tela do menu principal selecione Cadastro e abra a pasta Produtos.
A seguir, clique em Inclusão/ Consulta:


Prestando atenção na figura, percebemos que existem duas partes que se sobressaem à primeira vista, uma fixa, no topo, com informações sobre fornecedor, etiqueta, código, EAN e etc e outra composta por várias fichas, na qual um detalhamento maior pode ser feito acerca do produto. Ao acessar esta tela, já deve ter definido uma política de sequência de codificação de produtos.
Para cadastrar um produto clique ou tecle "F6 – Incluir" na tela de cadastro de produtos. O sistema pedirá para informar a data do cadastramento, dando como default a data do dia corrente (DD /MM /AA).
Para mercadorias não codificadas para leitura ótica, sugerimos o uso do velocity code (Código Rápido). Reservar a faixa de 0001 a 0999 para eles. Nesta faixa numérica, não há necessidade de dígito verificador.
Reservar ainda a faixa numérica (de 1000 a 9999) para produtos com peso variável (produtos comercializados por peso), face às limitações de codificação deste tipo de mercadoria. Podendo optar por numeração automática do produto (vide parâmetro 006).
A parte fixa reproduzida na figura abaixo, obviamente, deverá ser preenchida primeiro uma vez que será através dela que informaremos ao sistema as características básicas e únicas do produto, isolando-o dentro de um universo de outros produtos possíveis.
NOTA IMPORTANTE:
A consulta de produtos pode ser feita através dão botão HELP
O programa abre uma tela para filtro e pesquisa, com a finalidade de agilizar o processo de consulta, como segue o exemplo abaixo:

Campos de tela:
Nome do Campo | Descrição |
|---|---|
Comprador | Código do comprador. |
Depto. | Código do departamento do produto |
Sec. | Código da seção do produto. |
Grupo | Código do grupo do produto. |
Subgrupo | Código do subgrupo do produto. |
Fornecedor | Código do fornecedor. |
Referência | Código de referência do produto. |
Código EAN | Código EAN do produto. |
DUN 14 | Código DUN 14 do produto |
Descrição do Produto | Nome do produto. |
Descrição reduzida | Nome reduzido do produto. |
Status do produto |
|
Tipo do Produto |
|
Sistemática | Código da sistemática de Abastecimento cadastrada para o produto. |
Linha | Código da linha de comercialização do produto. Podemos especificar uma linha de filiais e /ou centros de distribuição que deverão receber determinado produto, assim obtendo uma maior otimização de vendas. As linhas são criadas no modulo CADASTRO> CADASTRO COMPLEMENTAR> LINHA DE PRODUTOS. |
Especificação do produto |
|
Código M.S. | Código de cadastro do produto no Ministério da Saúde |
Campos de Tela
INCLUSÃO/ CONSULTA
Nome do Campo | Conteúdo | Descrição |
|---|---|---|
Fornecedor |
| Nesse campo deveremos informar o código do fornecedor responsável pela entrega do produto, requer um dígito verificador. É importante lembrar que todos os fornecedores já devem ter sido cadastrados anteriormente no modulo ENTIDADES> FORNECEDORES, caso isso não tenha sido feito será impossível incluir qualquer produto. Uma vez selecionado/ digitado o código do fornecedor, sua descrição aparecerá no campo ao lado. |
Etq. | Tabelas 040 | No campo Etq. (Etiqueta) devemos informar o código da etiqueta do produto. Os seguintes códigos são aplicáveis: |
Código |
| Ao cadastrarmos um produto, o sistema lhe atribui automaticamente um determinado código com um dígito verificador, chamado código RMS, caso o PARÂMETRO 6 esteja configurado como "S", se isso não ocorreu deve-se informar um código. |
EAN |
| Código EAN 13 do produto obrigatório para tipo etiqueta= 2. Esse é o código de barras comum, caso desejemos cadastrar um produto que não apresente código de barras, devemos fazê-lo atribuindo-lhe o código de etiqueta 1, assim o sistema lhe atribuirá um EAN automaticamente. |
Produto Pai |
| Indica se esse produto é vinculado a um "código pai" Esta vinculação permite que, ao realizar alguma alteração no produto pai, tenha-se a opção de atualizar ou não os filhos. O código do produto pai deve ser o de um produto do mesmo fornecedor. No caso da inclusão, ao ser digitado um código de um produto no "código pai" o sistema trará automaticamente os dados do mesmo para o produto que está sendo incluído. |
Descrição |
| Descrição completa do produto deverá ser o mais detalhado possível, uma vez que essa descrição servirá para a compra do produto. |
Descrição Reduzida |
| Descrição reduzida do produto, a qual servirá para identificá-lo na balança de pesagem e no PDV, nas mensagens exibidas nas telas dos caixas e etc. |
Marca |
| Detalhes do Produto. |
Descrição comercial |
| Descrição utilizada para as etiquetas de gôndola. |
Referência |
| Referência numérica do produto do fornecedor, esse número servirá para identificar o produto inequivocamente no pedido de compra. |
Entrada Linha |
| Data em que o produto está disponível para comercialização. |
Saída de Linha |
| Data em que o produto não estará mais disponível para venda. Esse valor poderá ser cadastrado ou alterado no modulo ALTERAÇÃO> TRANSAÇÃO 013. Este campo define que o produto está temporariamente "desativado" no sistema, impossibilitando assim a sua compra e até mesmo seu recebimento. Essa informação é gravada no produto através da TRANSAÇÃO 13 do modulo ALTERAÇÃO de produtos. |
A seguir passamos para as diversas fichas do modulo de INCLUSÃO/ CONSULTA do produto. Abaixo podemos ver um print da seção inferior da tela do programa:
Nessa seção você irá cadastrar os dados do produto que permitirão a sua identificação e correta armazenagem. Assim, dentro do campo Classificação Mercadológica, você irá encontrar quatro subgrupos que servirão para localizar, por assim dizer, o produto dentro do sistema.
Campos de Tela
Nome do Campo | Conteúdo | Descrição |
|---|---|---|
CLASSIFICAÇÃO MERCADOLÓGICA |
|
|
Departamento | Tabela 016 | Código do departamento no qual o produto foi classificado na Classificação Mercadológica. (Tópico 2.4.3). |
Seção | Tabela 31 | Código da seção na qual o produto foi classificado na Classificação Mercadológica. (Tópico 2.4.3). |
Grupo |
| Código do grupo no qual o produto foi classificado na Classificação Mercadológica. (Tópico 2.4.3). |
Subgrupo |
| Código do subgrupo no qual o produto foi classificado na classificação Mercadológica. (Tópico 2.4.3). |
Categoria |
| Nível da Classificação Mercadológica abaixo do subgrupo. |
PALLET |
|
|
Galpão de Armazenagem |
| Código do tipo de Galpão. |
Qtde./Base |
| Quantidade máxima de embalagens que formam a base do pallet. |
Qtde./Altura |
| Quantidade máxima de caixas que formam a altura do pallet. |
Empto. Máximo |
| Número máximo de Pallet que poderão ser empilhados. |
Tipo de Armazenagem | Tabela 032 | Tipo de armazenagem conforme definido em Tabela. |
Normatização |
| Nome indicativo que determina, conforme relação, o tipo de empilhamento e alocação de caixas/ embalagens para esse produto. |
EMBALAGENS |
|
|
Embalagem / Fator de Conversão |
|
|
Fornecedor | Tabela 018 | Embalagem do fornecedor definida em tabela e quantidade de produtos da embalagem do fornecedor. |
DUN Fornecedor |
| Código de barras utilizado na embalagem de compra do produto. |
DUN Transferência |
| Código de barras utilizado na embalagem de transferência do produto. |
Transferência / Atacado | Tabela 018 | Embalagem de transferência do produto definida em Tabela. |
Venda | Tabela 018 | A embalagem de venda do produto, definida em Tabela. |
Peso líquido |
| Peso em litros |
DIMENSÕES |
|
|
Embalagem do Fornecedor / Transferência / Venda |
|
|
Peso |
| Peso do produto. |
Altura |
| Altura da embalagem em metros e centímetros. |
Largura |
| Largura da embalagem em metros e centímetros. |
Comprimento |
| Comprimento da embalagem de compra em metros e centímetros. |
Aqui serão cadastrados os dados referentes ao modo como o produto será comercializado.
Campos de Tela
Nome do Campo | Conteúdo | Descrição |
|---|---|---|
EDI |
| Esse campo permite gerar um pedido automaticamente para fornecedor, seus valores são "S", se deseja criar um pedido automático, "N" caso não se queira que o pedido seja gerado automaticamente, "E" para geração através de EAN-13 e "D" para geração com DUN-14. Esse pedido usa um arquivo de troca criptografado, a fim de manter o sigilo e integridade das informações, e só pode ser decodificado por um sistema especial. |
MIX | Tabela 041 | O MIX diz respeito à natureza do produto, se é um produto: nacional, local, importado, seus valores devem ser cadastrados na tabela 041 TIPO DE PRODUTO. |
Divisão Mercadoria | Tabela 068 | Código da divisão de mercadorias definido em parâmetro. Usado para algumas redes de supermercado que desejam dividir as mercadorias que devem ir para as filiais de hipermercado e as que devem ir somente para as de supermercado, ou se podem ser direcionadas para ambos. Seus dados devem ser cadastrados na tabela 068 DIVISÃO DE MERCADORIA. |
Linha |
| Código da linha de comercialização do produto. Podemos especificar uma linha de filiais e /ou centros de distribuição que deverão receber determinado produto, assim obtendo uma maior otimização de vendas. As linhas são criadas no modulo CADASTRO> CADASTRO COMPLEMENTAR> LINHA DE PRODUTOS. |
Estado | Tabela 060 | Define-se aqui o estado de origem do produto ou através de sua sigla, ou escolhendo-o na caixa de procura. Todos os estados devem estar cadastrados na tabela 060 SIGLAS DE ESTADOS. |
Utilizado como Embalagem |
| SIM ou NÃO. |
Figura Fiscal | Tabela 003 | Código da figura fiscal do produto. Deve-se identificar o código da figura fiscal relacionada à tributação incidente sobre o produto. Os valores devem antes ser cadastrados na tabela 003 TABELA DE FIGURA FISCAL. Esse valor é importante uma vez que ele será usado para calcular o preço do produto, na ficha PREÇOS. |
Tipo Produto | Tabela 041 | Código referente ao tipo de produto. Identifica o tipo de produto a ser comprado. Os seguintes códigos são aplicáveis: |
Espécie | Tabela 075 | Característica do produto. Identifica a espécie do produto segundo as categorias cadastradas na tabela 075 CARACTERÍSTICA DO PRODUTO, portanto é necessário que o usuário antes cadastre as características possíveis de seus produtos nessa tabela. Os Seguintes valores são aplicáveis: |
Classe ABC | Tabela 004 | Classificação de mercadorias a ser informada no cadastro de produtos, através do critério ABC. Essa classificação indica a demanda dos produtos, sendo os itens A os de maior saída, e os de classificação C os de menor saída. Os itens identificados com a letra D são produtos de uso interno. |
Tipo de Sensibilidade (Princing) |
| Não Definido. |
Cond. Pgto. |
| São as condições de pagamento de compra da mercadoria. É importante lembrar que as condições de pagamento são definidas no modulo CADASTRO COMPLEMENTAR> CONDIÇÕES DE PAGAMENTO. Para saber mais, veja o item 2.6 Condições de Pagamento. |
Cond. Pgto. Vda. |
| São as condições de pagamento para a venda do produto. Esses dados são os mesmos do item anterior, portanto, ao cadastrar as condições de pagamento, deve-se ter em mente que é necessário cadastrar TODAS as opções possíveis, tanto para compra como para venda. |
Pauta | Tabela 201 | Usado para tarifar produtos tabelados. Seus valores devem ser cadastrados na tabela 201 TABELA DE CÓDIGOS DE PAUTA. |
Comprador | Tabela 001 | Nesse campo você irá escolher o comprador responsável pela aquisição do produto, todos os compradores devem ter sido cadastrados anteriormente na tabela 001 TABELA DE COMPRADORES. |
Perecível |
| Nesse campo devemos informar se o produto cadastrado é do tipo perecível ou não, caso se escolha NÃO, o campo Prazo de Validade será automaticamente desabilitado, passando à próxima seção. Se for escolhido SIM, deverá ser especificado o prazo de validade no campo Seguinte. |
Prazo Validade |
| Prazo de validade do produto, em dias, baseado na data de fabricação do mesmo. |
Carência |
| O número limite em dias para que um produto seja retirado antes da vigência do prazo de validade. |
Recebimento |
| Tolerância em dias para o Recebimento do produto. |
Expedição |
| Tolerância em dias para a Expedição. |
Inventariado |
| Define se o produto vai para inventário ou não. (SIM ou NÃO). Na transação 44 / VABUAITE é realizada a alteração entre SIM ou NÃO. |
Essa seção apresenta dois campos principais, o campo de Códigos Agregados e o campo de PDV. O primeiro campo, Códigos Agregados, especifica o código fiscal do produto, o sistema usado no abastecimento do mesmo, sua estratégia de reposição (se será pela saída média, pela venda ou se será por meio de reposição automática), indica ainda o depósito a ser usado e a política de preço adotada.
O segundo campo, PDV reúne informações de pesagem, etiquetagem e informações de controle para o PDV. Abaixo analisaremos cada um dos campos.

A seguir temos a figura e os campos de tela explicando o procedimento para parametrização dos códigos agregados:
Campos de Tela
Nome do Campo | Conteúdo | Descrição |
|---|---|---|
Saída com IPI |
| Calculo de IPI nas Notas de Vendas / Transferência / e Remessa. |
Classificação Fiscal |
| Essa classificação corresponde aos códigos fiscais da TIPI e NCM (Nomenclatura Comum Mercosul) do governo e é obrigatória. O número deve ser informado pelo usuário. |
SEFAZ |
| Códigos Secretaria da Fazenda |
TARE |
| Inserir Código TARE conforme cadastrado no programa (VABCDTPA – Tipos de Agrupamento) para cadastro de Códigos TARE. |
Sistema Abastecimento | Tabela 012 | Esses dados devem ser cadastrados na tabela 012 TABELA SISTEMA ABASTECIMENTO, e dizem respeito ao modo como o produto será distribuído tanto para o consumidor, se sairá do depósito ou se será entrega em domicílio, ou se sairá direto da loja e assim por diante. Os seguintes códigos são aplicáveis: |
Estratégia Reposição | Tabela 012 | Esses dados também são retirados da tabela 012, no entanto possuem um código diferenciado, eles informam ao usuário como será feita a reposição de estoque do produto: será uma reposição baseada na saída média do produto, será uma reposição baseada na venda do produto ou será uma reposição automática, um pedido de compra sendo gerado automaticamente. |
Estoque Padrão |
| Inventario base do produto. |
% Reposição |
| Porcentagem mínima para administração de reposição do estoque. |
Unidade de Compra Fornecedor |
| Normal. |
Unidade de Compra Filial |
| Normal. |
Depósito |
| Código do depósito para o qual será encaminhada a mercadoria. Os depósitos são cadastrados no modulo ENTIDADES, sob o tipo "D". |
Política de Preço | Tabela 005 | Nesse campo deve-se informar a política de preços usada, o cadastramento desses valores deve ter sido feito anteriormente na tabela 005 TABELA DE POLÍTICA DE PREÇOS. Os seguintes códigos são aplicáveis:
|
Controle de Lote |
| 0 = Sem controle. |
Transfere Depósito |
| Sim |
Tipos de Agrupamento – VABCDTPA

Campos de Tela
Nome do Campo |
| Conteúdo | Descrição |
Tipos de Agrupamentos Fiscais |
|
|
|
Código |
|
| Código do Item da Portaria 384 - TARE (***) - Ver abaixo. |
Descrição |
|
| Descrição do Item do Código TARE. |
Alíquotas |
|
|
|
Normal |
|
| Alíquota de Saída do Produto no Estado. |
Estadual |
|
| Alíquota de Redução. |
Interestadual |
|
| Alíquota de Saída do Produto para outro Estado. |
(*) -
I - Art. 1º - Fixação dos percentuais de crédito sobre o montante das operações e prestações de saída de mercadoria, que segunda a Secretaria de Fazenda, o que importa para o Regime Especial é somente a Saída, e mais precisamente o estorno do crédito referente à saída, estorno esse determinado pela portaria, ou seja, no item 1 da portaria, existe um rol de produtos que são tributados internamente no momento da saída a 17%, einterestadual a 12%, se o contribuinte é Tarista deverá estornar um crédito no percentual de 16% quando a alíquota for de 17%, e de 11% quando a alíquota interestadual for de 12%, como abaixo descrito.Saída de Produtos à alíquota de 17%, Item 1 - Débito de ICMS .Estorno de Credito = N.º Percentual (opcional).
Agrupamento dos Produtos de acordo com os Itens da Portaria 384.
Funções:
Após a inclusão dos dados solicitados nos campos de tela, CONFIRME.
O programa retorna com o item incluído na grade de tela.
EXCLUIR:
Permiti excluir o item selecionado na grade.
IMPRIMIR: Emiti relatório com os dados do item selecionado na grade.
NOTA IMPORTANTE:
Para se fazer uma associação do Código do Produto RMS ao Código TARE:
NOTA
Caso a transação 41 não esteja incluída no programa VABUAITE,
favor incluir através do parâmetro 44.

Na figura abaixo temos uma visualização dos campos da ficha PDV.
Campos de Tela
Nome do Campo | Conteúdo | Descrição |
|---|---|---|
Tipo Etiqueta | Tabela 042 | Os formatos de etiquetas de gôndolas utilizados no cadastro de produtos foram previamente cadastrados na tabela 042 TIPOS DE ETIQUETA P/ GÔNDOLA, a qual indica apenas o layout que será utilizado para esse produto. A formatação do layout a ser impresso, tamanho da etiqueta, é parametrizado no arquivo RMS_ETFZ (na pasta de executáveis do contexto WRMS) o qual contém a programação referente à impressora utilizada pelo cliente e seus devidos "layouts" de etiquetas. |
Quantidade de Etiqueta |
| Número de etiquetas de gôndola que serão emitidas em caso de emissão automática, nesse caso, o valor desse campo não poderá estar com valor zero ou sem nenhum valor, senão nenhuma etiqueta será emitida. |
PLU | Tabela 043 | Código do tipo de PLU definido em Tabela. Esse campo só usado quando a etiqueta escolhida for do tipo 4, escolhe-se então o código 9 para os produtos pesados na retaguarda e no PDV e 0 para produtos pesados somente na retaguarda. Os dados desse campo devem estar especificados na tabela 043 TIPOS DE PLU. |
Multiplicação |
| SIM ou NÃO. |
Mensagem Balança | Tabela 052 | Mensagem de Balança definido em tabela. Pode ser alterado no modulo CADASTRO COMPLEMENTAR> MANUTENÇÃO DE MENSAGENS DA BALANÇA (tópico 2.11). São mensagens para serem impressas ou na tela da balança, ou na etiqueta com o peso e preço do produto. |
PDV ALT. Preço |
| SIM ou NÃO. |
Vasilhame |
| Código do vasilhame (cadastre um código para um produto correspondente ao vasilhame/ engradado). |
Dig. Obrig. |
| Digitação obrigatória (S/ N). Usado para produtos que não podem ser identificados por leitura óptica, geralmente artigos que utilizam o velocity code. |
Engradado |
| Código do Engradado (cadastre um código para um produto correspondente ao vasilhame/ engradado) |
Envia Balança |
| Se o produto deve ou não ser enviado para a balança. |
Desconto |
| Deverá ser informado, nesse campo, se o produto permite desconto no PDV ou não. |
Envia Internet |
| SIM ou NÃO. |
Antifurto |
| SIM ou NÃO. |
Venda Menor Idade |
|
|
Pesado (PDV) |
| Produto é pesado ou não (S/ N). |
Tabela de Informação Nutricional - VABCNUTR
Maiores informações favor verificar o item 2.5.14 – Informações Nutricionais.
Essa parte do cadastro está dividida em dois campos; o primeiro, Fornecimento, especifica as características de abastecimento do produto, sua procedência, o tipo de frete, os valores envolvidos nessa operação, sua data de entrega, frequência e etc. O segundo campo, EAN, apresenta o EAN primário do produto e permite a inclusão de outros secundários, caso se trate de um produto com múltiplos EAN's. A seguir detalharemos os campos da área Fornecimento.
Campos de Tela
Nome do Campo | Conteúdo | Descrição |
|---|---|---|
Procedência | Tabela 47 | Esses dados informam se o produto é nacional, importado, local, enfim, sua origem e devem ser cadastrados na tabela 047 PROCEDÊNCIA ITEM. Essa informação será importante na determinação do preço do produto, uma vez que interfere nos seus impostos. |
Tipo de Frete |
| São basicamente três, identificados pelos números 1, 2 e 3, respectivamente CIF, FOB e FOB municipal. O tipo CIF informa que o frete é pago pelo fornecedor, não implicando em despesa extra para o comprador. O tipo FOB indica que o frete deverá ser pago. |
% Frete |
| Percentual do frete. Deve-se informar esse campo ou o campo Valor do Frete, isso será necessário para calcular o valor de reposição do produto e o preço de venda. |
Valor Frete |
| Valor do Frete com a mesma finalidade do anterior. |
% Desconto |
| Percentual do desconto cadastrado para o produto. Esse valor influi no preço final. |
% Bonificação |
| Percentual de bonificação cadastrada para o produto. Caso haja uma bonificação negociada para esse produto, o usuário deverá cadastrá-la, isso servirá para gerar um pedido automático de bonificação. |
% IPI |
| Percentual IPI. |
Valor IPI |
| Valor do Imposto sobre produtos industrializados. |
Despesas Acessórias |
| Todo tipo de despesa acessória deverá ser incluído nesse campo pois, interferem com o preço final. |
PIS/ COFINS | Tabelas 302/365 | Valor do PIS e COFINS. Cadastre "00" normal ou "01" para antecipado, cadastrado de acordo com a Tabela 069 CÓDIGO DE IMPOSTO S/ VENDA. As alíquotas de PIS/ COFINS normais deverão estar cadastrados na tabela 302 e PIS/ COFINS antecipado na tabela 365. |
Dia de Pedido | Tabela 017 | Dia da visita do representante do fornecedor informado no cadastro de Tipos. (Se esse valor já estiver preenchido no cadastro de fornecedor esse campo já virá com o mesmo valor). |
Frequência de Pedido | Tabela 017 | Frequência em que o fornecedor visita a filial conforme informado no cadastro de Tipos. (Se esse valor já estiver preenchido no cadastro de fornecedor esse campo já virá com o mesmo valor). |
Prazo de Entrega |
| Prazo de entrega do fornecedor. (Se esse valor já estiver preenchido no cadastro de fornecedor esse campo já virá com o mesmo valor). |
PASTA CUSTOS |
|
|
Custo Fornecedor |
| Custo da Tabela de fornecedor (atual): |
Custo Reposição |
| Custo de reposição do produto (automático): |
Custo Médio |
| Custo médio do produto (automático): |
PASTA CUSTO FORNECEDOR DATA ATUAL |
|
|
Filial |
|
|
Código |
| Código da Filial |
Nome |
| Nome da Filial |
Vigência |
|
|
Inicio |
| Data inicial da vigência |
Custo |
| Valor do custo |
EAN |
| Múltiplo EAN. Através deste conceito é possível informar para um único produto, vários EAN's de fornecedor. Trata-se de um mesmo produto, no qual o fornecedor muitas vezes altera a embalagem (cria uma nova) e consequentemente cria um novo EAN para o produto. Com isso é possível associar este novo EAN ao produto e continuar com o histórico do mesmo. |
Esse cadastro deve ser efetuado para que se possa atender no Modulo de Compras/ Gerenciador de Compras a Função "Proposta". Será necessário colocar o Código da Transportadora que deverá estar cadastrada, e a Função Frete que trará as informações cadastradas no "Cadastro de Frete".
Campos de Tela



Essa seção permite que o usuário estabeleça diversas margens de lucro, desconto e comissão sobre preço de venda, a serem praticadas em diferentes momentos. Provem ainda informações relativas aos penúltimos e antepenúltimos preços de venda definidos.

Campos de Tela
Nome do Campo | Descrição |
|---|---|
Margem | Margem de lucro a ser praticada, informada em porcentagem. (Cada campo corresponde a um nível de preço, preencha somente na mesma quantidade de níveis já cadastrados). |
Desconto | Desconto aplicado sobre o produto. (Cada campo corresponde a um nível de preço, preencha somente na mesma quantidade de níveis já cadastrados). |
Comissão | Comissão em relação ao preço de venda, deverá ser informada em porcentagem. (Cada campo corresponde a um nível de preço, preencha somente na mesma quantidade de níveis já cadastrados). |
Preço | Nesse campo o preço de venda atual do produto é calculado e deverá ser informado o seu prazo de vigência, podem ser informados diversos preços. |
Vigência | Data de Vigência do Preço de Venda. É sugerido a data do cadastramento, mas pode ser alterado. |
Preço de Mercado | Preço praticado no mercado. |
Consignado | Produto é de venda consignada? SIM ou NÃO. Determina se o produto foi comprado ou adquirido em consignação. OBS: Alteração transação 30. |
Comissionado | A venda do produto é comissionada? SIM ou NÃO |
Financiável | Produto permite venda financiada? SIM ou NÃO |
Proced. Venda | Informar o código de Procedimento de Venda. |
PASTA PREÇO VIGENTE NA DATA ATUAL |
|
FILIAL |
|
CÓDIGO | Código da Filial. |
NOME | Nome da Filial. |
VIGÊNCIA |
|
NV | Nível de Preço. |
INÍCIO | Início da vigência do Preço. |
PREÇO | Valor do Preço. |
PASTA PREÇOS E OFERTAS – BASES ANTERIORES |
|
NV | Nível de preço |
Preço Anterior | Preço de Venda anterior (preenchido automaticamente com os preços já praticados). |
Vigência | Data de Vigência Anterior do Preço de Venda. (Preenchido automaticamente com os preços já praticados). |
Preço +Anterior | È o antepenúltimo Preço de Venda (preenchido automaticamente com os preços já praticados). |
Vigência | É a antepenúltima data de vigência do Preço de Venda. (Preenchido automaticamente com os preços já praticados). |
| Preço Oferta. |
Início | Início da Oferta. |
Fim | Fim da Oferta. |
Oferta Anterior | Valor da Oferta Anterior. |
Início | Data Início da oferta Anterior. |
Fim | Data Fim da oferta Anterior. |
Permite a consulta e manutenção de preços de produtos.
Campos de Tela
Tela Inicial

Nome do Campo | Descrição |
|---|---|
Produto | Código e nome do produto |
Fornecedor | Código e nome do fornecedor |
Filial | Código da filial |
Custos |
|
Fornecedor |
|
Reposição | Valor do custo de reposição |
Médio | Valor do custo médio |
Médio Corrigido | Valor do custo médio corrigido |
Última Entrada | Valor do custo na Data de última entrada do produto |
Inventário | Valor de custo informado no ultimo inventário |
Pasta - Custos/ Preços e Oferta Base |
|
Preço de Venda base |
|
Niv | Nível de Preço |
Atual |
|
Anterior |
|
+ Anterior |
|
Preço de Oferta Base |
|
Niv | Nível do preço de Oferta |
Atual |
|
Anterior |
|
Pasta – Preços Vigentes por Filial
Campos de Tela
Pasta – Preços Vigentes por Filial |
|
Filial | Código e nome da filial |
Preço Normal |
|
Preço Oferta |
|
Campanha |
|
Pasta – Histórico
Campos de Tela
Pasta - Custos/ Preços e Oferta Base
Nome do campo | Descrição |
|---|---|
Pasta – Preços Vigentes por Filial |
|
Seleção |
|
Código da Filial | Código e nome da filial desejada para o histórico |
Fechados | Somente os processos finalizados (Exemplo: Ofertas Centralizadas Fechadas) |
| Processa as informações de acordo com a seleção feita |
GRID: Informações apresentadas na grid conforme seleção acima |
|
Filial | Código e nome da filial |
Detalhes |
|
Oferta | Código da oferta |
Tipo | Tipo de oferta |
Evento | Nome do evento |
Nv | Nível de preço |
Início Vigência | Data inicial de vigência |
Fim Vigência | Data final de vigência |
Preço | Preço praticado |
% Desconto | Percentual de desconto praticado |
Campos de Tela
Nome do Campo | Conteúdo | Descrição |
|---|---|---|
Seleção |
| Preços Vigentes na Filial: |
Filial |
| Código da Filial. |
Nome |
| Nome da Filial. |
Fechados |
| Quando assinalado indica que o programa está buscando os preços da Tabela de Preços Fechada do histórico |
Tecla Processar |
| Carrega a Grade com as Informações da Filial indicada pelo Código. |
Filial |
|
|
Código |
| Código da Filial. |
Nome |
| Nome da Filial. |
Detalhes |
|
|
Oferta |
| O preço foi oferta ou não. |
Tipo |
| Tipo da mudança de preço. |
Evento |
| Tipo de Evento. Ex. Queima de Estoque. |
NV |
| Nível de preço. |
Prio (Prioridade) |
| Prioridade de Preço (Quando no mesmo dia, na mesma filial, existe para o mesmo produto uma outra oferta). |
Data Início |
| Data de início do Novo preço. |
Data Fim |
| Data do fim do Novo Preço. |
Preço |
| Valor do Preço. |
% Desconto |
| Valor do desconto. |
P / V |
| Desconto em porcentagem ou valor. |
Expurgo |
| Quando assinalado na grade indica que os preços da oferta não farão parte do cálculo de saída média |
P.M.C. (Preço Máximo de Contas) |
|
|
% de Desconto |
| Porcentagem de Desconto Fabricada |
Preço |
| Preço Praticado |
Essa seção permite a alteração de produtos que fazem parte de grades SKU, permite alterar a cor, tamanho, quantidade e EAN. No campo Grade, deve-se informar o número da grade SKU que se deseja alterar. As tabelas associadas com essa operação são a 041 TIPO DE PRODUTO, 050 TAMANHOS e 051CORES. Os parâmetros de SKU podem ser alterados através do modulo *PRODUTOSALTERAÇÃO OPERAÇÃO 06, 36,37{*}.
Campos de Tela
Nome do Campo | Conteúdo | Descrição |
SKU |
| Código SKU. |
Cor | Tabela 51 | Cor do produto definido em tabela. |
Tamanho | Tabela 50 | Tamanho do produto definido em tabela. |
Quantidade |
| Quantidade do Produto da Grade. |
EAN |
| EAN do produto da grade. |
Ao incluir um produto, é possível associá-lo a um "código pai", consequentemente o chamaremos de "produto filho". Desta forma, algumas manutenções efetuadas no "código pai", serão passadas também para os filhos.
O conceito de "pais e filhos" tem algumas particularidades que devem ser obedecidas, os produtos devem ser iguais, terem a mesma tributação, a mesma embalagem, serem do mesmo fornecedor, ou seja, possuírem as mesmas características comerciais.
Esta associação de produtos será utilizada nas várias manutenções existentes no cadastro de produtos, podendo o usuário replicar as informações que estão sendo alteradas do PAI para os FILHOS e também ao receber qualquer produto pertencente a essa família no Recebimento, o mesmo irá disparar alterações de preços a todos os produtos pertencentes a esta família.
Por isso, uma vez definido um código "PAI", o departamento de cadastro deverá manter a integridade das informações desta família.
Caso o produto cadastrado seja um produto PAI, nessa ficha você poderá visualizar todos os produtos filhos subordinados a ele.

Campos de Tela
Nome do Campo | Descrição |
Código | Código do produto filho. |
Descrição | Descrição do produto filho. |
EAN | EAN do produto filho. |
Cor | Cor do produto filho. |
Tamanho | Tamanho do produto filho. |
Saída Linha | Data saída de linha do produto filho. |
Mult. Embal |
|
A tabela disponível aqui é apenas de consulta, os estoques de produto devem ser configurados no modulo ESTOQUE> MANUTENÇÃO DE ESTOQUE. Mas ela é bastante útil, uma vez que explicita as quantidades disponíveis de um produto em estoque e, assim, levam a decisão de comprar ou não mais unidades do mesmo.
Campos de Tela
Nome do Campo | Conteúdo |
| Descrição |
Lista de Opções de Filial |
| Selecionar a Filial desejada. |
|
Lista de Opções do Tipo de Estoque |
| Selecionar o Estoque: |
|
Filial /Descrição |
| Códigos da(s) filial (is) que contém estoque do produto / Descrição da(s) filial (is) que contém estoque do produto. |
|
Estoque |
| Estoque do produto na filial. |
|
Pend. Compra |
| Quantidade existente no pedido de compra que esteja pendente. |
|
Qtd. Ped. |
| Quantidade TOTAL dos Pedidos Abertos. |
|
Qtd. Fat. |
| Quantidade dos Pedidos Faturados. |
|
Pend. Venda |
| Quantidade vendida sem que existisse no estoque lógico (diferença entre estoque lógico e a quantidade vendida na importação de venda). |
|
Est. Padrão |
| Estoque padrão do produto. |
|
% Repos. |
| Percentual mínimo para gerenciamento de reposição do estoque. |
|
Dias Cob. |
| Número de Dias de Cobertura |
|
Saída Média |
| Saída média do produto na filial. |
|
Dat.Ult.Ent. |
| Data de última entrada, do produto na filial pelas operações do Recebimento. |
|
Custo Ult.Entr. |
| Custo unitário do produto, sem ICMS, calculado a partir do custo de último recebimento do fornecedor. |
|
Após o cadastramento do produto, o sistema criará automaticamente os seus registros de estoque nas filiais e depósitos para os quais ele estiver direcionado. Esse direcionamento é definido pelas linhas de comercialização.
Permite a Consulta do Estoque Padrão com suas Particularidades.
A Consulta pode ser pesquisada por:
Campos do Filtro:
Nome do Campo | Descrição |
Filial | Código da Filial |
Seção | Código da Seção. |
Grupo | Código do Grupo |
Subgrupo | Código do Subgrupo. |
Categoria | Código da Categoria. |
Fornecedor | Código do Fornecedor. |
Descrição do Produto | Nome do produto |
Produto | Código do Produto. |
EAN | Número do EAN |
Quebra por categoria | Sim ou Não. |
O sistema apresenta um relatório contendo as seguintes informações:
Campos do relatório:
Funções Disponíveis
Nº | NOME | ACESSO | CONTEÚDO | DESCRIÇÃO |
|---|---|---|---|---|
001 |
| VABUITEM | "S" | Não somar Depósitos na coluna de saída media na grade de Estoques |


Os Depósitos que não estiverem somando no total estarão representados na cor Azul.

Se houver fornecedores alternativos cadastrados para o produto, nessa seção será apresentada uma relação completa de fornecedores alternativos para um determinado produto.
Campos de Tela
Nome do Campo | Descrição |
Código | Código (s) do (s) fornecedor (es) alternativo (s) do produto. |
Razão Social | Razão Social do (s) fornecedor (es) alternativo (s) do produto. |
Referência | Número de Referência. |
Descrição | Descrição do Produto |
Estado | Código do Estado. |
Natureza | Finalidade principal do fornecedor, se o mesmo é fornecedor, fornecedor fabricante, produtor rural, etc. |
Fat. Unid | Faturamento em unidade:
|
Un. Fat | Unidade de Faturamento |
Fator |
|
F Conv | Fator de Conversão = Quantidade Pedida |
Utiliza Emb |
|
Essa seção lista os componentes (receita) do produto.
Sua configuração faz-se através do modulo ALTERAÇÃO > TRANSAÇÃO 11.
Selecione a transação e digite o código do produto COM dígito.


Campos de Tela
Nome do Campo | Descrição |
Componentes de Receita |
|
Código | Código do componente cujo produto entra como parte integrante. |
Descrição | Descrição do componente cujo produto entra como parte integrante. |
Emb Fornecedor | Quantidades na embalagem do fornecedor. |
Qtde. Componentes | Quantidade de produtos necessários na receita. |
Custo Rep. | Custo de Reposição. |
Última Entrada | Custo: Custo, com base no preço do último recebimento do produto pela Filial. |
| Data: Data da última entrada do produto no Recebimento. |
C.Ult.Ent.Bru | Custo Bruto com base na Última Entrada |
MC | Margem Cadastrada |
MR | Margem Real |
MUE | Margem Última Entrada |
Campos de Tela
Nome do Campo | Descrição |
Receitas Participantes |
|
Código | Código da Receita. |
Descrição | Nome do Produto Final derivado da receita. |
Qtde. Componentes | Quantidade de produtos necessários na receita. |
OBSERVAÇÃO:
As Receitas são cadastradas através da Transação 11(VABUAITE).
Como o próprio nome diz, permite o detalhamento da descrição do item, bastando apenas digitar a descrição nas caixas numeradas. Uma das suas finalidades é detalhar o produto no PDV. Exemplo: Uma Televisão de 20", com controle remoto, estéreo, tecla SAP. e assim por diante.
Ao fim do cadastro, selecionar a tecla F4 confirma, na Barra de Menu. O sistema realiza uma consistência das informações, caso esteja faltando alguma informação obrigatória, abrirá uma janela informando qual campo deve ser preenchido.
NOTA
Parâmetro 001
Acesso: TAMDESCOMP
Conteúdo:
A QUANTIDADE de CARACTERES por linha na etiqueta de descrição da receita na balança com 3 (três) posições. (Ex: 050).
A QUANTIDADE de LINHAS na etiqueta de descrição da receita na balança com 3 (três) posições (Ex: 030).
Exemplo: 200 caracteres por linha e 06 linhas = Conteúdo: 2006
Este parâmetro está relacionado com a configuração da Balança do cliente, onde são emitidas as etiquetas de descrição complementar.
Quando cadastrado, deve estar compatível com as características de formatação da etiqueta da balança.
Campos de tela
NOME DO CAMPO | DESCRIÇÃO | |
Código / Descrição | Código e descrição do produto | |
Código da receita | Código da receita | |
Quadro da Descrição | Descrição da receita | |
Descrição Específica para Balança 44 |
|
|
1ª Descrição |
| |
2ª descrição |
| |
Código Imagem |
| |
3ª descrição |
| |
Nr Produto (SIE) |
| |
Rodapé |
|
|
1ª Descrição | Não informando será enviada a descrição do produto. | |
2ª e 3ª Descrição | Não informando será enviado em branco. |

Este cadastro é usado para produtos produzidos na loja, (Tipo 06 Ordem de produção).
O "Valor Diário de cada nutriente", são valores passados pela Agencia Nacional de Vigilância Sanitária e fazem referência a uma dieta 2500 calorias.
O para incluir uma informação nutricional o usuário deverá selecionar o produto a ser produzido e informar:


Neste programa, o usuário poderá fazer a consulta dos Múltiplos EAN´s de produto.
A Função "Imp. Diver" é usado para imprimir EAN´s divergentes.
Para poder incluir ou fazer alterações de Múltiplos EAN´s, é usado a Transação 32 do programa de Alteração do Produto (VABUAITE), somente informar o código do produto no programa VABUAITE:
E automaticamente a tela mudará para o programa de Múltiplos EAN´s (VABUCEAN).
Na pasta "De /Para" o usuário pode mudar um código EAN:
E na pasta Manutenção é possível incluir e excluir um código EAN.
Campos de Tela
Nome do Campo | Conteúdo | Descrição |
Produto |
| Código do Produto. |
Saída Linha |
| Data da saída do produto de linha |
Tipo Etiqueta |
| Código correspondente ao tipo de etiqueta do produto. |
EAN Principal |
| Código do EAN Principal conforme cadastro. |
Quantidade de EAN's |
| Quantidade de EAN's correspondentes ao produto em questão. |
Manutenção |
|
|
Principal |
| Para assinalar quando o EAN indicado for o EAN principal |
EAN/DUN |
| Informa se o tipo é um EAN ou um DUN |
Embalagem de Venda |
|
|
Preço Atacado |
| Valor do preço inicial mínimo para venda atacado do produto. |
Envia/Utiliza |
| Indica que tipo deve ser utilizado para envio da informação
|
Confirme e o programa retorna para a tela inicial do VABUAITE.
O programa de Troca Código de Produtos ou Troca Chave, permite alterar os códigos do produto que fazem parte da chave do produto. Os códigos que fazem parte da chave do produto e podem ser alterados são o Código, Fornecedor, Grade (quando o produto for SKU), Seção, Grupo, Subgrupo.
A funções de este programa permitem:
Campos de Tela
Nome do Campo | Conteúdo | Descrição |
Código |
| Código do Produto. |
Etq |
| Tipo de Etiqueta. |
EAN |
| Código EAN. |
Tipo |
| Tipo do Produto. |
Descrição do Produto |
| Descrição do Produto. |
Fornecedor |
| Código do Fornecedor. |
Grade |
| Código da Grade quando produto for SKU. |
Departamento |
| Código do Departamento. |
Seção |
| Código da Seção. |
Grupo |
| Código do Grupo. |
Subgrupo |
| Código do subgrupo. |
Categoria |
| Código da Categoria (não usada). |
Somente para produtos Tipo = 01(Normal).
ATENÇÃO!
Cadastrar:
Parâmetro: 30
Acesso: MULTEMB
Conteúdo: S
Campos de Tela
Nome do Campo | Conteúdo | Descrição |
Código |
| Código do produto |
EAN 13 |
| Código EAN. |
DUN 14 |
| Código DUN 14 |
Margem |
| Valor para as margens cadastradas da 1ª a 5ª margem |
Embalagem |
| Tipo = Código do tipo de embalagem |
Preço Múltiplo a partir de |
| Data |
Linha de Mercadoria |
| Código da linha de mercadoria informada no cadastro. |
A pasta é usada para Materiais de Construção.
Caso o cliente comercialize este tipo de produto, conforme tela abaixo, poderá cadastrar, consultar ou alterar pela transação 41:
ATENÇÃO!
Cadastrar:
Parâmetro: 30
Acesso: CONSTRUCAO
Conteúdo: S
Campos de Tela
Nome do Campo | Conteúdo | Descrição |
|---|---|---|
Encomenda |
| Se o produto é comercializado por encomenda ou não. |
Classificação |
| Em que tipo de Classe o produto se enquadra, de acordo com as opções do Sistema (Auto Serviço, Normal e Cimento). |
PEI |
| Sim ou Não (para Pisos). |
Nº PEI |
| Código do PEI de acordo com a tabela de Resistência a abrasão |
Essência de Madeira |
| Tipo de madeira de acordo com a classificação da tabela |
Status |
| Classificação do material, conforme o tipo de material (Normal ou Básico). |
Base/ Pigmento |
| Conforme cadastro tabela: |
Local de uso PEI |
| Conforme cadastro tabela: |
OBSERVAÇÃO:
PEI significa a sigla, em inglês, Porcelain Enamel Institute, nome do instituto que realizou os testes de abrasão pela primeira vez. |
RESISTÊNCIA À ABRASÃO |
|
Abrasão | Resistência |
Grupo 0 | Baixíssima. |
Grupo 1 / PEI 1 | Baixa. |
Grupo 2 / PEI 2 | Média. |
Grupo 3 / PEI 3 | Média Alta. |
Grupo 4 / PEI 4 | Alta. |
Grupo 5 / PEI 5 | Altíssima e sem encardido. |
A pasta Farmacêutica é usada para remédios.
ATENÇÃO!
Cadastrar:
Parâmetro: 003
Acesso: FARMACÊUTICA
Conteúdo: S
Campos de Tela
Nome do Campo | Conteúdo | Descrição |
|---|---|---|
Tarjado/ BMPO |
| Remédio com receita controlada pelo Governo. |
Genérico |
| O medicamento é ou não é genérico. |
Monitorado |
| Preço de Venda não pode ultrapassar PMC |
Embalagem Marcada |
| S /N – Determina se o produto tem alarme de segurança. Usado para perfumes |
Fracionável |
| S / N – Determina se o produto pode ser vendido em unidades. |
Blister |
| S / N – Determina se o produto pode ser comercializado em gôndolas, sem controle de um balconista. |
Envio Correio |
| Identificar no cadastro do produto a forma de envio / transporte da mercadoria. |
Farmácia Popular |
| S / N – Determina se o remédio pode ser comercializado conforme norma governamental com preços mais baratos. |
Qtde. Uni. Bem.Venda |
| Quantidade de unidades dentro da embalagem de venda. |
Qtde.Dias Máx.Venda |
| Quantidade de dias máximo de venda do medicamento para o consumo. |
Custo ABCFARMA |
| Custo do produto provém da revista ABCFARMA |
Código DCB |
| Denominação Comum Brasileira: codificação padrão de uso nacional de classificação do princípio ativo dos medicamentos. |
Princípio Ativo |
| Nome do princípio ativo |
Classificação (Psicotrópico) | Tabela 004 | Divisão adotada para determinar a classe do medicamento conforme portaria governamental. |
Classe Terapêutica |
| Código da Classe terapêutica (F1 HELP), conforme cadastro. |
Apresentação |
| Apresentação do medicamento para a venda, a mesma deverá constar nos livros de controle das respectivas secretarias saúde. |
Registro (M.A. / M.S.) |
| Número do registro fornecido pela Industria Farmacêutica. Vem impresso na caixa do medicamento |
Produto Referência |
| Código do produto referência (F1 HELP). Quando se cadastra um medicamento genérico a referência é o produto PAI |
A pasta é usada para Livros.
ATENÇÃO!
Cadastrar:
Parâmetro: 003
Acesso: LIVRARIA
Conteúdo: S
Caso o cliente comercialize este tipo de produto, conforme tela abaixo, poderá cadastrar, consultar ou alterar pela transação 40:
Campos de Tela
Nome do Campo | Conteúdo | Descrição |
Autor |
| Nome do Autor do Livro. |
Editora | Tabela | Código referente ao Nome da Editora responsável pela editoração do Livro. |
Ano de Edição |
| Ano da 1ª Edição do livro. |
Volume |
| Quantidade de Volumes da Edição. |
Edição |
| Número da Edição. |
Páginas |
| Número de Página de cada livro. |
Pais de Origem | Tabela 061 | Pais de origem do Livro. |
Idioma | Tabela | Idioma da Edição. |
Coleção |
| Nome da Coleção a qual pertence o Livro. |
Tipo de Capa |
| Tipo de Capa do Livro. |
Este programa permite ao usuário fazer especificações de produtos.
Campos de Tela
Nome do Campo | Conteúdo | Descrição |
Cad |
| Quando assinalado identifica para o produto |
Pri |
| Especificação Principal |
Especificação | Descrição da especificação |
|
Garantia Fabricante | Período | Determinar se a garantia do produto será pelo período de meses ou de dias para produtos que não são de seguro.
|
| Prazo |
|
| Produto de Seguro |
|
Estas informações podem ser alteradas através da Transação 38 e da Transação 47(Garantia Fabricante).
Foi incluída no Cadastro de produto a aba MÚLTIPLOS EAN´S, onde podemos informar as embalagens de venda por Unidade ou Embalagem.
Para a Embalagem Unidade informar na coluna VAREJO (EAN 13)
Para a Embalagem Múltipla Informar na coluna ATACADO (DUN14)
Campos de tela:
Nome do Campo | Descrição |
|
EAN / DUN | Informar o Código EAN ou DUN |
|
Tipo EAN | Informar se o Código é EAN ou DUN14 através do combo de consulta |
|
E Embalagem de Venda |
| |
Tipo de Embalagem de Venda | Informar se a embalagem é Atacado ou Varejo. |
|
Tipo | Informar o Tipo de Embalagem |
|
Quantidade | Informar qual a quantidade da Embalagem |
|
Preço Atacado | A partir de |
|
Envia / Utiliza |
| |
PDV | Informar se o produto ENVIA PDV (SIM OU NÃO) |
|
WMS | Informar se o produto será movimentado pelo WMS |
|
No programa VABUDESC – Descrição Complementar de Produtos, é possível cadastrar, alterar e consultar informações mais detalhadas e informações técnicas dos produtos, bem como excluir as informações que forem necessárias.

Neste programa são cadastrados as Grades SKU para um fornecedor.
No menu principal de cadastro clique em:
*MERCADORIACADASTROPRODUTOS MANUTENÇÃO GRADE SKU{*}.
Do lado esquerdo do programa mostra a relação de todos os fornecedores, do lado direito o programa informa o código do fornecedor, o Código da Grade, os tamanhos de cada grade e as quantidades para cada tamanho da grade.
Função F6 Incluir
Na tela seguinte aparece um exemplo de como incluir uma nova grade.
O código da grade pode ser automático ou manual.

Os tamanhos são baseados da Tabela 50 do sistema.
Informe a quantidade que é necessária para cada tamanho da grade.
Após informar estes dados somente confirme.
A função "CtF4 Relatório" do programa do Cadastro de Produtos (VABUITEM) onde é gerado o relatório de fichas.
A "FICHA" pode ser gerada em branco ou com os dados do cadastro de produtos, como mostra a tela abaixo:
A tela abaixo mostra o relatório "Ficha de Produto".
Informa todas as características que existe no cadastro de produtos (VABUITEM).
0s campos estão especificados no ponto "Detalhamento das seções do modulo INCLUSÃO/ CONSULTA".
Ficha em branco

0s campos estão especificados no ponto "Detalhamento das seções do modulo INCLUSÃO/ CONSULTA".
Informe todos os campos do relatório, conforme especificado no cadastro do produto.

Após a inclusão do produto, o sistema "RMS" permite a manutenção de Produtos através de "transações".
As transações refletem as maneiras mais usuais de se alterar os produtos no dia a dia.
No menu principal de cadastro clique em:
*MERCADORIA CADASTROPRODUTOS ALTERAÇÃO{*}.
O primeiro passo para se realizar alterações é escolher o tipo de transação que atenda sua necessidade.
As transações são selecionadas através de códigos.
Se não souber o código da transação, poderá utilizar o "HELP" que mostra na tela as transações possíveis para alteração no cadastro do item.
Selecione as transações digitando o código, geralmente o nome da transação se refere ao mesmo nome da ficha na inclusão cadastro de produto ou clicando na lista que se encontra ao lado esquerdo da tela.
O sistema possui dois tipos de transação, as transações normais e as automáticas:
Campos de Tela
TIPOS DE TRANSAÇÕES |
|
|---|---|
NORMAIS | AUTOMÁTICAS |
1. Descrição | 81. Autom. Classe. |
2. Seção, Grupo e Subgrupo. | 82 Autom. Prazo e Visita |
3. Códigos Associados | 83 Autom. Condição de Compra |
4. Embalagens | 84 Autom. Condição de Venda |
5. Dimensões Embalagens | 85 Autom. Comprador |
7. Classe | 86 Autom. Data Saída Linha |
8. Condição de Venda | 87 Autom. Figura, UF e Pauta. |
9. Prazo e Visita | 89 Autom. Abastecimento |
10. Condição de Compra | 90 Autom. Margens |
11. Receitas | 91 Autom. Política |
12. Comprador. | 92 Autom. Linha |
13. Data, Saída de Linha. | 93 Autom. CIF, FOB e Frete. |
14. Figura, UF e Pauta. | 94 Autom. Preço de Venda % |
15. Código EAN. |
|
16. Abastecimento. |
|
18. Classificação Fiscal. |
|
19. Preços de Venda |
|
20. Margens |
|
21. Política. |
|
22. Linha. |
|
23. Ofertas |
|
24. Perecível e Validade |
|
25. CIF, FOB e Frete. |
|
28. Referência. |
|
29. Vasilhame. |
|
30. Qtde. Autorizada PDV |
|
32. Adicionar EAN'S Diferentes |
|
33. Desconto no PDV. |
|
36. Troca de Grade S.K.U. |
|
37. Alteração Cor S.K.U. |
|
38. Especificação Produto. |
|
39. Farmacêutica |
|
41. Alteração Material de Construção. |
|
42. Fornecedor Alternativo |
|
43. Fornecedor |
|
44. Inventariado |
|
1. TRANSAÇÕES NORMAIS
São aquelas que permitem alterar um item de cada vez.
2. TRANSAÇÕES AUTOMÁTICAS
São aquelas que executam alterações para todos os Itens escolhidos seja por seção, grupo ou subgrupo ou por fornecedor. Para uso desta transação, recomenda-se cautela quanto ao cadastramento de perfil dos usuários e o completo conhecimento do responsável por este tipo de alteração.
Há transações que, além de modificarem os dados cadastrais dos Itens, calculam automaticamente o preço de venda. Neste caso, o sistema permite que defina a data de vigência dos preços e diga se eles devem ser calculados automaticamente.
Além dos tipos de transação, existem 03 (três) formas de alteração dos Itens (chamadas de modo de operar), que são definidas por FUNÇÕES no CABEÇALHO da tela e são:
1 - POR PRODUTO:
2 - POR SEÇÃO:
3 - POR FORNECEDOR:
Na alteração por seção e fornecedor em transações individuais, o sistema indica através de "ASTERISCO" os itens alterados até que se feche a seção.
Selecione a transação desejada, selecione o código do produto e efetue as alterações necessárias. Feito isso, selecione a tecla F4 confirma.
Há transações que, além de modificarem os dados cadastrais dos produtos, calculam automaticamente o preço de venda. Neste caso, o sistema permite que você defina a data de vigência dos preços e diga se eles devem ser calculados automaticamente.
Podemos também, definir a UNIDADE DE COMPRA do fornecedor, como exemplificado nas telas seguintes:


OBSERVAÇÂO:
Só será permitido alterar a Unidade de Compra do Fornecedor, quando:
SISTEMÁTICA DE ABASTECIMENTO = 1 (UM).
Seguem-se abaixo explicações sobre as transações existentes:
TRANSAÇÃO 01 – DESCRIÇÃO.
Campos:
TRANSAÇÃO 02 - SEÇÃO, GRUPO, SUBGRUPO E CATEGORIA.
Campos:
TRANSAÇÃO 03 - CÓDIGOS ASSOCIADOS.
Campos:
TRANSAÇÃO 04 – EMBALAGENS.
Esta transação estabelece bases para cálculo do preço de venda. Por este motivo, ao iniciá-la o sistema pergunta se deve atualizar o preço de venda e solicita a data de vigência do custo e preço de venda baseado nas alterações.
Campos:
TRANSAÇÃO 05 - DIMENSÕES DA EMBALAGEM.
Campos:
TRANSAÇÃO 06 – SKU.
Campos:
TRANSAÇÃO 07 - CLASSE (ABC) DO PRODUTO.
Campos:
TRANSAÇÃO 08 - CONDIÇÃO DE VENDA.
Campos:
TRANSAÇÃO 09 – PRAZO E VISITA.
Campos:
TRANSAÇÃO 10 - CONDIÇÃO DE COMPRA.
Campos:
TRANSAÇÃO 11 – RECEITAS.
Para efetuar alteração no item com esta transação, este deverá ser um item produzido (código 03 no campo "Tipo de Produto no cadastro"). Abre uma janela onde se informa o item produzido e a quantidade de cada item componente da produção. Partindo destas informações, o sistema calcula o custo do item produzido. Nesta janela só se pode alterar o seguinte Campo:
TRANSAÇÃO 12 – COMPRADOR.
Campos:
Código do Comprador.
TRANSAÇÃO 13 - DATA SAÍDA DE LINHA.
Campos:
TRANSAÇÃO 14 - FIGURA, UF, E PAUTA.
Campos:
TRANSAÇÃO 15 - CÓDIGO EAN.
O Sistema só permite a troca de EAN quando o tipo de etiqueta do produto estiver cadastrado com o código 02 (EAN do fornecedor).
Para cadastrar o código do fornecedor num item em que foi cadastrado um código interno, é necessário que se use a Transação 03 Códigos associados para alterar o tipo de etiqueta para tipo 02 e consequentemente alterar o EAN.
TRANSAÇÃO 16 – ABASTECIMENTO.
TRANSAÇÃO 18 - CLASSIFICAÇÃO FISCAL.
Campos:
TRANSAÇÃO 19 – PREÇOS DE VENDA.
As informações de ofertas são apenas demonstrações, sendo alteradas somente na transação 23. Essa transação verifica parâmetro 030 / Acesso: LIMDIASDIG.
Campos:
TRANSAÇÃO 20 – MARGENS.
Esta Transação estabelece interface direta com o preço de venda, por este motivo, o sistema solicita a confirmação na data de vigência, no caso de atualização do preço de venda.
TRANSAÇÃO 21 – POLÍTICA DE PREÇOS.
Campos:
TRANSAÇÃO 22 – LINHA.
Campos:
TRANSAÇÃO 23 – OFERTAS.
Nessa transação é permitida a alteração do preço do produto por nível de preço, lembre-se de alterar apenas o valor do no mesmo nível do desejado e atualizar a data, senão pode causar alteração no preço na loja errada. Essa transação verifica parâmetro 030 / Acesso: LIMDIASDIG.
Campos:
TRANSAÇÃO 24 - PERECÍVEL E PRAZO DE VALIDADE.
Campos:
TRANSAÇÃO 25 - CIF, FOB E FRETE.
Campos:
Após consultar e realizar o download das tabelas necessárias, de posse destas informações, acesse ao programa vabcsipi "cadastro IPI" e realize a inclusão das informações aferidas.
Cadastro dos códigos referenciais de IPI conforme nomenclatura da TIPI e do Ato Legal, cujo processo deve ser realizado no cadastro de IPI (programa vabcsipi).
Função F9 (VABUAITE) para consultar ou incluir os códigos conforme RIPI para os selos de produtos importados, cigarros ou bebidas. Estas informações serão apresentadas no registro C177.
TRANSAÇÃO 28 – REFERÊNCIA.
Campos:
TRANSAÇÃO 29 – VASILHAME.
Campos:
TRANSAÇÃO 30 - QUANTIDADE AUTORIZADA PDV.
Campos:
TRANSAÇÃO 31 – DIAS DE PROTEÇÃO (Não é utilizado).
TRANSAÇÃO 32 – ADICIONAR EAN DIFERENTES.
TRANSAÇÃO 33 – DESCONTO NO PDV.
Campos:
TRANSAÇÃO 34 – ITENS POR FILIAL (GIF) (Não é utilizado).
TRANSAÇÃO 38 – DIVERSOS
Campos:
Campos:
TRANSAÇÃO 40 – MANUTENÇÃO LIVROS.
Campos:
TRANSAÇÃO 41 – MATERIAL DE CONSTRUÇÃO.
Campos:
TRANSAÇÃO 42 – FORNECEDOR ALTERNATIVO.
Campos:
Campos:
TRANSAÇÃO 44 – INVENTARIADO (V 56.8).
Campos:
TRANSAÇÃO 46 – LINHA (V. 56.8).
Campos:
TRANSAÇÃO 47 – GARANTIA.
Campos:
Campos:
TRANSAÇÃO 82 – PRAZO E VISITA.
Campos:
TRANSAÇÃO 83 - CONDIÇÃO DE COMPRA.
Campos:
TRANSAÇÃO 84 – CONDIÇÃO DE VENDA.
Campos:
TRANSAÇÃO 85 – COMPRADOR.
Campos:
TRANSAÇÃO 86 – DATA SAÍDA LINHA.
Campos:
TRANSAÇÃO 87 – FIGURA, UF E PAUTA.
Campos:
TRANSAÇÃO 88 - DIAS DE PROTEÇÃO. (Não é utilizado).
TRANSAÇÃO 89 – ABASTECIMENTO.
Campos:
TRANSAÇÃO 90 – MARGENS.
Campos:
TRANSAÇÃO 91 – POLÍTICA.
Campos:
TRANSAÇÃO 92 – LINHA.
Campos:
TRANSAÇÃO 93 – CIF, FOB E FRETE.
Campos: IDEM TRANSAÇÃO 25:
TRANSAÇÃO 94 – PREÇO DE VENDA %.
Campos:
Aqui serão mostrados os relatórios do cadastro.

Este relatório descreve todos os produtos que sofreram troca código, o relatório lista por fornecedor e a ordem de emissão pode ser Alfabética ou Numérica.

Este relatório cria CGC´s para serem usados no cadastro de Tipos
Ao entrar no programa automaticamente gera o relatório.
Campos de tela
Nome do Campo | Descrição |
Código Inicial | Código que inicia o relatório |
Código Final | Código que finaliza o relatório |

O relatório informa todos os códigos EAN´S que estão cadastrados.

O Relatório informa os dados do produto para validação do cadastro.

Este relatório informa as condições de pagamento cadastradas e que não foram utilizadas.

Mostra as características dos produtos de um fornecedor.

Relatório de linha de mercadorias.
Campos do Relatório
Nome do Campo | Conteúdo | Descrição |
Linha |
| Código da Linha associada a filial |
Loja |
| Código da filial |

O relatório lista os produtos que possui múltiplo EAN.

O relatório lista os produtos que foram bloqueados na loja.

O relatório lista todos os produtos que estão associados aos códigos internos.

Este relatório relaciona os produtos pais com os seus respectivos filhos.

Campos do Relatório
Nome | Conteúdo | Descrição |
Código |
| Código do fornecedor |
Descrição |
| Descrição do Fornecedor |
FL |
| Filho |
Fornecedor |
| A = Avô |
SEC |
| Seção |
GRU |
| Grupo |
SUB |
| Subgrupo |
Código EAN |
| Código EAN do produto |
Embalagem |
| Tipo de embalagem do fornecedor |
VDA |
| Condição de pagamento de Venda |
Classe |
| Classificação ABC do produto |
GRD |
| Grade SKU |
PRO |
| Procedência |
PLU |
| Código da PLU do produto |
OF |
| Preço de Oferta |
Vigência |
| Vigência do último preço de venda |
Preço Venda |
| Preço Venda Atual |

Campos do Relatório
Nome | Conteúdo | Descrição |
Código |
| Código do produto |
Descrição |
| Descrição do produto |
Seção |
| Código da Seção |
FL |
| Filho |
Fornecedor |
| A = Avô |
SEC |
| Seção |
GRU |
| Grupo |
SUB |
| Subgrupo |
Código EAN |
| Código EAN do produto |
Embalagem |
| Tipo de embalagem do produto |
VDA |
| Condição de pagamento de Venda |
Classe |
| Classificação ABC do produto |
GRD |
| Grade SKU |
PRO |
| Procedência |
PLU |
| Código da PLU do produto |
OF |
| Preço de Oferta |
Vigência |
| Vigência do último preço de venda |
Preço Venda |
| Preço Venda Atual |

Campos do Relatório
Nome | Conteúdo | Descrição |
Código |
| Código do produto |
Descrição |
| Descrição do produto |
FL |
| Filho |
Fornecedor |
| A = Avô |
SEC |
| Seção |
GRU |
| Grupo |
SUB |
| Subgrupo |
Código EAN |
| Código EAN do produto |
Embalagem |
| Tipo de embalagem do produto |
VDA |
| Condição de pagamento de Venda |
Classe |
| Classificação ABC do produto |
GRD |
| Grade SKU |
PRO |
| Procedência |
PLU |
| Código da PLU do produto |
OF |
| Preço de Oferta |
Vigência |
| Vigência do último preço de venda |
Preço Venda |
| Preço Venda Atual |

Este relatório informa os produtos de cada comprador.
Campos do Relatório
Nome | Conteúdo | Descrição |
Comprador |
| Código e descrição do comprador |
Fornecedor |
| Código e descrição do fornecedor |
Código |
| Código do produto |
Descrição |
| Descrição do produto |
Tipo de Embalagem |
| Tipo de embalagem do fornecedor |
Quantidade na Embalagem |
| Quantidade de unidades por embalagem |

O relatório informa os produtos e a figura fiscal correspondente.
IMPORTANTE
Figura Fiscal: código que determina a tributação do produto, tanto de ENTRADA (compra transferência, devolução, etc.) quanto de SAIDA (venda, devolução, transferência, etc.).
Cada produto está associado a uma figura fiscal apenas.
Campos do Relatório
Nome | Conteúdo | Descrição |
Filial |
| Código da Filial |
Figura |
| Código e descrição da figura fiscal / produto |
Código |
| Código EAN e código de cadastro do produto |
Descrição |
| Descrição do produto |
Alíquota |
| Alíquota do produto |
Proc | Tabela 21 | Operação |
Sit | Tabela 70 | Situação |

O relatório mostra a quantidade de produtos dentro da classificação mercadológica.
Campos do Relatório
Nome | Conteúdo | Descrição |
Classificação Mercadológica |
| Seção, Grupo, Subgrupo e Categoria do produto. |
Variedade |
| Quantidade de marcas permitidas para a Classificação Mercadológica de um determinado produto. Ex: Café = 10 tipos de marca diferentes (Pilão, Caboclo, 3 Corações, Seleto, Moka, Marca Carrefour, Marca Valle, Marca Qualitá, etc.) |
Total Prd |
| Mesma descrição anterior (Variedade) |

O relatório mostra ao usuário as informações contidas nas parametrizações das agendas da Tabela Contábil.

Gera relatório de código de itens não utilizados.

O relatório mostra um resumo de produtos classificados por Departamento, Seção, Grupo, Sub Grupo, Fornecedor, Linha de Produto, Divisão de Mercadoria, Espécie e Fora de Linha (Sim ou Não).
O relatório mostra a relação de clientes por Vendedor, Região, Divisão, Estado, Município, Logradouro (CEP Inicial/CEP Final), Código de Clientes, Nome de Clientes, Data, Situação, Resumido ou Detalhado.
O relatório mostra os produtos por Conferência ou por Entrada.
Por Filial, por Filial ou Depósito, por Gôndola, e por lado (Inicial e Final).
O relatório mostra a movimentação de itens por PDV selecionado por Data Inicial, Data Final e Filial.

Campos do Relatório
Nome do Campo | Conteúdo | Descrição |
Seção |
| Código da Seção da Receita |
Componente |
| Código do Componente |
Receita |
| Código da Receita |
Descrição |
| Nome do Componente |
Seção |
| Código da Seção do Componente |
Grupo |
| Código do Grupo do Componente |
Subgrupo |
| Código do Subgrupo do Componente |
Embalagem |
| Tipo de Embalagem |
Quantidade |
| Quantidade por embalagem |
C.Reposição |
| Custo de Reposição |
C.Entrada |
| Custo de Entrada |
Oferta |
| Valor Preço de Oferta |
Preço Vda |
| Preço de Venda |
MC |
| Margem Cadastrada (Margem desejada, estipulada. Objetivo) |
MR |
| Margem Real (Ganho real) |
Este programa permite ao usuário fazer consultas de produtos tipo Receita e seus componentes. Estas consultas podem ser feitas através de relatórios.
Para gerar o relatório o usuário deve informar alguns dados definidos na tabela abaixo:
Campos do filtro
Nome do Campo | Conteúdo | Descrição |
Tipo de Relatório |
| Define a ordem do relatório "Receita /Componente" ou "Componente/ Receita". |
Produto (s) |
| O usuário informa o código do produto com digito. |
Fornecedor (es) |
| Informar o código do Fornecedor. |
Seção |
| Código da seção |
Tipo de Quebra |
| Informar se a quebra será por Fornecedor ou por Produto. |
Salta pagina na Quebra |
| Informar se salta pagina a quebra (Sim ou Não). |
Incluir Item Fora de Linha |
| Informar se serão incluídos no relatório os itens que estão fora de linha (Sim o Não). |
Seção |
| Código da seção |
Grupo |
| Código do Grupo |
Subgrupo |
| Código do Subgrupo |
Filial Base |
| Default |
Abaixo o relatório de Cadastro de Receitas:
Campos do Relatório
Nome do Campo | Conteúdo | Descrição |
|---|---|---|
Seção |
| Código e Descrição da seção |
Receita |
| Código e nome da receita |
Componentes |
|
|
Código |
| Código dos produtos componentes da receita |
Descrição |
| Descrição dos produtos componentes da receita |
Séc /Gru/Sub |
| Seção, Grupo e Subgrupo do produto Receita e Componente. |
Emb. Vda |
| Embalagem de Venda do produto. |
% Quebra |
| Qual a porcentagem de quebra aferida no final do processo de produção. |
Quantidade |
| Quantidade do componente no produto receita. |
C. Reposição |
| Custo de Reposição do Produto. |
C.Ult.Entr |
| Custo de Última Entrada do Produto. |
C.U.E. |
| Custo de Última Entrada Total |
Prc. Ofta |
| Preço Oferta do Produto. |
Prc. Vda |
| Preço de venda do Produto. |
MR |
| Margem Real. |
MC |
| Margem Cadastrada. |
MUE |
| Margem Última Entrada. |
Este programa possibilita que seja complementada a descrição de uma receita através da Consulta dos códigos dos produtos componentes.
Isto é possível através da associação dos códigos dos produtos componentes ao código do produto receita, através do programa VABURCDS – Descrição Complementar de Receita.
Entre na função F9 – Consulta do programa VABUITEM.
Informe o código do produto receita que deseja complementar.
Na aba "Componentes de Receita" verifique os códigos dos produtos componentes da receita que deve ser complementada.
Entre novamente no programa de consulta do VABUITEM - Função F4.
Informe os códigos dos produtos componentes da receita, e o código do Produto Receita para fazer a associação.
Entre na função CtF1 – Descr. Receita.
O sistema abre a tela do programa VABURCDS – Descrição Complementar de receita, e o código do produto componente da receita incluído automaticamente no campo código do produto.
Informe o código do produto receita correspondente e digite no quadro descrição de receita todas as informações que julgar necessárias para execução.
ATENÇÃO!
No quadro descrição, só será permitido a quantidade de caracteres de acordo com o parametrizado.
| ACESSO | CONTEÚDO | DESCRIÇÃO |
|---|---|---|---|
001 | TAMDESCOMP |
| Exemplo: 050030 |
EXEMPLO:
Campos de tela
Nome do Campo | Descrição |
Código | Código do produto |
Descrição do produto | Nome do produto |
Código da Receita | Código da Receita – Pode ser consultado através da tecla HELP |
Descrição da Receita |
|
Descrição específica para Balança 44 |
|
1ª Descrição | Descrição para Balança 44 |
2ª Descrição | Descrição para Balança 44 |
3ª Descrição | Descrição para Balança 44 |
Observação Importante: |
|
Código Imagem | Código da imagem |
Número Produto (SIE) | Número do SIE do produto |
Confirme.
Faça o processo para todos os produtos componentes da receita.
A partir daí é possível fazer a consulta e a manutenção da descrição complementar de receita, tanto pelo código do próprio produto receita como pelos códigos dos produtos componentes.
Este relatório permite criar relatórios conforme o usuário.
Função F6 - Novo
Ao usar a função de "F6 Novo", o usuário tem a possibilidade de criar o seu relatório.
O usuário deve informar um título para o relatório e seguir os passos:

O Primeiro passo é definir uma quebra no relatório, conforme a tela abaixo:

2. Passo 2 – Detalhes (Campos)
O Segundo passo é informar os campos que irão ser mostrados no relatório. Existem vários campos que podem ser informados como, por exemplo: Descrição de Produto, Código do Fornecedor, Classificação Mercadológica, Custo de Fornecedor, Margem de Lucro Real, Preço de Venda, Estoques, Quantidade em Estoque, custo do fornecedor da última entrada ocorrida na filial, Ultima NF. De Entrada da Filial, etc.

3. Passo 3 – Totais
O Terceiro passo são os totais, onde as informações podem ser totalizadas por produto, total de produtos sem estoques e porcentagem de produtos sem estoques.

O Quarto passo é definir o papel a fonte que pode ser automático nas duas.
CONFIRME e estará finalizado o processo de elaboração do relatório.
Função F5 - Processar
Ao usar a função de processar "F5 - Processar", o sistema mostrará a tela de filtro para geração do relatório.
Aqui você deve informar o filtro para seleção dos produtos (lembre-se de informar a Filial).
Campos do Relatório
Nome do Campo | Conteúdo | Descrição |
Filial |
| Código e nome da filial |
Fornecedor |
| Código e Razão Social do fornecedor |
Código |
| Código do produto |
Descrição |
| Descrição do produto |
Pai |
| Código Pai do produto |
Class. Merc. |
| Classificação Mercadológica e nome do produto |
Seção |
| Nome da seção |
Grupo |
| Nome do grupo |
Subgrupo |
| Nome do subgrupo |
Categoria |
| Nome da categoria |
Embalagem Forn. |
| Embalagem do fornecedor |
Embalagem Trn. |
| Embalagem de transferência |
Embalagem Vda. |
| Embalagem de venda |
Fig |
| Código da figura fiscal |
TP |
| Código do tipo de produto |
C. Pg. |
| Código da Condição de pagamento |
Pg. Vda. |
| Código da Condição de pagamento de venda |
Nome do comprador |
| Nome do comprador |

Preencha os campos do filtro com as informações, de acordo com a necessidade de verificação de remarcação de preços por filiais, por seções, grupos, subgrupos de produtos e comprador ou de forma específica, indicando o código ou códigos desejados ou todos indicando a opção "GERAL".
Campos do Relatório
Nome do Campo | Descrição |
Filial | Código da Filial. |
Descrição | Nome da Filial |
Vigência | Data da vigência do preço do produto |
Comprador | Código e Nome do Comprador. |
Seção | Código e Nome da Seção |
Grupo | Código e Nome do Grupo |
Subgrupo | Código e Nome do Subgrupo |
Código | Código do produto |
Descrição | Nome do produto |
EAN | Código EAN do produto |
Dt. U. Ent. | Data da Última Entrada |
Campos do filtro
Nome do Campo | Descrição |
Filial Inicial | Código da Filial Inicia. |
Filial Final | Código da Filial Final. |
Seção | Código da seção |
Grupo | Código do grupo |
Subgrupo | Código do subgrupo |
Sistema de Abastecimento | Código do Sistema de Abastecimento usado na filial |
Anal. Ou Sint. | Tipo de Relatório |
Produtos que não são enviados ao PDV | SIM ou NÃO. Determina se este tipo de produto deve ou não ser considerado no relatório. |
Produtos fora de linha | SIM ou NÃO. Determina se este tipo de produto deve ou não ser considerado no relatório. |
Tipo de emissão | 1- Filial/ Seção. |
Mudar página por seção | SIM ou NÃO. |
Imprime Bloqueados para Compra | SIM ou NÃO. |
Produtos Cadastrados até | DD/MM/AA |
Produtos usados na produção | SIM ou NÃO. Determina se este tipo de produto deve ou não ser considerado no relatório. |
Espécie | Código da Espécie do produto conforme cadastro (VABUITEM). |

Essa função possibilita operar nos mesmos moldes da transação 17 ALTERAÇÃO DE PREÇOS, mas apenas para efeitos de simulações.
*Acessar Menu de MERCADORIASPREÇOS E PROMOÇÕESSIMULAÇÃO DE PREÇOS.*
Faça as alterações nos campos que lhe forem convenientes, analise o preço sugerido para atingir a margem desejada, isto facilita na negociação com o fornecedor.
Campos de Tela
Nome | Conteúdo | Descrição |
|---|---|---|
Data Custo |
| Data de vigência do custo. |
Data Venda |
| Data de vigência do preço de venda. |
Produto |
| Código do produto para simulação. |
Saída de Linha |
| Data de saída de linha do produto. |
Destaque ST | Normal = N | Incide Substituição Tributária Normal /Tabela Fiscal. |
| Notificado/ | Incide Substituição Tributária. É cobrada, mas não é destacada na NF (= Custo). |
| Sem Destaque = S | Produto incide substituição tributária, mas não vem destacado na NF porque já foi destacado na operação anterior. |
DE |
|
|
Política |
| Política de preço Utilizada |
Condição de Pagamento |
| Código da Condição de Pagamento Utilizada |
Custo Fornecedor |
| Custo da tabela de fornecedor. |
Cod. Pauta |
| Código de pauta. |
Valor Pauta |
| Valor de pauta. |
Embalagem |
| Tipo de embalagem do produto. |
Figura |
| Código da figura fiscal do produto. |
Estado |
| Estado de procedência do produto. |
Frete |
| Tipo de Frete. |
% Frete |
| Percentual do frete. |
Valor Frete |
| Valor do Frete. |
% Desconto |
| Percentual de desconto. |
% Bonificação |
| Percentual de bonificação. |
% IPI |
| Percentual de IPI. |
Valor IPI |
| Valor de IPI. |
Desp.Acess. |
| Despesas acessórias. |
Mrg.Lucro |
| Margem de Lucro. |
Dt.Prc.Vig |
| Data de vigência do preço de venda. |
Prc Normal Vig |
| Valor do preço de venda vigente. |
Preço Venda (de) |
| Valor do preço de venda (de). |
PARA |
|
|
Política |
| Política de preço Utilizada |
Condição de Pagamento |
| Código da Condição de Pagamento Utilizada |
Custo Fornecedor |
| Custo da tabela de fornecedor. |
Cod. Pauta |
| Código de pauta. |
Valor Pauta |
| Valor de pauta. |
Embalagem |
| Tipo de embalagem do produto. |
Figura |
| Código da figura fiscal do produto. |
Estado |
| Estado de procedência do produto. |
Frete |
| Tipo de Frete. |
% Frete |
| Percentual do frete. |
Valor Frete |
| Valor do Frete. |
% Desconto |
| Percentual de desconto. |
% Bonificação |
| Percentual de bonificação. |
% IPI |
| Percentual de IPI. |
Valor IPI |
| Valor de IPI. |
Desp.Acess. |
| Despesas acessórias. |
Mrg.Lucro |
| Margem de Lucro. |
Dt.Prc.Venda |
| Data do preço de venda. |
Preço venda |
| Valor do preço de Venda |
Oferta |
| Valor do preço de Oferta |
CUSTOS / IMPOSTOS |
|
|
Base ICMP |
| Valor |
ICM Proc. |
| Valor |
Custo Merc |
| Valor |
ICM Fonte |
| Valor |
Custo Reposição |
| Valor |
Credito Pessoal |
| Valor |
A inclusão de estoque é automática.
Ela é executada na inclusão do produto, porém seu estoque não é inicializado até que ocorra uma das operações ou rotinas abaixo:
*Acessar Menu de MERCADORIASCADASTROESTOQUE MANUTENÇÃO.*

Campos de Tela
Nome | Conteúdo | Descrição |
|---|---|---|
Produto |
| Código do produto. |
Filial |
| Selecione a filial. |
Gerais |
|
|
Estoque |
|
|
Estoque atual |
| Estoque (DIÁRIO) atual na filial (campo automático). |
Estoque de Trocas |
| Estoque atual do produto notificado dentro do modulo de trocas |
Baixa On-line |
| Quantidade vendida e baixada on-line. |
Local. Física |
| Localização do produto no depósito ou filial cadastrado (tópico 2.12). |
Bloqueio | Tabela 027 | Código do bloqueio do produto definido em tabela. |
Limite Atendto. |
| Quantidade máxima para atendimento para esta filial, isto é, quantidade máxima que a filial pode comprar. De for deposito o valor é em embalagem do fornecedor, se loja o valor é unitário. |
Estoque padrão |
| Estoque padrão do produto. (EP =Compras X Saída Média Decimal). |
Est. Fechamento |
| Estoque no momento do fechamento (campo automático). |
%Reposição |
| Percentual de reposição do produto. |
Não Recalcular estoque padrão |
|
|
Entrada |
|
|
Data Última Entr. |
| Data da última entrada do produto na filial (campo automático). |
Ult.Custo Bruto |
| Custos descontados impostos de Última Entrada (campo automático). |
Custo Última Entr. |
| Custo da última entrada do produto na filial (campo automático). |
ICMS Últ.Entr. |
| Valor do ICMS na última entrada do produto na filial (campo automático). |
Qtde.Última Entr. |
| Quantidade recebida do produto na última entrada na filial (campo automático). |
Inventário |
|
|
Estoque |
| Estoque valorizado no inventário (campo automático). |
Custo |
| Custo de inventário do produto. Digite o valor do produto para fins de inventário. |
Data estoque |
| Data de levantamento do estoque. |
Qtde Acerto |
| Quantidade de acerto de produto na filial (campo automático). |
Ultimo. Inventário (Não Contábil) |
| Data na Qual foi realizado o último inventário (campo automático). |
Custo Médio |
|
|
Custo Médio |
| Valor do custo médio atual do produto, com base na última entrada e recebimento, atualiza meu custo médio. (Campo automático). |
Data Custo |
| Data do custo médio do produto (campo automático). |
Custo Corregido. |
| Custo Médio Corrigido, com base na última entrada e recebimento, atualizam meu custo médio. Utiliza correção tabela 303. (Campo automático). |
Data Corrigido |
| Data de alteração do custo médio do produto na filial (campo automático). |
Saída Média (Campos preenchidos automaticamente) |
|
|
Saída Média Unitária |
| Default |
Oferta |
| Default |
Oferta Expurgo |
| Default |
Reabastecimento de Gôndola |
|
|
Formula | Tabela 077 | Formula Utilizada para o Reabastecimento de Gôndola. |
Reabastecer em |
| Embalagem fornecedor. |
Estoque Área de Vendas |
| Estoque existente na Área de Vendas. |
Estoque Depósito da Loja |
| Estoque existente na Área do Depósito. |
Faturamento |
|
|
Últ.Qtde. Faturada. |
| Última quantidade faturada do produto na filial (campo automático). |
Data Últ.Fatur. |
| Data do último faturamento (campo automático). |
Pendência |
|
|
Compra |
| Pedido Pendente de Compra (campo automático). |
Venda |
| Valor da pendência de venda na filial (campo automático). |
Total Pedido |
| Valor total dos pedidos. |
Total Distribuído |
| Valor dos pedidos distribuídos. |
Venda |
|
|
Preço Venda PDV |
| Preço de venda do produto na filial (campo automático). |
ICMS sobre PVV |
| Valor do ICMS sobre PVV do produto na filial (campo automático). |
Faturamento |
|
|
Ult.Qtde.Fatur |
| Última quantidade faturada |
Data Ultimo Faturamento |
| Data do último faturamento |
No programa de estoque VABUESTQ escolha a função ShfF10 – EXC REG ESTQ.
Campos de Tela
Nome do Campo | Descrição |
Situação (S) | Produtos com ou sem estoque. |
Filial |
|
Código | Código da Filial. |
Nome | Nome da Filial. |
Produto |
|
Código | Código do Produto. |
Descrição | Descrição do produto. |
Linha | O Código da Linha a qual pertence o produto. |
|
|
Estoque | Quantidade em estoque. |
Pendência Compra | Quantidade "pendente" de compra. |
Pendência Venda | Quantidade "pendente" de vendas. |
Escolha a (s) Filial (is) e clique em <Avançar>.
v
O programa apresentará todos os registros que não fazem parte da linha da loja.
Apresentará os registros que estão disponíveis para a exclusão e os que não estão disponíveis.
Note que na coluna "Situação", os produtos SEM estoque aparecem assinalados
.

Na Função F2 - Alterar o programa trará a opção "Função ShF2 - ALTERAÇÃO DE PRODUTO X FILIAL".
Essa função tem como finalidade permitir a agilização na alteração dos campos:
Para todo o grupo de filiais ou para filiais selecionadas no grupo através do filtro, não sendo mais necessário alterar loja por loja através da função "Alteração".
O Sistema abrirá um filtro para a seleção dos produtos alterados por filial.
Campos de Tela
Nome do Campo | Conteúdo | Descrição |
Filiais |
| Código das filiais. |
Seção |
| Código da seção. |
Grupo |
| Código do grupo. |
Subgrupo |
| Código do Subgrupo. |
Fornecedor |
| Código do Fornecedor. |
Produto |
| Código do Produto. |
Filhos |
| Se o produto tem "filhos" SIM ou NÃO. |
Campos |
| Bloqueio, Estoque. Padrão e % Reposição. |
Informe o código do produto ou o código do fornecedor, o sistema trará na grade de tela a relação de produtos do fornecedor ou o produto informado abrindo os campos de tela para as devidas alterações.

*Acessar Menu de MERCADORIASCADASTROOPERAÇÕES ESPECIAISESTOQUES (VABRLOGE)*
Permite a verificação das alterações efetuadas no programa VABUESTQ, num determinado período de tempo.
Campos de Tela
Nome do Campo | Conteúdo | Descrição |
Data Início |
| Data inicial do período que se deseja verificar |
Data Final |
| Data Final do período que se deseja verificar |
Produto |
| Código do produto quando a verificação for dirigida a um produto especifico |
Campo |
| Selecione o campo específico ou a opção TODOS para uma verificação geral dos campos do programa. |
Usuário |
| Nome do usuário, caso a verificação seja de um determinado usuário. |

Permite a alteração da descrição do item, bastando apenas informar o código do mesmo, com dígito. Ao final selecione a tecla confirma F4 na barra do menu superior. Localize no menu CADASTRO COMPLEMENTAR> DESCRIÇÃO COMPLEMENTAR DE PRODUTO.

Informar a loja que irá trabalhar com a linha de Fornecedor. Permite controlar as filiais que irão ou não efetuar pedidos de determinados fornecedor, podendo assim cadastrar fornecedores de âmbito regional.
No menu MERCADORIA * CADASTRO CADASTRO COMPLEMENTAR LINHAS FORNECEDORES / FILIAL.*
Função F6 Incluir
Seguindo a figura abaixo na pasta MANUTENÇÃO tecle na função F6 Incluir, digite no campo linha o código da linha, caso seja necessário, o código da linha com suas respectivas filiais associadas poderá ser consultado através da tecla HELP.
Em seguida, digite o código da filial a ser incluída na linha selecionada e confirme a inclusão da filial.
O programa pergunta quanto à possibilidade de copiar a Tabela de Fornecedor para a filial que está sendo incluída.
Selecione a opção.
Na pasta CONSULTA LINHAS POR FORNECEDOR poderão ser consultadas todas as linhas cadastradas.

Cria um controle do mix de produtos que determinada gama de clientes compra com frequência.
É utilizado pelo modulo de vendas assistidas do RMS, por exemplo: você pode avisar ao cliente que determinado produto em seu mix de cliente está em promoção e ele não comprou.
No menu MERCADORIACADASTROCADASTRO COMPLEMENTARLINHA DE PRODUTOS POR CLIENTE.
Função F6 Incluir
Clique em F6 incluir no campo linha, defina qual linha de MIX de cliente quer ser criada.
A partir desse ponto defina os produtos através da classificação mercadológica e assim sucessivamente.

Permite efetuar a manutenção das mensagens impressas na balança, informando a seção e código da mensagem.
Acesse o programa pelo menu
*MERCADORIA CADASTROCADASTRO COMPLEMENTAR MANUTENÇÃO DE MENSAGENS DE BALANÇA.*
Defina a seção que tenham produtos pesados, atribua um código para a mensagem de balança e utilize o campo mensagem.

CONFIRME.
O código/ mensagem será cadastrado.
Esse cadastro permite informar na loja e no depósito o endereçamento do produto na gôndola. Essa informação é necessária no inventário, por exemplo.
Localize no menu *MERCADORIA CADASTROCADASTRO COMPLEMENTARLOCALIZAÇÃO FÍSICAMANUTENÇÃO{*}.
Função F6 Incluir
Selecione F6 Incluir, defina a filial e se a localização se refere à própria filial ou ao depósito. Determine a gôndola, seu lado e sequência.
Informe o código do produto e se ele está em ruptura com o sinal ou não "sem sinal".
Tecle em F4 confirma.
Informe a Capacidade mínima e a capacidade máxima do endereço.
Clique em GRAVAR.
A nova Localização Física será cadastrada.

Localize no menu *MERCADORIACADASTRO CADASTRO COMPLEMENTARPARÂMETROS DE IMPORTAÇÃO{*}.

Dentre os arquivos disponíveis para exportação, será possível executar a exportação de alterados ou geral dos arquivos selecionados.
OBSERVAÇÃO IMPORTANTE:
É importante ter o controle desses arquivos e integrá-los diariamente e na sequência de dias e, em hipótese alguma, processar arquivos anteriores há um dia já processado, pois se corre o risco de perder (sobrepor) informações mais recentes e já importadas.
NOTA:
O processo de importação e exportação ocorre tanto na Matriz quanto nas Filiais, mudando apenas o nome do arquivo G999 ou GLLL.
Campos de Tela
Nome do Campo | Conteúdo | Descrição |
Filial |
| Código da Filial. |
Replica |
| SIM ou NÃO. |
Tabelas |
| Tabela utilizada para parametrização.
|
Campos |
| Campos contemplados pela tabela.
|
Funções:
Campos de Tela
Nome do Campo | Conteúdo | Descrição |
|---|---|---|
Filial |
| Código da Filial |
Tabela |
| Nome da Tabela. |
Usuário |
| Nome do Usuário |
Data |
| Dia / Mês / Ano |
Botão Selecionar |
| Seleciona e apresenta na tela as tabelas conforme as informações anteriores. |
Grade de tela - LOG |
|
|
Data |
| Dia/ Mês / Ano e horário da importação da tabela. |
Filial |
| Código da filial |
Tabela |
| Nome da tabela |
Usuário |
| Nome do Usuário |
Campo |
| Descrição do processo a ser alterado |
Operação |
| Tipo de Operação (Alteração ou Inclusão) |
De |
| Situação Atual |
Para |
| Nova Situação |

O objetivo do parâmetro Destaque – Regra Substituição Tributária do VABUPAIN é parametrizar o destaque dos impostos nas operações de devolução de compras ao Fornecedor.
Campos de tela:
Nome do Campo | Descrição |
|---|---|
Origem | Cadastrar a UF de origem. |
Destino | Cadastrar a UF do destino |
Operação | Selecionar Devolução e opção Saída para as operações de Devoluções de mercadorias ao Fornecedor. |
Situação |
|
Natureza | Cadastrar a natureza do Fornecedor:
|
Fornecedor | Código do Fornecedor, deve ser cadastrado apenas para operações de Devolução de mercadorias específicas com para um determinado Fornecedor. |
Fronteira | Se é ou não produto notificado fronteira |
Vigência | Data de início da parametrização que está sendo feita. |
ICMS | Destaque = Opção para o ICMS sair destacado no campo próprio da NF. |
| Dados Adicionais = Opção para o ICMS ser informado nos Dados Adicionais da NF. |
| Sem Destaque = Nesta opção não há destaque ou Dados Adicionais para ICMS. |
I.P.I | Destaque = Opção para o IPI sair destacado no campo próprio da NF. |
| Dados Adicionais = Opção para o IPI ser informado nos Dados Adicionais da NF. |
| Sem Destaque = Nesta opção não há destaque ou Dados Adicionais para IPI. |
ICMF | Destaque = Opção para o ICMS ST sair destacado no campo próprio da NF. |
| Dados Adicionais = Opção para o ICMS ST ser informado nos Dados Adicionais da NF. |
| Sem Destaque = Nesta opção não há destaque ou Dados Adicionais para ICMS ST. |
O VABUPAIN pode ser cadastrado com duas opções Geral ou Específica.
Clicar em F4 (Confirmar) para salvar as informações.

Clicar em F4 (Confirmar) para salvar as informações.

Clicar em F4 (Confirmar) para salvar as informações.

Clicar em F4 (Confirmar) para salvar as informações. Será gravada a regra com o código do fornecedor sem dígito.

Devolução para Fornecedor Fabricante (FF)
Devolução de Mercadorias para o Fornecedor Nestlé (71986) que possui regra específica no VABUPAIN para Destacar ICMS na NF e o IPI (se houver) e ICMF devem ser informados em Dados Adicionais.
Verificando Cadastro do Fornecedor.
Emitindo a NF Devolução para Produto sem IPI.
Na Consulta Fiscal, verifica-se que ICMS está gravado no Campo próprio e o ST está gravado em Dados Adicionais.
Emissão do DANFE: O ICMS também aparece destacado no Campo da NF e o ST em Dados Adicionais.


Verificando Cadastro do Fornecedor
Emitindo NF de Devolução.
Na Consulta Fiscal, verifica-se que ICMS e ICMF foram gravados em Dados Adicionais. O IPI está zerado, pois o produto não é tributado pelo IPI.
Emissão do DANFE: Os valores de ICMS e ST foram informados em Dados Adicionais conforme a parametrização do VABUPAIN.


Verificando cadastro do Fornecedor.
Emitindo NF de Devolução.
Na Consulta Fiscal, verifica-se que ICMS e IPI foram gravados nos campos da NF, sendo que o ST foi gravado em Dados Adicionais.
Emissão do DANFE: Os valores de ICMS e IPI foram destacados e ST informado em Dados Adicionais conforme a parametrização do VABUPAIN.


1. HISTÓRICO DE REVISÕES |
|
|
|
|
|
|
|
1.0 | 15/03/13 | Carmem Elvira |
|
1.1 | 15/08/14 | Mirella Vaqueiro |
|
1.2 | 15/08/14 | Mirella Vaqueiro |
|
1.3 | 19/11/14 | Mirella Vaqueiro |
|
1.4 | 05/12/14 | Mirella Vaqueiro |
|