ISSUE: Informar o Cód da Issue - copiar e colar do ticket -> desta forma, ao clicar na Issue sera direcionado para o Jira.


CAT001 (Não Conformidade) - Equipe de MANUTENÇÃO
01Erros / bugs em geral.
02Erros no tratamento de uma legislação no produto: a legislação cita uma coisa e o produto faz outra.
03O produto se propõe a fazer algo e faz diferente do que se propõe.
04Erros inseridos em projetos de inovação, que não sejam falhas grandes na concepção do projeto.
05Correção de erro que requer de alteração de dicionário.
06Problemas de Performance.
07Alteração de documentações de programas, bo’s e help on-line.
08Correções e melhorias de mensagens que podem gerar inconsistência na base de dados ou entendimento duvidoso.
09Acerto de base quando tem a simulação do problema gerado pelo produto padrão.
CAT014 (Sugestão de Melhoria) - Equipe de INOVAÇÃO
30Melhorias do produto que não impedem a utilização do produto e não geram problemas na base de dados do cliente.
31Solicitação de implementação de algo que já existe no produto, porém o cliente deseja que seja de outra forma.
32GAPs de desenvolvimento. Ex: o projeto tratou as notas de saída, mas não tratou as devoluções dessas notas. Não  considerou alguma integração, ou alteração em um programa similar.
33Situações que não faziam parte do escopo (ex: uma integração, uma importação, etc. ) e o cliente solicita que deve ser considerado.
34Automatização de  algum processo.
35Mudança de conceito de produto.
36Criação de documentações de programas e bo’s e help on-line.
37Cliente Piloto
38Solicitação de fontes não liberados (quando o cliente solicitar um fonte que não está liberado, o chamado deve ser encaminhado para Inovação avaliar em conjunto com a manutenção).
CAT017 (Solicitação de Legislação) - Equipe de MANUTENÇÃO
50Desenvolvimento de novas Legislações.
51Alterações em legislações vigentes.
52

Implementação de regras de negócio  que são oriundas de legislações, exemplo:

  • Tratamento de Impostos;
  • Obrigação fiscal / arquivo a entregar ao governo/fisco;
  • Um processo do produto que possui regra de legislação e esta regra foi alterada por meio de legislação, emenda constitucional, ato cotepe.
53Melhorias em desenvolvimentos de CAT017, utilizando o mesmo processo de CAT014. 
CAT039 / CAT093 / CAT101 – Equipe de ATENDIMENTO
80O atendimento deve deixar claro para o cliente que as melhorias e legislações serão feitas somente no último pacote. Versões/produtos descontinuados/expirados não serão considerados. (pode entrar em conflito com o discurso do atendimento onde é informado que alguns desenvolvimentos são liberados duas releases anteriores.)
81Quando o produto atende uma solicitação do cliente de uma outra forma, o suporte deve enfatizar que o produto já trata a solicitação. Caso o cliente insista, categorizar como CAT014.
82

Cliente parado . O suporte, se necessário, buscará apoio na manutenção ou inovação para  restabelecer a operação do cliente. Posteriormente o chamado deverá ser categorizado  para que seja dada a solução definitiva.

83

O atendimento deve evidenciar a não conformidade do cliente, simulando o reportado internamente. Ou quando não for possivel evidenciar a FNC, a mesma deve encaminhada para a manutenção com o check-list de item não simulado preenchido e com os anexos necessários para analises.




TRANSFERÊNCIA PARA INOVAÇÃO
Informe o código do item escolhido do check list:30
Justificativa da escolha do check list 

Cliente solicita nova atualização quando altera cadastro de itens.

 Dificuldade do cliente / impacto na operação

Garantia de informações cadastrais do item replicadas para o contrato de compras.

 Alternativas sugeridasAlteração manual dos itens de contrato de compras.
 Descrição da proposta de implementação

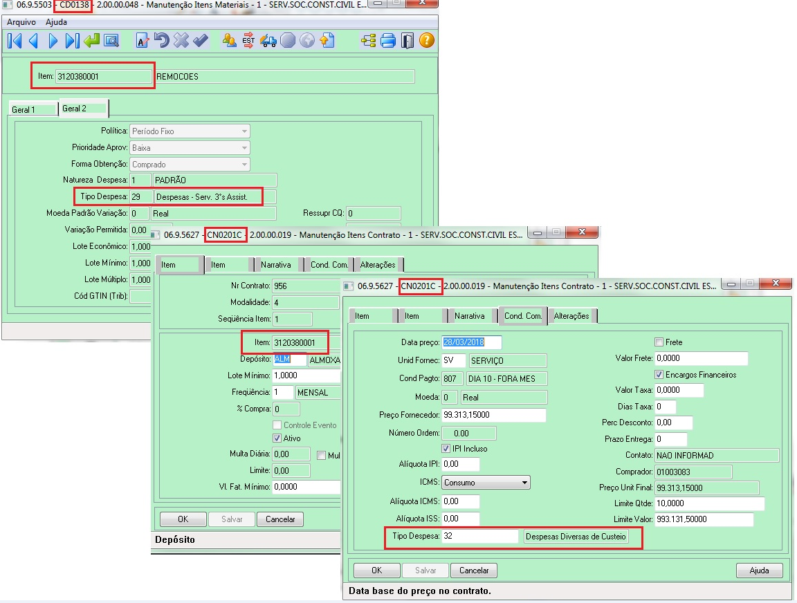
Alterar tela CD0138 para quando for alterado o tipo de despesa do item, replicar para demais módulos que utilizem a informação, como por exemplo: contrato de compras.



 Outros clientes/chamados que já solicitaram a mesma funcionalidade: 

Não há.




Posicionamento Inovação
A sugestão de melhoria será implementada?
  • Sim
  • Não
Em caso de SIM, qual release será expedida:<informar em qual release será expedida a melhoria>
Em caso de NÃO, qual o motivo da não implementação:<informar o motivo da não implementação para que o atendimento passar aos demais clientes que solicitarem a mesma melhoria >




Rejeição para o Atendimento
Código da classificação<Informar o código da classificação conforme check lista, que o chamado deveria ser classificado>
Justificar o motivo da rejeição<Detalhar o motivo da rejeição e a justificativa da escolha de uma nova classificação>