
No estado do Amazonas, que engloba Manaus, a regulamentação para emissão de Nota Fiscal de Serviço Eletrônica (NFSe) e Nota Fiscal de Consumidor Eletrônica (NFCe) é estabelecida pela Secretaria de Estado da Fazenda (SEFAZ).
Já a emissão de Nota Fiscal de Consumidor Eletrônica (NFCe) é obrigatória para estabelecimentos que realizam vendas diretas a consumidores finais, exceto em situações específicas que exigem a emissão da Nota Fiscal Eletrônica (NF-e).
1. Tela de Consulta Geral, obtemos informações sobre as contas em aberto, criadas por clientes que chegaram sem agendamento prévio (os chamados "Walk-in"). Nessa tela, é possível obter os seguintes dados:

2. A tela a seguir que é a do VHF Caixa, temos as seguinte informações:

3. Ao clicar em "Lançar" abrirá a tela a seguir que contem as seguintes informações:

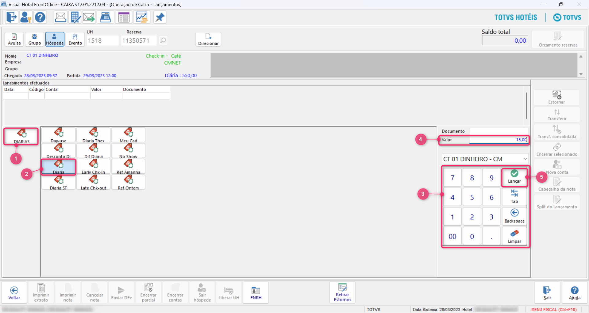
4. Apos selecionar o serviço, abrirá a seguinte tela com as informações:

5. Após escolher a categoria do serviço, preencher o valor e clicar em lançar.


6. Encerramento da conta(Tela Encerrar Contas).

7. Após "Lançar" o sistema irá gerar a impressão da nota.

8. Gerando a NFCe (Nota Fiscal de Consumidor eletrônica) .

9. Aguarde o processamento da reserva.

1. Acesso ao painel Dualita.


O envio da nota fiscal NFCe é realizado automaticamente, dispensando a necessidade de envio manual. (1)

Para melhor identificação do status da operação, foi desenvolvido um esquema de cores com três cores principais e outras para alertas e avisos de status. As três cores principais são utilizadas para indicar diferentes estados da operação, enquanto as cores de alerta e aviso são usadas para informar sobre situações específicas que exigem atenção imediata.

O DocFiscAll Brasil é o site que permite a visualização de contas, oferecendo diversas funcionalidades úteis, tais como a consulta da situação das notas fiscais e o status das emissões. Além disso, a ferramenta permite detalhar a situação das notas enviadas por e-mail e outras informações relevantes.
1. Para realizar a conferência do lançamento da nota fiscal (NFC-e) usando o Docfiscall Web.
Pode-se verificar no portal do DocFiscAll as seguintes informações:

2. Conforme os detalhes da conta, é possível observar que foi autorizada.

