
No estado do Amazonas, que engloba Manaus, a regulamentação para emissão de Nota Fiscal de Serviço Eletrônica (NFSe) e Nota Fiscal de Consumidor Eletrônica (NFCe) é estabelecida pela Secretaria de Estado da Fazenda (SEFAZ).
A emissão de Nota Fiscal de Serviço Eletrônica (NFSe) é realizada quando um serviço e prestado a um CNPJ Cadastro Nacional de Pessoa jurídica.
1. Tela de Consulta Geral, obtemos as informações de todas conta em aberta criadas, por exemplo pelo o Walk-in. Onde temos as seguintes informações:
(3) Clicar no botão para acessar o “VHF Caixa” com os dados do cliente selecionando.

2. Já na tela a seguir, do VHF Caixa, temos as seguinte informações:

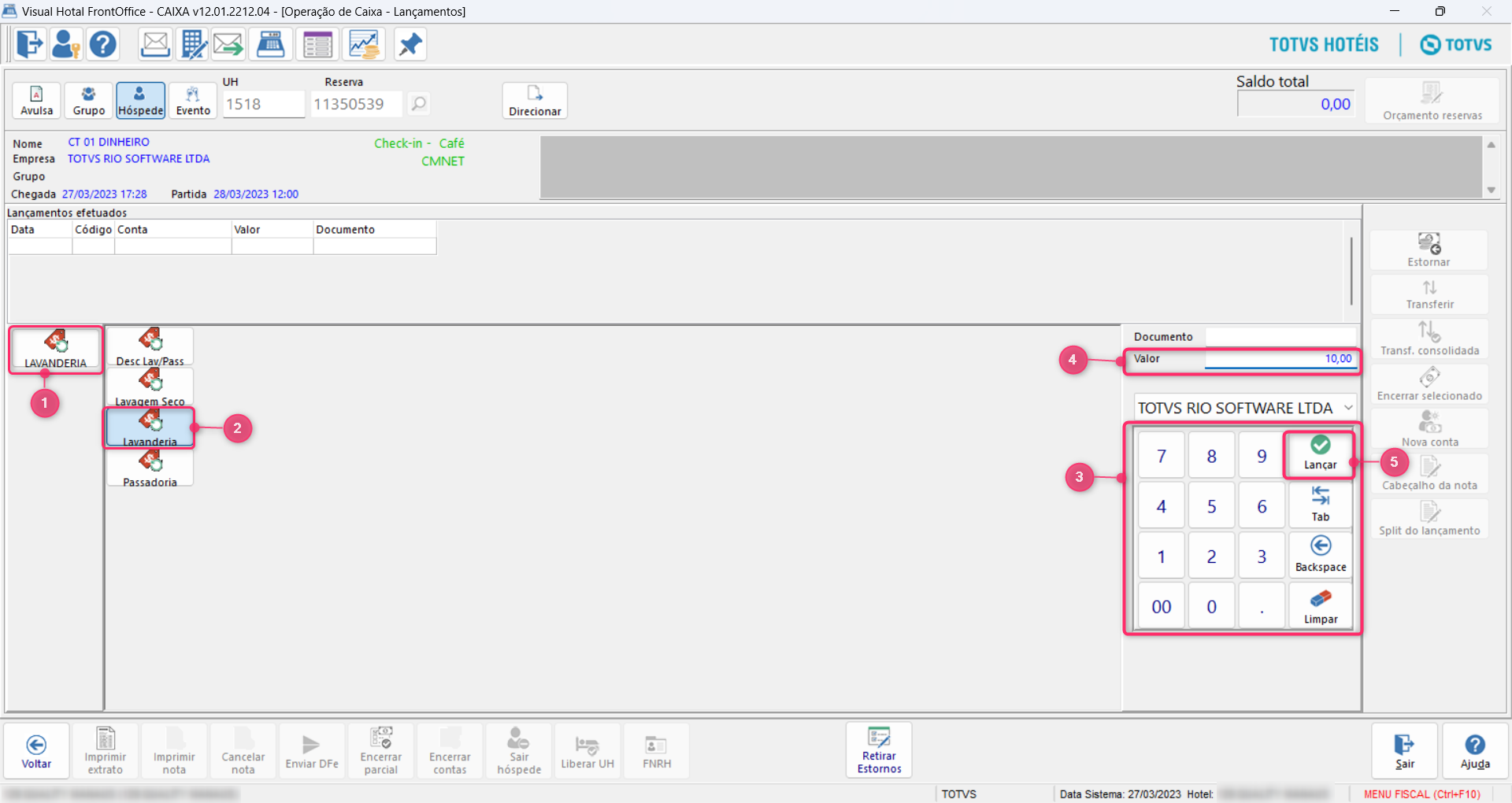
3. Ao clicar no botão "Lançar" abrirá informações com os tipos de serviços:
(1) Você pode visualizar todos os tipos de serviços disponíveis.

4. Ao escolher o serviço abrirá a tela onde pode-se visualizar as informações:
(4) Campo de confirmação do valor.
(5) Botão para lançar valor de custo do serviço.

5. Após lançar o valor.

6. Após clicar no botão "Encerrar contas".


7. Na tela "Encerrar Contas".




1. Acesso ao painel Dualita.
1. Ao localizarmos os dados enviados (1), podemos verificar o status com base na cor correspondente.
2. Selecione, clique com o botão direito do mouse e clique em “Enviar”. (2)
3. Após ser enviada a mesma ira ficar da cor amarela. (3)
Para melhor identificação do status da operação, foi desenvolvido um esquema de cores com três cores principais e outras para alertas e avisos de status. As três cores principais são utilizadas para indicar diferentes estados da operação, enquanto as cores de alerta e aviso são usadas para informar sobre situações específicas que exigem atenção imediata.
O DocFiscAll Brasil é o site que permite a visualização de contas, oferecendo diversas funcionalidades úteis, tais como a consulta da situação das notas fiscais e o status das emissões. Além disso, a ferramenta permite detalhar a situação das notas enviadas por e-mail e outras informações relevantes.
1. Para realizar a conferência do lançamento da nota fiscal de serviço eletrônico (NFSe) é usando o Docfiscall Web.
Ao acessar o portal DocFiscAll Web pode-se verificar as seguintes informações:
2. Conforme os detalhes da conta, é possível observar que ela foi autorizada pelo Órgão competente.
1. Voltando ao VHF.


2. Voce pode visualizar o status da conta (2) e verificar que a mesma foi enviada e emitida(Cor verde).
