01. DATOS GENERALES
| Producto | |
|---|
| Línea de producto: | |
|---|
| Segmento: | |
|---|
| Módulo: | USABILIDAD |
|---|
| Función: | | Rutina | Nombre |
|---|
| VEIXA001 | Entrada por compra |
|
|---|
| País: | PARAGUAY |
|---|
| Ticket: |
|
|---|
| Requisito/Story/Issue (informe el requisito vinculado): | DMICAS-809 |
|---|
02. SITUACIÓN/REQUISITO
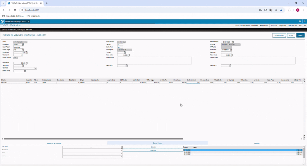
Se detecto la necesidad de que a rutina Entrada por compra (VEIXA001) se adecue y esté localizada para el DMS PARAGUAY.
03. SOLUCIÓN
Se ajusto la rutina Entrada por compra (VEIXA001) para que esté adecuada y localizada para el DMS PARAGUAY.
04. INFORMACIÓN ADICIONAL
| Paquetes creados: | Liberación pendiente |
|---|
05. ASUNTOS RELACIONADOS