01. DADOS GERAIS
| Produto: | TOTVS Moda |
|---|---|
| Segmento: | Varejo |
| Módulo: | Moda - Fiscal |
| Função: | ADMFM099 - Envio de email utilizando SMTP Amazon |
| País: | Brasil |
| Ticket: | 20756841 |
| Requisito/Story/Issue (informe o requisito relacionado) : |
02. SITUAÇÃO/REQUISITO
Ser possível realizar o envio de emails utilizando endereço do provedor Amazon com SMTP auxiliar.
03. SOLUÇÃO
Foram realizados internamente os ajustes necessários para que fosse possível após a configuração do endereço de e-mail, SMTP, porta, SMTP auxiliar com usuário e senha e etc no componente ADMFM099 para o provedor Amazon, realizar o envio de emails corretamente através de nossa API e emails.
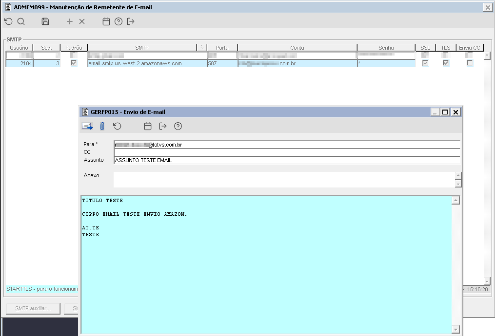
Imagem 1 - Demonstração do teste de envio de email pelo ADMFM099.
Imagem 2 - Demonstração da configuração do SMTP auxiliar do provedor Amazon para teste de envio de email pelo ADMFM099.
Imagem 3 - Demonstração do email recebido corretamente.
Imagem 4 - Demonstração do teste de envio de email com o PDF da NF em anexo pelo FISFP093 utilizando os dados do endereço de email do provedor Amazon.
Imagem51 - Demonstração do email recebido corretamente com os arquivos da NF.
04. DEMAIS INFORMAÇÕES
Também foram realizados teste e o envio de emails pode ser realizado utilizando o provedor Amazon pelo Virtual Report (DICFM001).




