Páginas filhas
  • DT Recebimentos pelo componente FCRFP190


01. DADOS GERAIS

Produto:

TOTVS Moda

Segmento:

Varejo

Módulo:

Moda - Financeiro

Função:FCRFP190 - Recebimentos pelo componente FCRFP190
País:Brasil
Requisito/Story/Issue (informe o requisito relacionado) :

DVAFIS-15806DVAFIS-16750


02. SITUAÇÃO/REQUISITO

Realizar corretamente o recebimento das faturas no componente FCRFP190 através dos diversos tipos de documentos disponíveis para realização do recebimento.

03. SOLUÇÃO

Foi realizada a implementação do recebimento de forma Total ou Parcial com todos os tipos de documentos disponíveis conforme abaixo, para recebimento das faturas do respectivo Cliente selecionado no filtro. Também implementado o botão Isentar juros no qual é possível realizar o abatimento dos juros incidentes sobre a fatura no qual o recebimento estará sendo realizado.


Nos casos em que o recebimento apenas em Dinheiro ou juntamente com outro tipo de documento gera Troco, quando o valor do Troco for menor que o valor em Dinheiro, tanto na liquidação quanto na conta, o documento Troco não é demonstrado. Já quando o valor de Troco for maior do que o valor em Dinheiro, constará na liquidação e na conta apenas o valor do Troco e o outro tipo de documento utilizado.


Imagem 1 - Demonstração do recebimento efetuado com sucesso.

Imagem 2 - Demonstração da fatura em questão baixada com o documento Dinheiro e a movimentação na conta de caixa usuário utilizada do recebimento.

Imagem 3 - Recebimento efetuado em Dinheiro com Troco. 

Imagem 4 - Demonstração da liquidação gerada contendo apenas o recebimento total da fatura em Dinheiro sem o Troco.

Imagem 5 - Demonstração da movimentação na conta de caixa usuário utilizada do recebimento com o documento Dinheiro e possuindo Troco, demonstrando apenas o recebimento em Dinheiro.

Conforme mencionado, nos casos em que o recebimento em Dinheiro juntamente com o Cheque gera Troco, quando o valor do Troco for menor que o valor em Dinheiro, tanto na liquidação quanto na conta, o documento Troco não é demonstrado. Já quando o valor de Troco for maior do que o valor em Dinheiro, constará na liquidação e na conta apenas o valor do Troco e o Cheque.


Imagem 1 - Demonstração do recebimento efetuado com sucesso.

Imagem 2 - Demonstração da liquidação gerada contendo o recebimento total da fatura em Cheque.

Imagem 3 - Recebimento efetuado em Cheque com Troco. 

Imagem 4 - Demonstração da liquidação gerada contendo o recebimento total da fatura em Cheque e Troco.

Imagem 5 - Demonstração da movimentação na conta de caixa usuário utilizada do recebimento com o documento Cheque e possuindo Troco.

Imagem 6 - Demonstração da liquidação gerada contendo o recebimento total da fatura em Dinheiro e Cheque contendo Troco devido a ter sido maior do que o valor recebido em Dinheiro.

Imagem 7 - Exemplo de movimentação na conta de caixa usuário utilizada do recebimento com o documento Dinheiro e Cheque, possuindo Troco, demonstrando apenas o Cheque e o Troco.

Imagem 8 - Demonstração da liquidação gerada contendo o recebimento total da fatura em Dinheiro e Cheque sem conter Troco devido a ter sido menor do que o valor recebido em Dinheiro.

Imagem 9 - Exemplo de movimentação na conta de caixa usuário utilizada do recebimento com o documento Dinheiro e Cheque, possuindo Troco, demonstrando apenas o Cheque e o Dinheiro.

Imagem 1 - Demonstração do recebimento total efetuado em Cartão de crédito e Débito.

Imagem 2 - Demonstração da liquidação gerada contendo o recebimento total da fatura em Cartão de crédito (Parcelado em 2 vezes) e Cartão de débito.

Imagem 3 - Demonstração da fatura em aberto para a operadora de crédito, sendo a primeira parcela do Cartão de crédito contendo os dados de autorização e NSU. 

Imagem 4 - Demonstração da fatura em aberto para a operadora de crédito, sendo a primeira parcela do Cartão de crédito contendo os dados de autorização e NSU. 

Imagem 5 - Demonstração da fatura em aberto para a operadora de crédito, sendo a segunda parcela do Cartão de crédito contendo os dados de autorização e NSU. 

Imagem 1 - Demonstração da liquidação gerada contendo o recebimento total da fatura em TEF (Cartão de Débito).

Imagem 2 - Demonstração da fatura em aberto para a operadora do TEF, contendo os dados de autorização e NSU. 

Imagem 3 - Demonstração da liquidação gerada contendo o recebimento total da fatura em TEF (Cartão de Crédito parcelado em 5 vezes).

Imagem 4 - Demonstração da fatura em aberto para a operadora do TEF, contendo os dados de autorização e NSU para cada parcela. 

Imagem 5 - Demonstração do recebimento total efetuado em 2 TEFs.

Imagem 6 - Demonstração da liquidação gerada contendo o recebimento total da fatura em 2 TEFs (Cartão de Crédito parcelado em 2 vezes e 1 Cartão de débito).

Imagem 7 - Demonstração da fatura em aberto para a operadora do TEF, contendo os dados de autorização e NSU para cada parcela. 

Imagem 8 - Demonstração da fatura em aberto para a operadora do TEF, contendo os dados de autorização e NSU para cada parcela. 

Imagem 9 - Demonstração da fatura em aberto para a operadora do TEF, contendo os dados de autorização e NSU. 

Imagem 1 - Demonstração do parâmetro TP_CREDEV_NF utilizado para controlar o Saldo de CREDEV com o valor 1.

Imagem 2 - Demonstração do recebimento total efetuado em CREDEV.

Imagem 3 - Demonstração da liquidação gerada contendo o recebimento total da fatura em CREDEV.

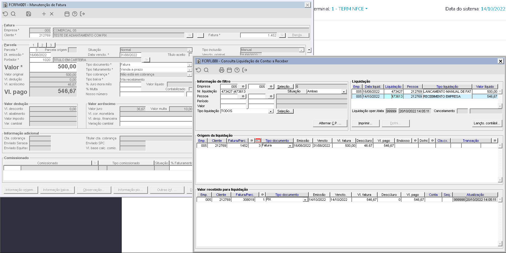
Imagem 1 -  Demonstração do recebimento total efetuado em Adiantamento.

Imagem 2 - Demonstração da liquidação gerada contendo o recebimento total da fatura com Adiantamento.

Imagem 3 - Exemplo de movimentação na conta de caixa usuário utilizada do recebimento com o documento Adiantamento.

Recebimento realizado via Carteira Digital em PIX, com o parâmetro IN_GERA_PIX_ABERTO com o valor 1, ou seja, para realizar a geração da fatura do PIX em aberto.


Imagem 1 - Demonstração do recebimento total efetuado em Carteira Digital PIX.

Imagem 2 - Demonstração da liquidação gerada contendo o recebimento total da fatura em PIX e com a fatura do PIX em aberto.

Imagem 3 - Demonstração das informações do PIX na fatura do tipo de documento PIX que é gerada em aberto.


Recebimento realizado via Carteira Digital em PIX, com o parâmetro IN_GERA_PIX_ABERTO com o valor 0, ou seja, para realizar a geração da fatura do PIX já baixada. Nesse caso apenas, quando o PIX já é gerado baixado há a movimentação na conta de banco, vinculada ao documento PIX no componente GERFL039.


Imagem 4 - Demonstração do recebimento total efetuado em Carteira Digital PIX.

Imagem 5 - Demonstração da liquidação gerada contendo o recebimento total da fatura em PIX e com a fatura do PIX já baixada.

Imagem 6 - Demonstração da movimentação do recebimento em PIX já baixado, na conta de banco vinculado ao documento PIX no GERFL039.


Para o recebimento realizado via Carteira Digital em PICPAY, o mesmo sempre será gerado em aberto para posterior baixa.

Realizando o recebimento com Adiantamento Carteira Digital via PIX, o sistema validará também para a geração da fatura do PIX o parâmetro IN_GERA_PIX_ABERTO (ADMFM013) e estando com o valor 1 a fatura do documento de recebimento PIX, será gerada em aberto, já estando o parâmetro com o valor 0 a fatura do documento de recebimento PIX será gerada já baixada.

Para o recebimento realizado com Adiantamento Carteira Digital em PICPAY, o mesmo sempre será gerado em aberto para posterior baixa.

Após utilizar o recebimento com Adiantamento Carteira Digital via PIX ou PICPAY, posteriormente é necessário efetuar a verificação do pagamento pelo componente GERFC014 através do botão Verificar pagamento. Dessa forma, a fatura em questão recebida com o tipo de documento Adiantamento Carteira Digital é baixada e não constará mais no componente FCRFP190.

Imagem 1 - Demonstração do recebimento total efetuado em Adiantamento Carteira Digital (PIX).

Imagem 2 - Demonstração da validação apresentada na seleção novamente da mesma fatura.

Imagem 3 - Demonstração da verificação de pagamento do PIX realizada.

Imagem 4 - Demonstração da liquidação gerada contendo o recebimento total da fatura em Adiantamento Carteira Digital (PIX) e com a fatura do PIX em aberto.

No botão Isentar juros é possível realizar o abatimento total ou parcial dos juros/multas incidentes de fatura em fatura que está em foco (Parâmetro TP_ISENCAO_ACRESCIMOS configurado com o valor 0)  ou sobre a somatória total de todas as faturas selecionadas (Parâmetro TP_ISENCAO_ACRESCIMOS configurado com o valor 1), no qual o recebimento estará sendo realizado.

A isenção dos juros/multas poderá ser feita de 3 maneiras, sendo para o Cliente, Empresa ou Isenta.

Caso o parâmetro TP_ISENCAO_ACRESCIMOS estiver configurado com o valor 1 a opção Isenta somente irá ser disponibilizada para uso se a restrição ISENTA_JURO_MULTA (Componente ADMFM024) estiver liberada para o usuário.

Ao selecionar a opção Cliente será gerado automaticamente, uma nova fatura em aberto para a pessoa do Cliente com o valor de juros/multas abatidos, sobre a fatura recebida anteriormente no componente FCRFP190.

Ao selecionar a opção Empresa, será gerado automaticamente, uma nova fatura em aberto para a pessoa da Empresa com o valor de juros/multas abatidos, sobre a fatura recebida anteriormente no componente FCRFP190.

Ao selecionar a opção Isenta, o valor de juros/multas serão apenas abatidos sobre a fatura recebida anteriormente no componente FCRFP190, sem que haja a geração automática de uma nova fatura.

Primeiramente o exemplo abaixo foi realizado com o parâmetro  TP_ISENCAO_ACRESCIMOS configurado com o valor 0.

Imagem 1 - Demonstração da fatura utilizada como exemplo no recebimento em atraso para geração de juros/multas.

Imagem 2 - Demonstração do preenchimento dos valores de isenção de juros/multas e como o cálculo dos respectivos valores são realizados.

Imagem 3 - Demonstração da opção selecionada para isenção de juros/multas.

Imagem 4 - Demonstração da liquidação do tipo "Recebimento empresa" gerada com a nova fatura em aberto com os valores de juros/multas contra a pessoa do "Cliente".

Imagem 5 - Demonstração das informações geradas na nova fatura em aberto para o "Cliente" com os valores de juros/multas. 

Imagem 6 - Demonstração da opção selecionada para isenção de juros/multas.

Imagem 7 - Demonstração da liquidação do tipo "Recebimento empresa" gerada com a nova fatura em aberto com os valores de juros/multas contra a pessoa da "Empresa".

Imagem 8 - Demonstração das informações geradas na nova fatura em aberto para o "Empresa" com os valores de juros/multas.

Imagem 9 - Demonstração da opção selecionada para isenção de juros/multas.

Imagem 10 - Demonstração da liquidação do tipo "Recebimento empresa" gerada sem nenhuma nova fatura em aberto.


Já no exemplo abaixo o mesmo foi realizado com o parâmetro  TP_ISENCAO_ACRESCIMOS configurado com o valor 1.

Imagem 11 - Demonstração da opção selecionada para isenção de juros/multas.

Imagem 12 - Demonstração da liquidação do tipo "Recebimento empresa" gerada com as novas faturas em aberto com os valores de juros/multas contra a pessoa do "Cliente".

Imagem 13 - Demonstração da opção selecionada para isenção de juros/multas.

Imagem 14 - Demonstração da liquidação do tipo "Recebimento empresa" gerada com as novas faturas em aberto com os valores de juros/multas contra a pessoa da "Empresa".

Imagem 15 - Demonstração da opção selecionada para isenção de juros/multas.

Imagem 16 - Demonstração da liquidação do tipo "Recebimento empresa" gerada sem nenhuma nova fatura em aberto.

No botão Desconto é possível lançar desconto no recebimento da fatura que está em foco. É necessário a liberação do parâmetro empresa "IN_RECEB_DESCTO_FAT" para faturas que não estão vencidas e do parâmetro empresa "IN_RECEB_DESCTO_ATRASO" para faturas que estão vencidas, desde que, não possuam acréscimos.

Imagem 1 - No componente FCRFP190, realizamos o recebimento de uma fatura utilizando o botão "Desconto" para atribuir um desconto na fatura durante o recebimento.

Imagem 2 - No componente FCRFC076, temos o detalhamento da liquidação gerada, em destaque o desconto aplicado na fatura. 

Imagem 3 - No componente FCRFM001, temos o detalhamento da fatura recebida.

05. ASSUNTOS RELACIONADOS