01. DADOS GERAIS
| Produto: | TOTVS Moda |
|---|---|
| Segmento: | Varejo |
| Módulo: | Pedido de venda |
| Função: | Lote do item do pedido de venda |
| País: | Brasil |
| Requisito/Story/Issue (informe o requisito relacionado) : |
02. SITUAÇÃO/REQUISITO
Mostrar o item de lote mesmo quando já estiver relacionado a outro orçamento.
03. SOLUÇÃO
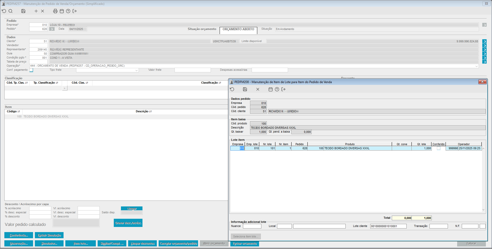
Ao relacionar um item de lote pelo pedido de venda PEDFM257 utilizando o componente PEDFL274, em que o item já esteja relacionado a outro pedido do tipo Orçamento, deverá mostrar o item de lote já relacionado ao pedido anterior.
Para validar se o pedido é de orçamento será verificado o parâmetro "CD_OPERACAO_PEDIDO_ORC".
Imagem 1 - Acima vemos como exemplo o lote 101 item 1 relacionado ao pedido 628 que é operação de orçamento.
Imagem 2 - Acima vemos a criação de um novo pedido, ao chamar o componente de seleção de item de lote, foi verificado que o lote 101 item 1 já estava relacionado ao pedido da imagem 1. mas como este é de orçamento, o lote 101 item 1 foi mostrado e permitido relacionar normalmente.

