01. DADOS GERAIS
| Produto: | TOTVS Moda |
|---|---|
| Segmento: | Varejo |
| Módulo: | Fiscal |
| Função: | Permitir no FISFP092 zerar os créditos utilizados em um período específico de PIS e COFINS |
| País: | Brasil |
| Requisito/Story/Issue (informe o requisito relacionado) : |
02. SITUAÇÃO/REQUISITO
O componente FISFP092 não permite que o usuário deixe de utilizar o crédito do mês dos impostos PIS e COFINS quando o tipo de regime não é de caixa.
03. SOLUÇÃO
Nova Funcionalidade: Opção para Não Utilizar Crédito de PIS/COFINS no Mês
Foi implementado o novo campo "Não utiliza crédito do mês" no componente FISFP092.
- Regra de Habilitação: Este campo ficará visível e habilitado apenas para empresas cujo tipo de regime tributário não seja "Regime de Caixa".
Abaixo, detalhamos o comportamento do sistema com base na seleção deste novo campo.
Cenário 1: O campo "Não utiliza crédito do mês" está MARCADO
Neste caso, o sistema não fará o aproveitamento dos créditos de PIS e COFINS apurados dentro do mês.
- Cálculo (Botão "Calcular"): O sistema não considerará os valores de crédito de PIS e COFINS do período e será refeito o saldo que for utilizado e demonstrado no FISFM105.
- Gravação (Botão "Gravar"): Os valores dos créditos serão gravados como zero.
- Impressão (Relatório FISFC017): Os valores dos créditos de PIS e COFINS serão impressos como zero.
- Geração do EFD Contribuições (FISFP161):
- Registros M100 e M500:
- Campo 13: Será gerado com valor
1. - Campo 14: Será gerado com valor
0.
- Campo 13: Será gerado com valor
- Registros M200 e M600:
- Campo 03: Será gerado com valor
0.
- Campo 03: Será gerado com valor
- Registros M100 e M500:
Cenário 2: O campo "Não utiliza crédito do mês" está DESMARCADO
Neste caso, o sistema seguirá o comportamento padrão, aproveitando os créditos de PIS e COFINS apurados no mês.
- Cálculo (Botão "Calcular"): O sistema utilizará normalmente os créditos de PIS e COFINS do período e será refeito o saldo que for utilizado e demonstrado no FISFM105.
- Gravação (Botão "Gravar"): Os valores calculados para os créditos serão gravados.
- Impressão (Relatório FISFC017): Os valores apurados dos créditos de PIS e COFINS serão demonstrados no relatório.
- Geração do EFD Contribuições (FISFP161):
- Registros M100 e M500:
- Campo 13: Será gerado com valor
0. - Campo 14: Demonstrará o valor do crédito apurado.
- Campo 13: Será gerado com valor
- Registros M200 e M600:
- Campo 03: Demonstrará o valor do crédito a ser descontado.
- Registros M100 e M500:
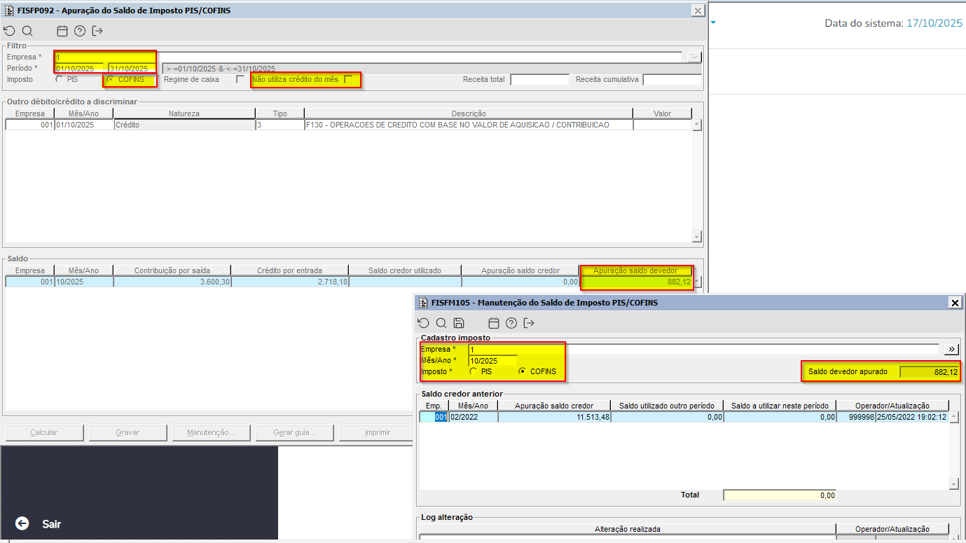
Imagem 01 - Demonstração: Cálculo Padrão de Crédito no FISFP092
Este cenário demonstra o comportamento padrão do sistema para apuração de PIS e COFINS, com o aproveitamento dos créditos fiscais do período.
1. Condições Iniciais:
- Componente: FISFP092 - Apuração do Saldo de Imposto/PIS/COFINS
- Período de Apuração: 01/10/2025 a 31/10/2025
- Impostos Selecionados: PIS e COFINS
- Parâmetros:
- O checkbox "Regime de Caixa" esta desmarcado.
- O checkbox "Não utiliza crédito do mês" esta desmarcado.
2. Ação Executada:
- O usuário aciona o botão "Calcular".
3. Resultado Esperado:
- O sistema processa a apuração e, no quadro "Saldo", exibe os valores correspondentes ao "Crédito por entrada" para PIS e COFINS, confirmando que o crédito do mês foi devidamente calculado e considerado na apuração.
Imagem 02 - Demonstração no FISFM105 de Manutenção do Saldo de Imposto PIS/COFINS, utilizando o checkbox desmarcado "Não utiliza crédito do mês" para o Imposto "COFINS".
Imagem 03 - Demonstração no FISFM105 de Manutenção do Saldo de Imposto PIS/COFINS, utilizando o checkbox desmarcado "Não utiliza crédito do mês" para o Imposto "PIS".
Imagem 04 - Demonstração: Cálculo Padrão de Crédito no FISFP092
Este cenário demonstra o comportamento padrão do sistema para apuração de PIS e COFINS, com o aproveitamento dos créditos fiscais do período.
1. Condições Iniciais:
- Componente: FISFP092 - Apuração do Saldo de Imposto/PIS/COFINS
- Período de Apuração: 01/10/2025 a 31/10/2025
- Impostos Selecionados: PIS e COFINS
- Parâmetros:
- O checkbox "Regime de Caixa"esta desmarcado.
- O checkbox "Não utiliza crédito do mês" esta marcado.
2. Ação Executada:
- O usuário aciona o botão "Calcular".
3. Resultado Esperado:
- O sistema processa a apuração e, no quadro "Saldo", não exibe os valores correspondentes ao "Crédito por entrada" para PIS e COFINS, confirmando que o crédito do mês foi zerado e considerado na apuração.
Imagem 05 - Demonstração no FISFM105 de Manutenção do Saldo de Imposto PIS/COFINS, utilizando o checkbox marcado "Não utiliza crédito do mês" para o Imposto "COFINS".
Imagem 06 - Demonstração no FISFM105 de Manutenção do Saldo de Imposto PIS/COFINS, utilizando o checkbox marcado "Não utiliza crédito do mês" para o Imposto "PIS".
Imagem 07 - Demonstração do FISFM105 competência 12/2025 mostrando o valor da apuração do saldo credor da competência anterior(11/2025).
Imagem 08 - Demonstração do relatório de Registro de Apuração do COFINS e do PIS para o período 01/10/2025 a 31/10/2025 com a apuração gravada para considerar o crédito do mês.
Imagem 09 - Demonstração do relatório de Registro de Apuração do COFINS e do PIS para o período 01/10/2025 a 31/10/2025 com a apuração gravada para não considerar o crédito do mês.
Imagem 10 - Demonstração do FISFP161 de Geração da Escrita Fiscal Digital - Contribuições para a competência 10/2025, mostrando os campos gerados no arquivo de envio utilizando na geração para não considerar o crédito no mês.
Imagem 11 - Demonstração do FISFP161 de Geração da Escrita Fiscal Digital - Contribuições para a competência 10/2025, mostrando os campos gerados no arquivo de envio utilizando na geração para considerar o crédito no mês.










