01. DADOS GERAIS

Produto:

TOTVS Varejo Supermercados

Linha de Produto:

Supermercados - Linha Consinco

Segmento:

Varejo

Tipo de Documento:

Inovação

Módulo:LOJA
Caminho: Loja > Consulta > Consulta de Produtos
Função:

CONSULTA DE INFORMAÇÕES SOBRE PRODUTOS - MAX0031

País:Brasil
Requisito/Story/Issue (informe o requisito relacionado) :DSUPESTRUT-19685

02. SITUAÇÃO/REQUISITO

Foi identificada a necessidade de implementar permissões através da aplicação Permissões nas Chaves de Aplicação - GLSGMPERM03 para que as colunas de Margem da tabela Preços possam ser visualizadas na aplicação Consulta de Produtos - MAX0031.

03. SOLUÇÃO

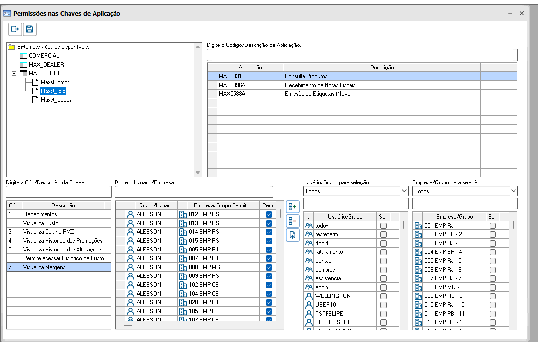
Foi criada nova chave de permissão para a aplicação Consulta de Produtos - MAX0031 para configurar a nova permissão para visualizar as colunas de Margem na tabela de Preços. A nova chave será Visualiza Margens.

As permissões já inseridas para os usuários, na permissão especial 1 (Simula Preços) da aplicação Consulta de Produtos - MAX0031, serão transferidas para esta nova chave de permissão.

Imagem 1 - Execução da aplicação Permissões nas Chaves de Aplicação GLSGMPERM03 para exibir a nova chave de permissão criada.


Implementa nova opção Visualiza Margens no menu de Permissões, para que ali possa ser informado quais usuários poderão ter as colunas de Margem visíveis na aplicação.

Imagem 2 - Execução da aplicação Consulta de Produtos - MAX0031 e a exibição da nova opção na janela popup de permissões Visualiza Margens.


Imagem 3 - Execução da aplicação Consulta de Produtos - MAX0031 e exibição da dialog de Controle de Permissões para a nova chave de permissão criada.


Foi alterado o tratamento onde era verificado se o usuário tinha a permissão especial (Simula Preços) para ocultar as colunas de Margem, para verificar se tem a permissão de Visualiza Margens, para mostrar ou ocultar as colunas.

05. REQUISITOS DE VERSÃO

Se estiver na versão 25.07, atualize para o Service Pack 25.07.059 ou superior.

Se estiver na versão 26.01, atualize para o Service Pack 26.01.005 ou superior.

06. DOCUMENTOS RELACIONADOS

             DOCUMENTO(S) DE REFERÊNCIA