01. DADOS GERAIS
| Produto: | TOTVS Moda |
|---|---|
| Segmento: | Varejo |
| Módulo: | Fiscal |
| Função: | Incluir ao Gerar NF as tags "gTribRegular" dos impostos IBS e CBS |
| País: | Brasil |
| Requisito/Story/Issue (informe o requisito relacionado) : |
02. SITUAÇÃO/REQUISITO
Necessidade:
Ter no sistema no componente FISFM087, novos campos para indicar uma CST específica sempre que a CST dos impostos IBS (44) e CBS (45) for igual a 550. Além disso, é necessário que, nessas situações, o sistema gere no XML da Nota Fiscal as tags "gTribRegular" e seus elementos dependentes.
03. SOLUÇÃO
Implementação no componente FISFM087:
Quando a CST for igual a 550, um dos checkboxes "Isento" ou "Outro" estiver selecionado e os impostos forem IBS (44) ou CBS (45), será habilitado um novo quadro "Configuração Adicional" com os campos "CST", "Class. trib." e "Alíquota".
Além disso, o sistema não permitirá a inclusão de alíquota no quadro "Configuração do Imposto a Calcular".
Imagem 01 - Demonstração no FISFM087:
Realizar a manutenção de uma nova regra fiscal (regra 2073) para os impostos IBS (44) e CBS (45), com CST 550. Ao tentar salvar sem incluir a configuração adicional obrigatória, o sistema retorna a seguinte mensagem:
"Para os impostos IBS e CBS com CST 550 é necessário configurar a tributação regular!".
Imagem 02 - Demonstração no FISFM087:
Realizar a manutenção de uma nova regra fiscal (regra 2073) para os impostos IBS (44) e CBS (45), com CST 550. Ao tentar salvar com o campo "Aliq" preenchida na CST 550, o sistema retorna a seguinte mensagem:
"Não é permitido informar alíquota para IBS / CBS quando a CST for 550 - Suspensão.".
Imagem 03 - Demonstração no FISFM087:
Realize a manutenção de uma nova regra fiscal (regra 2073) para os impostos IBS (44) e CBS (45), utilizando o CST 550.
Preencha os campos do quadro "Configuração adicional" e clique em "Gravar" para salvar os dados de CST, Classificação Tributária e Alíquota.
Imagem 04 - Demonstração de emissão de uma NFe Nº 562/81 de saída, com operação 2073 e com os impostos gerados.
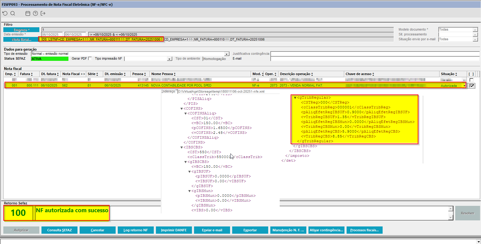
Imagem 05 - Demonstração no FISFP093 de Processamento de Nota Fiscal Eletrônica (NF-e/NFC-e), com a nota fiscal 562/81 mostrando parte do XML com as tags "gTribRegular".
Imagem 06 - Demonstração no FISFP093 do Processamento de Nota Fiscal Eletrônica (NF-e/NFC-e):
Utilizando a nota fiscal 566/81, apresentando a geração da nota por meio do componente TRAFM060. No FISFP093, está sendo exibido o trecho do XML correspondente, destacando as tags gTribRegular e o percentual da alíquota efetiva aplicado para o município.





