01. DADOS GERAIS
| Produto: | TOTVS Moda |
|---|---|
| Segmento: | Varejo |
| Módulo: | Faturamento |
| Função: | Alterações nos componentes CMPFP074 e CMPFP077 |
| País: | Brasil |
| Requisito/Story/Issue (informe o requisito relacionado) : | DVACOM-19828 |
02. SITUAÇÃO/REQUISITO
Foram solicitadas implementações nos componentes CMPFP074 e CMPFP077, possibilitando a alteração em massa da data de previsão de entrega e valor do produto no pedido.
03. SOLUÇÃO
Foi realizado a implementação no componente CMPFP074 no qual permite a alteração em massa da data de previsão de entrega, bem como realizado no componente CMPFP077 que por sua vez, permite a alteração em massa de valor do produto no pedido.
Imagem 01 - Demonstração do comportamento do componente CMPFP074, no qual realiza alterações nos pedidos selecionados, aplicando a data informada no campo "Data limite entrega".
Imagem 02 - Demonstração do comportamento do componente CMPFP077, no qual realiza alterações nos pedidos selecionados, aplicando o valor informado no campo "valor".
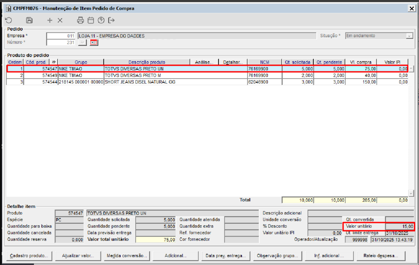
Imagem 03 - Demonstração do pedido no componente CMPFM076 após a alteração de valor.


