Visão Geral do Programa
Objetivo da rotina, como se integra com as demais rotinas do sistema, considerações gerais do programa permitindo ao cliente obter uma visão de como e quando deve ser utilizada.
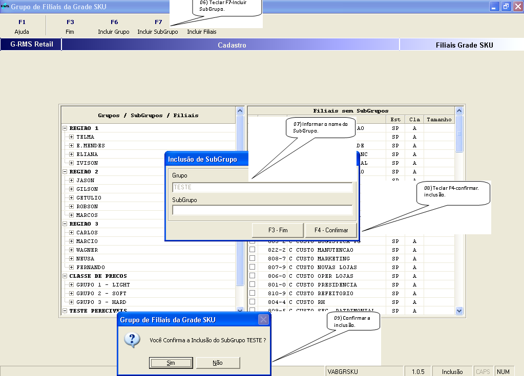
I - GRUPO DE FILIAIS
Objetivo da tela: | Agrupar as filiais que possuem as mesmas características, de forma a agilizar os processos de cadastramento de Gôndolas, Estratégias de Reposição e Oferta Centralizada. |
É possível ainda, excluir Grupos já cadastrados através da função F10-Excluir.
II- SUPPLY CHAIN
Após preencher todos os campos , teclar F4-Confirmar
Objetivo da tela: | Permitir informar condições de fornecimento diferenciadas entre CD e Filiais. |
III - MÍDIAS
No programa de Cadastro de Mídias, deverão ser cadastradas todas as mídias utilizadas pela empresa para veiculação das promoções. No momento do cadastramento deverão ser informados os percentuais (%) de acréscimo sobre o volume sugerido pelo sistema.
Este percentual deverá ser cadastrado com valores padrões, que poderão ser alterados por ocasião das inclusões das ofertas.
Descrição dos Campos
Mídia - Código da mídia
Descrição - Descrição da mídia
% Acréscimo - percentual de acréscimo que a mídia representa sobre o volume de vendas
Objetivo da tela: | Definir qual o percentual de acréscimo de vendas que cada mídia representa no período de promoções. |
- Alteração:
- Teclar F2-Alterar. É possível alterar os campos descrição e percentual de acréscimo.
- Teclar F4-Gravar, para efetivar a alteração.
- Exclusão:
- Teclar F10-Excluir, selecionar o código da mídia a ser excluída. Teclar enter e confirmar.
- Relatório:
- Teclar F5-Imprimir. O relatório mostrará todas as mídias cadastradas e seus respectivos percentuais de acréscimo.
IV - CADASTRO DE GÔNDOLAS
Objetivo da tela: | Determinar os tipos de gôndolas utilizadas pela empresa em cada loja e que são passíveis de locação. |
V – PAINEL DE CONTROLE
Foram acrescentados os campos em destaque:
Objetivo da tela: | Determinar os tipos de gôndolas utilizadas pela empresa em cada loja e que são passíveis de locação. |
VI - RECÁLCULO DO ESTOQUE PADRÃO
Objetivo da tela: | Calcular automaticamente os valores de estoque padrão, considerando as informações cadastradas no Supply Chain e na saída média das estratégias de reposição. |
01) Informar o código da filial.
02) Informar a seção, grupo e subgrupo.
03) Botão de seleção das lojas que já possuem histórico cadastrado, para cálculo do EP e SM.
04) Se preferir, pode-se informar o código do produto direto.
05) Informar a sistemática caso não tenha sido informado o produto.
06) Data base para cálculo da saída média.
07) Cobertura em “cxs”, que será acrescido ao estoque padrão.
A inclusão e cadastramento podem ser efetuadas por Filial, Seção, Grupo, SubGrupo e produto.
VII – ESTRATÉGIAS DE REPOSIÇÃO
01) Informar o código da estratégia e a descrição da estratégia.
02) Qtde de semanas ou anos para cálculo da saída média.
03) Informar se a estratégia será pela “saída média” ou pela “venda”.
04) Informar o percentual de reposição.
05) Informar o fator de ponderação de cada dia da semana .Se desejar que um dia ou mais não façam parte do cálculo, atribuir 0 (zero).
06) Informar se a estratégia será pela “saída média” ou pela “venda”.
07) Indica, em amarelo, os produtos que não possuem histórico cadastrado.
08) Meses para cálculo da saída média. Utilizando os meses, o campo “Histórico” adotará o exemplo das 52 semanas.
09) Em “Cob Adic” e “Cob Total” deverão ser informadas as coberturas em dias.
10) Informar quais semanas deverão ser expurgadas do cálculo.
11) Número das semanas a serem consideradas para cálculo da saída média ( 1 à 52). Optando por esta forma de cálculo, o campo “Histórico” adotará o período
12) Quando se inicia a semana para efeito de expurgo das vendas.
13) Qtde de semanas ou anos para cálculo da saída média.
Objetivo da tela: | Permitir a configuração diferenciada das semanas de venda para calculo da saída média na sugestão da compra. |
Após preencher todos os campos , teclar F8-Associar
As estratégias poderão ser calculadas pela Saída Média (SM) ou pela Venda (VDA).
Saída Média – Valem as vendas das semanas cadastradas, considerando o fator de ponderação por dia e os dias de venda. Serão considerados também, para cálculo da saída média, os dias sem venda, porém com estoques.
Venda – Considera o total da venda realizada no período informado, considerando o fator de ponderação de cada dia / pelos dias em que houve venda.
Para a criação destas estratégias deverão ser estabelecidas regras:
REGRAS - definem quais dias, quantas semanas e o fator de ponderação de cada dia (valor que deverá ser aplicado à venda do dia) no cálculo da saída média.
Exemplo:
Dias da Semana | Semana | Tipo | ||||||||||
Dom | Seg | Ter | Qua | Qui | Sex | Sab | 1ª | 2ª | 3ª | 4ª | Qtde | |
2 | SM | |||||||||||
0,5 | 0,2 | 0,5 | ||||||||||
2 | Vda | |||||||||||
0,5 | 0,2 | 0,5 | ||||||||||
No caso acima, serão consideradas para a sugestão as vendas das duas últimas semanas para os dias e percentuais apontados.
Para o Domingo serão as vendas dos dias 04 e 11/01, para a Segunda-Feira serão os dias 05 e 12/01 e para o Sábado os dias 03 e 10/01
Saída Média:
Domingo | Segunda | Sábado | |||||
Dia | Venda | Dia | Venda | Dia | Venda |
Somatória das vendas pelo “%” de cada dia |
Total SM = Somatória das Vendas / Total dias semana. |
04/01/04 | 180 | 05/01/04 | 110 | 03/01/04 | 200 | ||
11/01/04 | 130 | 12/01/04 | 120 | 10/01/04 | 250 | ||
Venda = 310 | Venda = 230 | Venda = 450 | |||||
310*0,50 = 155 | 230*0,20 = 46 | 450*0,50 = 225 | Total = 426 | SM = 426/6 => SM = 71 | |||
Vendas:
Domingo | Segunda | Sábado | |||||
Dia | Venda | Dia | Venda | Dia | Venda |
Somatória das vendas pelo “%” de cada dia |
Total SM = Total Somatória das Vendas |
04/01/04 | 180 | 05/01/04 | 110 | 03/01/04 | 200 | ||
11/01/04 | 130 | 12/01/04 | 120 | 10/01/04 | 250 | ||
Venda = 310 | Venda = 230 | Venda = 450 | |||||
310*0,5 = 155 | 230*0,20 = 46 | 450*0,50 = 225 | Total = 426 | SM = 426 | |||
Para o exemplo acima, devem ser consideradas para o cálculo as 2 últimas semanas, contadas a partir do primeiro dia anterior (D-1)
Desta forma, tendo o dia 14 como atual e contando 14 dias (2 semanas) para trás, a partir do dia 13, teremos os dias que serão considerados para o calculo da saída média.
Expurgos –São as semanas que deverão ser desconsideradas no cálculo da saída média. Estas semanas são contadas pelo calendário sempre de 2ª Feira a Domingo, ao contrário da contagem das semanas de venda da saída média, que são contados cronologicamente.
Exemplo:
No exemplo acima, para a segunda semana de expurgo seria considerado o período de 5 a 11/01/04.
VIII – LOCAÇÃO DE GÔNDOLAS
Objetivo da tela: | Permitir o controle do abastecimento das gôndolas locadas a fornecedores, fazendo com que estas se mantenham sempre abastecidas no período acordado. |
IX –PLANEJAMENTO DE PROMOÇÕES
Objetivo: Utilizar dados históricos de promoções para planejar o abastecimento das lojas no período de promoção futura.
No momento da criação de uma nova oferta, no Módulo de Oferta Centralizada, o sistema devera sugerir o abastecimento considerando o histórico de ofertas, para ser utilizado no momento da compra (Compra por Filial).
Tabela
Cadastrar a Tabela 356 – IPCA
Os índices desta tabela atualizarão para valores atuais, os preços praticados nas ofertas passadas (histórico).
Acesso | Conteúdo | |
MMAA | (mês e ano, exemplo 000204 que corresponde a 02/04) | Valor do Índice de IPCA |
Parâmetro 011 – LIMITE DIAS DE OFERTA
Cadastrar os Tipos de Ofertas que deverão ter suas vendas expurgadas no cálculo da Saída Média.
Acesso | Conteúdo | |
OFNN | Onde NN é o Tipo do Evento | S |
Nomenclaturas utilizadas
Curva – O sistema calcula a previsão de venda para o período da promoção como também os fatores de ponderação diários. Estes valores recebem o nome de curva.
Quando o sistema possui dados históricos, calcula estes valores automaticamente.
Obs.: O cálculo somente será efetuado se o períodos da oferta (número de dias) for o mesmo de ofertas anteriores.
Curva Manual – quando não existem dados históricos, os valores (volume total e fatores de ponderação diários) deverão ser informados pelo usuário, lembrando que a média dos fatores deverá ser sempre igual a “1”.
Descrição dos Campos:
Seção / Grupo / SubGrupo
Se o usuário desejar listar na grade os produtos da oferta por ordem de seção, informar neste campo o código da seção até o nível de sub-grupo.
Grupo de Filiais
Permite selecionar as Filiais que possuem características similares, o que torna o processo mais rápido, uma vez que a forma de abastecimento destas filiais, são semelhantes.
Histórico
Informar a quantidade de ofertas passadas, que deverão ser consideradas no cálculo da sugestão.
Mídias
Mídias utilizadas pela empresa. Os valores dos percentuais são padrões e poderão ser alterados a cada oferta. A cada mídia selecionada, o seu percentual (%) será acrescido ao volume total e diário sugerido pelo sistema. Em uma mesma oferta podem ser selecionadas mais de uma mídia.
Início
Quantos dias de antecedência ao início da promoção poderá ser realizado o abastecimento e deverão ser considerados no cálculo da sugestão.
Cobertura
Quantos dias da oferta (curva) serão considerados no cálculo da sugestão.
Teclas
F5 – Curva Manual - quando não existem históricos para os produtos, os valores de volume total e ponderação da curva, deverão ser informados manualmente.
F6-Histórico – apresenta os dados históricos das ofertas do período selecionado
É possível selecionar quais as ofertas farão parte do cálculo do volume sugerido.
F7-Sel.Fil – permite que todas as filiais do Grupo de Filiais sejam selecionadas para que o sistema calcule a curva automaticamente.
F8-Desmarc – permite desmarcar todas as filiais que estão selecionadas.
Operação
1º Passo
Acessar o Programa de Abastecimento
Após finalizar o processo da oferta centralizada, teclar F9-Abastec.
2º Passo
Selecionar Produtos e Filiais
01) Informar o valor
02) Selecionar o Grupo de Filiais
03) Se desejar, selecionar os produtos por ordem de seção.
04) Selecionar o produto
05) Selecionar a Filial.
Neste momento poderão ocorrer três possibilidades:
1ª - Não existir histórico de ofertas passadas para o produto: Neste caso ocorrerá a mensagem acima (responder SIM), permitindo informar a curva manual
2ª O sistema apresentará o volume total e diário sugerido para abastecimento, bem como os fatores diários de ponderação.
3ª O cálculo de sugestão efetuado pelo sistema, levando-se em conta os valores históricos das promoções for igual ou menor que “0” (zero).
1ª Possibilidade
Não existir histórico de promoções.Neste caso, informar a curva manual.
2ª Possibilidade
O sistema apresentará os valores sugeridos com base no histórico:
Neste caso é possível alterar, tanto o Volume Total sugerido pelo sistema, mantendo-se a curva, quanto os valores da curva diretamente nos seus respectivos campos.
3ª Possibilidade
Existir histórico e o sistema não apresentar volumes sugeridos. Isto ocorre quando o cálculo efetuado, considerando o histórico das ofertas, resultar em valores iguais ou menores que “0” (zero).
Neste caso, o sistema não permitirá a gravação do processo, sendo necessário ao usuário informar os valores manualmente, obedecendo ao critério: média dos fatores de ponderação = 1
3º Passo
Selecionar Mídias
Selecionar as mídias utilizadas na promoção. O sistema apresentará o percentual cadastrado como padrão, o que não impede a alteração pelo usuário, se necessário.
É permitido marcar mais de um tipo de mídia. A cada mídia selecionada, o valor do Volume Total sugerido e Volume Diário serão atualizados automaticamente.
4º Passo
Informar Início e Cobertura
Informar o valor de início (com quantos dias de antecedência da promoção a filial deverá ser abastecida, considerando a cobertura) e cobertura (quantidade de fatores de ponderação diária) de atendimento para a Filial. Estes valores poderão ser diferentes para cada Filial ou Grupo de Filiais.
5º Passo
Liberar a Oferta.
Através do processo utilizado atualmente, processar a liberação da oferta.
X - ANÁLISE DE PROMOÇÕES
Objetivo: Analisar o desempenho das ofertas, considerando vendas realizadas e previstas, rupturas e estoques.
A análise poderá ser feita por produtos ou por lojas:
Análise por produtos - serão apresentados os dados da evolução de vendas dos produtos nas filiais.
Análise por filial - são apresentados os dados de todas as filiais. A consulta deverá ser feita produto a produto.
OPERAÇÃO
01) ANÁLISE POR PRODUTO
- Consulta:
01) Informar o número da oferta e teclar <enter>.
Na grade serão apresentados os produtos da oferta.
02) Selecionar o(s) produto(s), marcar o campo Analisar Produto e em seguida teclar.
Descrição dos Campo
Produto
Código
Descrição
Preço
Preço unitário (da oferta)
Volume
Prev. - volume previsto para a venda, definido quando no momento do cadastramento da oferta centralizada
Real. - volume real vendido
%Erro
Percentual de diferença entre o volume previsto e o realizado (quando o volume previsto for menor que o volume realizado será precedido pelo sinal (-).
Dia
Refere-se ao dia de venda da oferta (1º, 2º, 3º......)
Estoque Todos os dados são apresentados dia a dia e os valores são em embalagem de transferência.
Estq - total do estoque das lojas
Estq CD - total do estoque do CD
Rupt. - quantidade de lojas com estoque 0 (zero)
Vendas Todos os dados são apresentados dia a dia e os valores são em embalagem de transferência.
Zero - quantidade de lojas com venda 0 (zero)
Prev. - previsão de vendas ($) de todas as lojas (com base na curva)
Real. - total de vendas ($) realizadas nas lojas
02) ANÁLISE POR LOJAS
- Consulta:
01) Informar o número da oferta e teclar <enter>.
Na grade serão apresentados os produtos da oferta.
02) Selecionar o(s) produto(s), marcar o campo Analisar Lojas e em seguida teclar F9-Consultar.
Descrição dos Campos
Produto
Código
Descrição
Preço
Preço unitário (da oferta)
Volume
Volume
Prev. - Volume previsto para a venda
Real. - Volume real vendido
%Erro
Percentual de diferença entre o volume previsto e o realizado (quando o volume previsto for inferior ao volume realizado será precedido pelo sinal (-).
Dia
Refere-se ao dia de venda da oferta (1º, 2º, 3º......)
Estoque Todos os dados são apresentados dia a dia e os valores são em embalagem de transferência.
Estq - total do estoque da loja
Estq CD - total do estoque do CD
Rupt. - quantidade de dias que a loja esteve com estoque 0 (zero)
Vendas Todos os dados são apresentados dia a dia e os valores são em embalagem de transferência.
Zero - quando não houve venda no dia na loja
Prev. - previsão de vendas ($) da loja
Real. - total de vendas ($) realizada na loja
03) RELATÓRIO
A cada consulta realizada, seja por produto ou por filiais, é possível gerar um relatório com as mesmas informações da tela. Para tanto, teclar F7-Relatório.
XI- GERAÇÃO DO PEDIDO DE COMPRAS
Fórmulas utilizadas pelo Sistema:
1 - Cobertura de Estoque
2 - Saída Média
LOJA – são consideradas somente as vendas
CD – são consideradas as transferências e eventuais vendas
Obs.: A quantidade de dias da semana serão definidas no parâmetro 190, acesso QTDSEMANA, onde o conteúdo corresponde a quantidade de dias.
3 Cobertura Padrão
Cobertura Padrão = FV + PE + FV
Onde: FV = Freqüência de Visita do Fornecedor
PE = Prazo de Entrega
Estes dados são informados no cadastro de produtos.
O cálculo da cobertura acima é o padrão assumido pelo sistema, a mesma poderá ser alterada mediante parametrização de VITUTRAN, onde é possível considerar ou não a segunda freqüência de visita do fornecedor (considerada como estoque de segurança).
4 Estoque Padrão
Estoque Padrão = (FV + PE + FV) * SM
Onde: FV = Freqüência de Visita do Fornecedor
PE = Prazo de Entrega
SM = Saída Média
5 Sugestão de Compras
Se o Estoque Padrão = Zero:
((FV + PE + FV) x SM) - (Est. Atual + (Pedidos Pendentes)
Sugestão =
Embalagem do Fornecedor
Se o Estoque Padrão = Zero:
Operação
Acessar o programa de Compras por Filial
Se existir alguma pendência relacionada a movimentação de estoque, será aberta a tela abaixo onde os campos marcados indicarão em que área existe a pendência.
Após eliminar a pendência, gerar novamente a sugestão.
As pendências podem ser referentes a:
- Vendas – quando as vendas do PDV ainda não foram importadas no Sistema RMS.
Pendência “liberável”, neste caso o sistema verificará quantos dias de retardo está informado no painel de controle; se for 1, irá verificar se a venda do dia anterior foi importada; se for 2, verificará se a venda de dois dias atrás foi importada e assim sucessivamente. No caso de haver pendência de venda, será abatido um dia de saída média do estoque para efeito de cálculo da sugestão.
- Dobra – quando as notas fiscais de transferência emitidas pelo CD ainda não foram dobradas na filial
Pendência “liberável”, porém, o sistema não considera a quantidade da pendência de compra que ainda não foi dobrada no cálculo da sugestão.
- NF Log – quando existem mapas de atendimento pendentes do CD
Não é “liberável”, portanto é necessário que o processo de atendimento do CD seja concluído.
- Inventário – se existir inventário aberto e congelado para o(s) produto(s)
Não é liberável, portanto é necessária a conclusão do inventário.
Não existindo pendências, será aberta a tela abaixo.
A geração dos pedidos das lojas respeitará as condições cadastradas pela seguinte ordem:
1º Promoções
2º Locação de Gôndolas
3º Estratégia de Reposição
4º Saída Média das 10 semanas
Exemplo:
Considerar o período de 05/02 a 20/02, onde:
- para o período de 05 a 31/12 está cadastrada uma estratégia de reposição
- para o período de 08/02 a 10/02 está cadastrada uma locação de gôndola
- para o período de 11/02 a 15/02 esta cadastrada uma promoção, com início de abastecimento de 2 dias e cobertura de 3 dias.
- a partir do período de 16 a 20 retorna para a estratégia de reposição
DIA | 5 | 6 | 7 | 8 | 9 | 10 | 11 | 12 | 13 | 14 | 15 | 16 | 17 | 18 | 19 | 20 | |
EVENTO | E | E | E | G | G | G | P | P | P | P | P | E | E | E | E | E | |
| D-2 | D-1 | D0 | D+1 | D+2 | D+3 | D+4 |
| |||||||||
| |||||||||||||||||
LEGENDA | |||||||||||||||||
E | ESTRATÉGIA DE REPOSIÇÃO | ||||||||||||||||
G | LOCAÇÃO DE GONDOLA | ||||||||||||||||
P | PROMOÇÃO | ||||||||||||||||
D0 | 1º DIA DA PROMOÇÃO | ||||||||||||||||
01) Quando o pedido for gerado para entrega nos dias 05, 06 e 07, deverão ser consideradas as condições cadastradas na estratégia (ponderação dos dias, expurgo, quantidade de semana e se a estratégia é pela saída média ou pela venda). No momento da geração, o sistema recalculará o estoque padrão do produto (desde que o estoque padrão esteja zerado), considerando-se a nova saída média.
Cálculo:
EP = S.Me * (PEsc + FVsc)
Onde,
S.Me = Saída Média da estratégia
PEsc = Prazo de Entrega do Supply Chain
FVsc = Freqüência de Visita do Supply Chain
Sugestão = EP – (EA + PP)
Emb. Transf
02) Quando o pedido for gerado para entrega no dia 08, deverá acrescentar o volume cadastrado na locação de gôndola na sugestão pela saída média.
Cálculo:
Sugestão = EP + G – (EA + PP)
Emb. Transf
03) Quando o pedido for gerado para entrega no dia 09 e 10, deverá considerar o cálculo do parágrafo anterior mais o volume da oferta (curva * volume diário) , sabendo-se que o início do abastecimento para a oferta é 2 dias de antecedência (D-2).
Cálculo:
VO = Curva (3 dias cobertura) * VD
Sugestão = EP + G + VO – (EA + PP)
Emb. Transf
OBS.: Quando o cálculo acima for < 0,5 será sugerida uma embalagem.
04) Quando o pedido for gerado para entrega no dia 11 (D0), deverá considerar a curva da oferta * volume diário.
Cálculo:
VO = Curva (3 dias Cob) * Volume Diário
Sugestão = VO – (EA + PP)
Emb. Transf
OBS.: Quando o cálculo acima for 0 (zero), pelo fato da não ter havido venda no período da oferta devido a uma ruptura, o sistema irá sugerir uma embalagem.
05) Quando o pedido for gerado para entrega no dia 12 (D+1) deverá considerar ainda a curva da oferta * volume diário, pois como a geração do pedido é feita pela manhã, não existe ainda a informação de venda de D0.
Cálculo:
VO = Curva (3 dias Cob) * Volume Diário
Sugestão = VO – (EA + PP)
Emb. Transf
06) Quando o pedido for gerado para entrega no dia 13 e 14 , deverá considerar a saída média da oferta, pois já será possível considerar os dias de venda da oferta.
Cálculo:
VO = Curva (3 dias cobertura)* S.M. Oferta
Onde S.M Oferta = D0 + D1 / 2, D0 + D1 + D2 / 3
Sugestão = VO – (EA + PP)
Emb. Transf
07) Quando o pedido for gerado para entrega no dia 15 (último dia da oferta) , deverá considerar o volume da oferta + a sugestão baseada no estoque padrão. Se houver locação de gôndola cadastrada no período da oferta, esta será considerada apenas no último dia, somando-se ao Estoque Padrão e ao Volume da Oferta.
Importante: no cálculo do novo estoque padrão, o sistema não deverá considerar o período de venda da oferta, pois será expurgado (parâmetro 111 EX01).
Desta forma, a quantidade sugerida deverá considerar tanto o Volume da Oferta (último dia oferta) + o primeiro dia após a oferta (estratégia de reposição)
Cálculo:
VO = Curva * S.M Oferta
Sugestão = (VO + EP) – (EA + PP)
Emb. Transf
Legenda:
EP = Estoque Padrão
PE = Prazo de Entrega
FV = Freqüência de Visita
PP = Pedido de Compra Pendente
EA = Estoque Atual
VG = Volume de Gôndola
VO = Volume de Oferta
VD = Volume Diário
SM = Saída Média
Cob = Cobertura
Principais Campos e Parâmetros:
TABELAS E PARÂMETROS
Parâmetro 03:
ACESSO | CONTEÚDO | DESCRIÇÃO |
CALCSM9999 9999-> Cód. Da filial sem dígito. | MA: Cálculo da saída média efetuado através do programa VGCETQPD. SU: Cálculo da saída média efetuado na sugestão de Compras (VGCABSCT). AT: O cálculo será efetuado automaticamente via Job. | Permite definir em que momento será calculada a saída média por filial. OBS: Este parâmetro deve ser cadastrado a cada nova loja participante do Abastecimento Automático. |
USACRM | “S” (Sim) ou “N” (Não) | Define se a empresa utiliza ( S ) ou não ( N ) o módulo de Campanhas.
|
Parâmetro 11:
ACESSO | CONTEÚDO | DESCRIÇÃO |
OF99 99 -> Cód. Da oferta. | Descrição do tipo de oferta. | Permite cadastrar tipos diferenciados de ofertas. Exemplo: Oferta Semanal, Oferta Páscoa, Oferta Natal, etc. |
OFFILTOT99 99 -> Cód. Da oferta. | “S” ou “N” | O código da oferta associado no acesso do parâmetro refere-se a uma oferta “Geral”, ou seja, será considerada como uma oferta para todas as filiais da empresa e não poderão ser alteradas. |
Parâmetro 30:
ACESSO | CONTEÚDO | DESCRIÇÃO |
USAPCABAST | “S” ou “N” | Identifica se é utilizado (S) ou não (N) o módulo de Supply Chain. |
Parâmetro 31:
ACESSO | CONTEÚDO | DESCRIÇÃO |
USAABASTCT | “S” ou “N” | Identifica se é utilizado (S) ou não (N) o Abastecimento Automático. |
Tabela 32:
ACESSO | CONTEÚDO | DESCRIÇÃO |
POSICAO999 999 à Localização da gôndola na loja. | Descrição da localização da gôndola extra na loja. | Utilizado no cadastramento dos pontos extras das lojas, afim de definir a localização dos mesmos no interior da loja. |
Tabela 356:
ACESSO | CONTEÚDO | DESCRIÇÃO |
MÊS e ANO | Índíce mensal de IPCA | Permite o cálculo correto do volume diário de ofertas sugerido. |
Conteúdos Relacionados:
Links dos principais conceitos e processos.
























