01. DADOS GERAIS
| Produto: | TOTVS Moda |
|---|---|
| Linha de Produto: | Virtual Age |
| Segmento: | Varejo |
| Módulo: | Industrial |
| Função: | Melhoria na visualização do processo de conferência de etiqueta RFID realizado através do componente PCPFP188 |
| Ticket: | 9448293 |
| Requisito/Story/Issue (informe o requisito relacionado) : |
02. SITUAÇÃO/REQUISITO
Solicitado melhoria para deixar mais visual as quantidades de etiquetas no processo de conferência de etiqueta de RFID realizado através do componente PCPFP188.
03. SOLUÇÃO
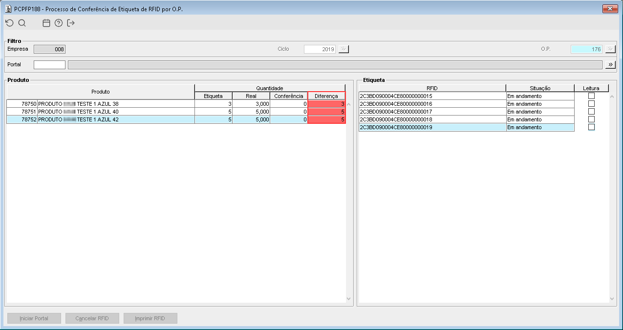
Foi implementado no componente PCPFP188 a seguinte lógica: Quando a quantidade no campo "Diferença" for igual a "0" o mesmo será pintada com a cor "VERDE".
Caso a quantidade for maior que "0" o campo"Diferença" será pintado de "VERMELHO".
Imagem 01 - Demonstra o componente PCPFP188 onde está sendo informada a O.P. "176", e está sendo apresentado em tela os três produtos pertencentes a mesma, onde pode ser observado que no campo "Diferença" a cor é vermelha demonstrando que nenhuma etiqueta relacionada aos três produtos foi lida.
Imagem 02 - Ao realizar a leitura das três etiquetas pertencentes ao produto "78750", pode ser observado que o campo "Diferença" está com o valor "0" e consequentemente sua célula foi pintada de verde, simbolizando assim que para aquele produto todas as etiquetas relacionadas foram lidas.

