01. DADOS GERAIS
| Produto: | TOTVS Moda |
|---|---|
| Linha de Produto: | Virtual Age |
| Segmento: | Varejo |
| Módulo: | Industrial |
| Função: | Cadastrar fornecedor por grade |
| Requisito/Story/Issue (informe o requisito relacionado) : | DVAIND-6010 |
02. SITUAÇÃO/REQUISITO
A estrutura do novo cadastro de produto criará novos componentes para a manutenção dos dados destes produtos. Estes componentes poderão ser acessados diretamente a partir do Menu, ou então configurados através do PRDFM305 e acessados a partir de botões no PRDFM236, conforme as necessidades e porte da empresa utilizadora.
03. SOLUÇÃO
Foi desenvolvido o componente PRDFM324 que poderá ser chamado pelo MENU e pelo componente PRDFM236. (Deverá ser configurado no componente PRDFM305. )
Imagem 1 - Foi desenvolvido o componente PRDFM324 (Manutenção de Fornecedor de Produto por Grade) podendo ser chamado direto do MENU, do botão "Grade" no componente PRDFM310, e também no PRDFM236 (é necessário configurar no PRDFM305 para realizar a chamada).
Imagem 2 - Deve ser configurado no componente de PRDFM305 para que possa ser realizada a chamada do PRDFM324 através do PRDFM236.
Imagem 3 - No componente PRDFM324 será possível incluir, alterar e excluir um fornecedor de um produto ou mais.
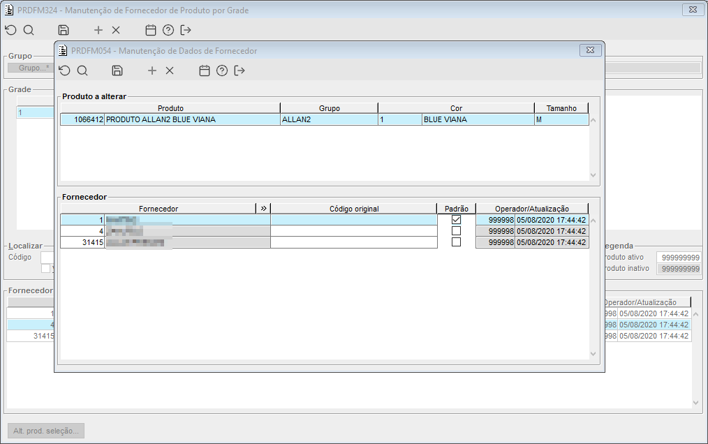
Imagem 4 - Para fazer a manutenção de vários produtos, será possível selecionar no componente PRDFC104, e realizar as alterações no PRDFM054.
A chamada do componente PRDFC104 pode ser realizada pelo botão " Alt. prod. seleção", pelo duplo clique no código e no tamanho do produto.



