01. DADOS GERAIS
| Produto: | TOTVS Moda
|
|---|---|
| Linha de Produto: | Virtual Age |
| Segmento: | Varejo |
| Módulo: | Industrial |
| Função: | Realizar o movimento inicial de uma lista de O.P. |
| Ticket: | 9614914 |
| Requisito/Story/Issue (informe o requisito relacionado) : | DVAIND-6445, DVAIND-6446, DVAIND-6447 |
02. SITUAÇÃO/REQUISITO
O usuário necessita decidir quais Ordens de Produção podem ser liberadas, com base na disponibilidade de matérias-primas. Por isso, sentiu-se a necessidade de se criar um processo que analise os saldos de matérias-primas, considerando consumos já comprometidos e simulando o consumo das Ordens de Produção que o usuário tem a intenção de liberar, mostrando se teremos ou não falta de determinada matéria-prima.
03. SOLUÇÃO
Foi desenvolvido o componente PCPFP207 para que o usuário informe uma lista de O.Ps. que estão aguardando liberação, neste componente será exibida a matéria-prima de cada O.P. e o resumo de matéria-prima com saldo disponível, baseando-se nessas informações o usuário poderá escolher qual as O.Ps. poderão ter o movimento inicial realizado.
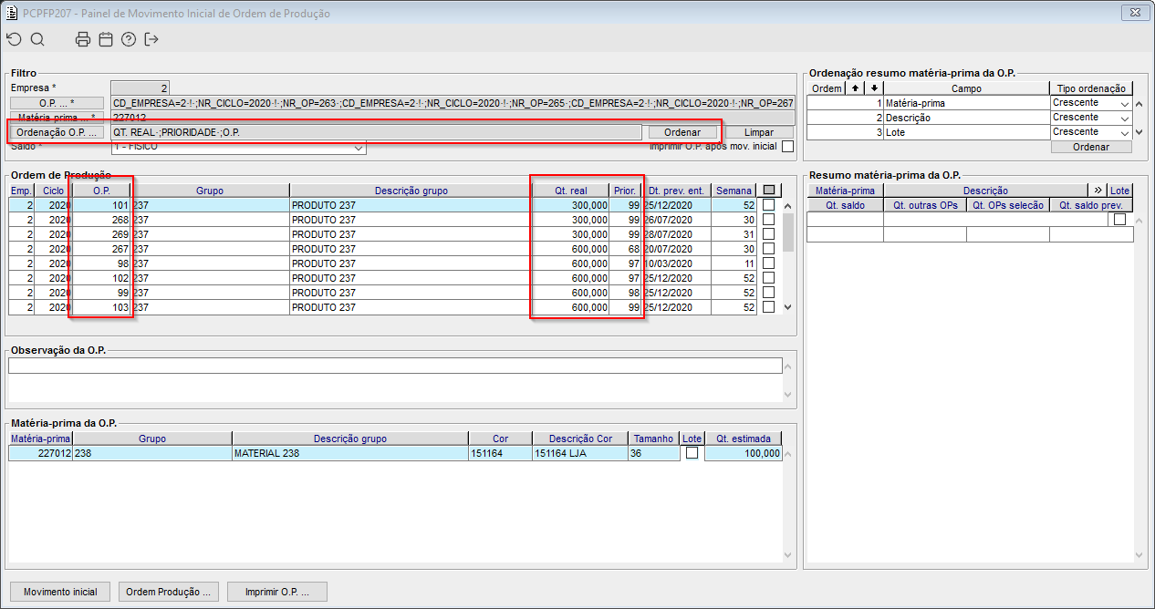
Imagem 1 - Na imagem acima efetuamos o filtro de O.P. no novo componente PCPFP207 e efetuamos a consulta das ordens de produção. Deve-se levar em consideração que neste componente serão listadas somente O.Ps. que estiverem aguardando liberação. Na listagem de O.P. caso o componente encontre mais de um grupo de produtos utilizado na ordem de produção este registro será marcado em vermelho, conforme imagem. Neste primeiro exemplo vemos que ao selecionar uma O.P. no frame de "Ordem de produção", será carregado as suas observações caso existam e também suas respectivas matérias primas.
Imagem 2 - Na imagem acima ao informarmos um filtro de matéria prima e efetuarmos a consulta, serão listadas somente O.Ps. que tiverem a matéria prima filtrada e no frame de matéria prima será exibido somente as matérias primas do filtro, mesmo que hajam outras matérias primas na O.P..
Imagem 3 - Existe a possibilidade de no filtro informar qual a ordenação que o usuário deseja realizar na listagem de O.Ps. No botão "Ordenação O.P." serão listados todos os campos do frame de ordem de produção para serem utilizados. Mesmo depois de efetuada consulta, é possível alterar os campos de ordenação do filtro e clicando no botão "Ordenar" serão realocadas as O.Ps. novamente, sem que haja necessidade de pressionar F4.
Imagem 1 - No frame "Ordenação resumo matéria-prima da O.P.", é possível configura-lo para que quando selecionar as O.Ps. no frame "Ordem de produção" as matérias-primas possam vim ordenadas de acordo com a configuração da ordem, podendo ordenar por crescente e decrescente. É possível também salvar um CRTL + A nessa lista.
Imagem 2 - No frame "Resumo matéria-prima da O.P." são carregadas as matérias-primas que são utilizadas pelas O.Ps. carregadas e selecionadas no frame "Ordem de produção".
Imagem 3 - No campo "Qt. saldo" é demonstrada a quantidade real que existe dessa matéria-prima, baseado no saldo informado no filtro.
Imagem 4 - No campo "Qt. outras O.Ps." é demonstrada a quantidade que existe dessa matéria-prima em outras O.Ps. que não foram selecionadas no filtro.
Imagem 5 - No campo "Qt. O.Ps. seleção" é demonstrada a quantidade que existe dessa matéria-prima na O.P. selecionada.
Imagem 6 - No campo "Qt. saldo prev." é demonstrado a quantidade prevista da matéria-prima de acordo com as O.Ps. selecionadas, cada vez que marca/desmarca o checkbox de seleção no frame "Ordem de produção" é recalculado esse saldo. Saldo negativo será exibido na cor vermelha.
Imagem 7 - Quando clicar duas vezes em uma M.P irá abrir o componente GERFP008 com todas as informações da O.P. que essa M.P. pertence.
Imagem 1 - Após realizar o movimento inicial da O.P. selecionada, caso o campo "Imprimir O.P. após mov. inicial" estiver selecionado será aberto automaticamente o componente para impressão das O.Ps. processadas.
Imagem 2 - Ao acionar o botão "Movimento inicial" será verificado se existe saldo suficiente para as M.Ps. da O.Ps., caso o saldo das M.Ps. do resumo for negativo estas serão exibidas no componente GERFP008.
Imagem 3 - Ao acionar o botão "Movimento inicial", após as validações será exibido uma mensagem perguntado se o usuário deseja realizar o movimento inicial das O.Ps. selecionadas, caso clique em "SIM" as O.Ps. selecionadas serão movimentadas.
Imagem 4 - O campo "Imprimir O.P. após mov. inicial", o botão "Imprimir O.P." e o atalho imprimir(F6) do painel validam a configuração do parâmetro TP_LAYOUT_IMP_OP para chamar o componente de impressão.
- Quando for chamado o componente PCPFF002 ou PCPFF041 vão ser passadas todas as O.Ps. de uma vez;
- Quando for chamado o componente PCPFF021, este será chamado uma vez para cada O.P., caso a O.P. tiver mais de um grupo será chamado o componente PCPFF002.













