01. DADOS GERAIS
| Produto: | TOTVS Moda |
|---|---|
| Linha de Produto: | |
| Segmento: | Varejo |
| Módulo: | Recursos Humanos |
| Função: | Implantar saldo de provivões |
| Ticket: | |
| Requisito/Story/Issue (informe o requisito relacionado) : | DVAFIS-7586 |
02. SITUAÇÃO/REQUISITO
Permitir que o sistema possa implantar os saldos de provisão de valores de férias, 13º salário e contribuições.
03. SOLUÇÃO
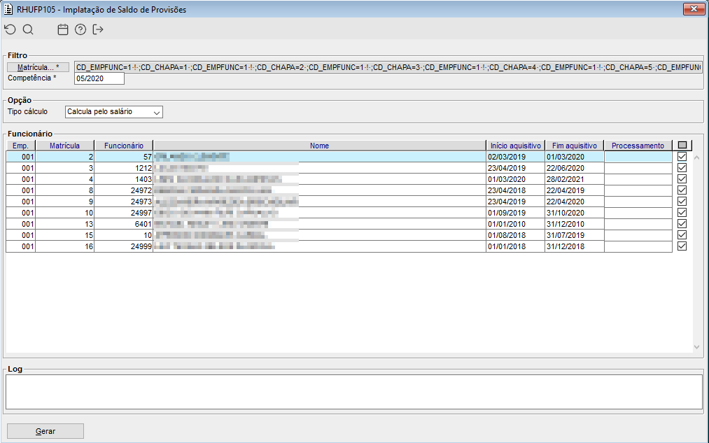
Desenvolvido o componente RHUFP105 - Implantação de Saldo de Provisões, onde será possível implantar saldo de provisão para cada funcionário.
Para efetuar o filtro será necessário informar as matrículas desejadas e a competência para a busca, a competência deve estar no ano corrente.
Será apresentado os funcionários admitidos com os seus respectivos períodos aquisitivo.
Imagem 01 - Na imagem acima vemos como exemplo o novo componente desenvolvido.
Visão Geral
Import HTML Content
Conteúdo das Ferramentas
Tarefas
