ÍNDICE
- Visión general
- Ejemplo de utilización
- Diccionario de Datos
- Tablas
01. VISIÓN GENERAL
Para el país Estados Unidos al realizar la inclusión de un Pedido de Venta o una Factura e incluir un costo por Flete, a partir de la opción seleccionada en Tipo Flete (C5_TPFRETE, F2_TPFRETE) este debe ser considerado o no como parte de la base de cálculo del impuesto Sales Taxes (STX).
La solución contiene las rutinas:
| Rutinas | Nombre técnico | Fecha |
|---|---|---|
| M460STX | Cálculo de "Sales Tax" para Estados Unidos - Documentos de salida. | |
| MATA468N | Generación de Notas Fiscales. | |
| LOCXNF | Notas Fiscales. |
02. EJEMPLO DE UTILIZACIÓN
Cuando es registrado un valor en el campo Flete (C5_FRETE, F2_FRETE) al realizar la captura de un Pedido de Venta o una Factura de Venta o al generar una Factura a partir de un Pedido de Venta, la base para el cálculo del impuesto Sales Taxes (STX) considerará el valor del Flete(C5_FRETE, F2_FRETE) únicamente cuando el campo Tipo Flete (C5_TPFRETE, F2_TPFRETE) no sea informado o se informe la opción C - Por cuenta del remitente (CIF) .
Si en ese campo se coloca cualquier otra opción diferente a las mencionadas, el importe del flete NO será considerado como parte de la base para el cálculo de impuestos.
Configuraciones previas:
- Contar con un Cliente.
- Contar con el impuesto variable Sales Taxes (STX).
- Contar con un Tipo de Entrada y Salida con cálculo del impuesto Sales Taxes (STX).
Pedido de Venta
- Ingresar a Pedidos de Venta (MATA410)
- Incluir un nuevo pedido, indicando lo siguiente:
- En el encabezado, informar un valor de Flete, y un Tipo de Flete igual a C - CIF
- En el detalle de los ítems, informar la TES con cálculo del impuesto Sales Taxes.
- Ingresar a la opción "Otras acciones | Planilla", donde se observa que para la base del cálculo de impuesto es considerado el valor de Flete.
Generación de Notas Fiscales
- Ingresar a Generación de Notas (MATA468N)
- Capturar los parámetros requeridos para filtrar los pedidos.
- Seleccionar los ítems relacionados al pedido e ingresar a "Otras acciones | Generar Fact."
- Si es requerido, informar la serie y número de documento.
- Verificar que la columna (+)Impuesto considere como base el valor del Flete.
- Desde la rutina Facturaciones (MATA467N), visualizar el documento generado.
- Validar que la base de cálculo del impuesto STX considere el valor de Flete.
- Validar que la base de cálculo del impuesto STX considere el valor de Flete.
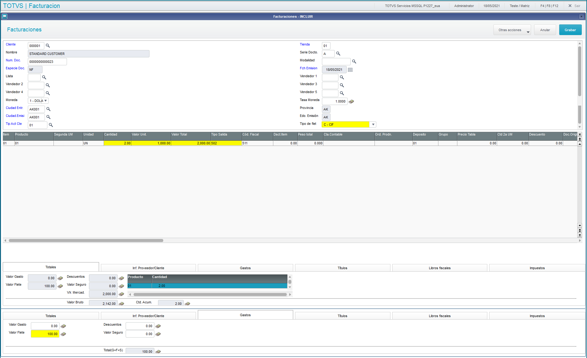
Factura de Venta
- Ingresar a Facturaciones (MATA467N)
- Incluir una nueva Factura, indicando lo siguiente:
- En encabezado, indicar un Tipo de Flete igual a C - CIF.
- En detalle indicar la TES con cálculo de impuesto STX.
- En rodapié en la sección Gastos ingresar un valor de Flete.
- Validar que la base del impuesto STX considere el valor informado en el Flete.
03. DICCIONARIO DE DATOS
Las siguientes actualizaciones al Diccionario de Datos (SX3) se realizaron a partir del paquete 009005.
Tabla SF2 - Encabezado de Fact. de Salida
| Campo | Contenido |
|---|---|
| Tabla | SF2 |
| Campo | F2_TPFRETE |
| Tipo | Carácter |
| Tamaño | 1 |
| Decimal | 0 |
| Título | Tipo de flet |
| Descripción | Indica tipo de flete |
| Picture | @! |
| Contexto | Real |
| Propiedad | 1 - Modificar |
| Validación | Vazio() .Or. pertence("CFTS") |
| Lista | C=CIF;F=FOB;T=Por cta terceros;S=Sin flete |
| Usado | Si |
| Browse | Si |
05. TABLAS UTILIZADAS
- SC5 - Pedidos de Venta.
SF2 - Encabezado de Fact. de Salida.






