01. DADOS GERAIS
| Produto: | TOTVS Moda
|
|---|---|
| Linha de Produto: | Virtual Age |
| Segmento: | Varejo |
| Módulo: | Industrial |
| Função: | Distribuir e sequenciar O.P.(PCPFF047, PCPFP211) |
| País: | Brasil |
| Requisito/Story/Issue (informe o requisito relacionado) : | DVAIND-8989, DVAIND-9116, DVAIND-9132, DVAIND-9000, DVAIND-9093, DVAIND-9096, DVAIND-9117, DVAIND-9133, DVAIND-9118, DVAIND-9225, DVAIND-9119, DVAIND-9203, DVAIND-9224, DVAIND-9204, DVAIND-9094, DVAIND-9317, DVAIND-9366. |
02. SITUAÇÃO/REQUISITO
Buscando mais agilidade e uma melhor experiência para o usuário, foi solicitado o desenvolvimento do novo processo de distribuição e sequenciamento de O.P. que permitirá distribuir e sequenciar a produção das O.P's. em locais que pertencem a um agrupador previamente filtrado.
03. SOLUÇÃO
Foi desenvolvido o componente PCPFF047 que pode ser acessado quando o parâmetro IN_SEQUENCIA_MOV_OP estiver configurado com o valor 4, este componente tem a função de realizar filtros para a execução do processo de distribuição e sequenciamento de O.P. em locais que estão relacionados com um local agrupador, neste componente o filtro de local é obrigatório e o usuário poderá realizar um filtro mais específico informando uma lista de O.P's. ou situação das O.P's. que deseja carregar no componente de sequenciamento e distribuição. Foi também desenvolvido o componente PCPFP211 que tem a função de distribuir e sequenciar O.P's. em locais que estão relacionados com o local agrupador filtrado no componente PCPFF047, neste componente vão ser exibidos os detalhes dos locais e das O.P's. filtradas.
Imagem 1 - Foi criado o novo valor no parâmetro IN_SEQUENCIA_MOV_OP para utilizar o processo de distribuição/sequenciamento de O.P.(PCPFF047 → PCPFP211).
Imagem 2 - Foi desenvolvido o componente PCPFF047 para realizar o filtro de distribuição e sequenciamento de O.P., apenas o filtro de local é obrigatório para realizar a consulta. No frame Ordem de produção a distribuir, o filtro de O.P. e situação são opcionais e não podem ser utilizados simultaneamente.
- Local: Acionado chamará o componente CDFFF018, aonde o usuário poderá filtrar os locais de um agrupador.
- O.P.: Acionado chamará o componente PCPFL025, aonde o usuário poderá filtrar as O.P's. desejadas.
- Situação: Acionado chamará o componente PCPFL074, aonde o usuário poderá filtrar a situação da O.P..
Imagem 3 - Na animação acima, foi realizado o filtro de local e O.P. e estes foram carregados corretamente no componente PCPFP211.
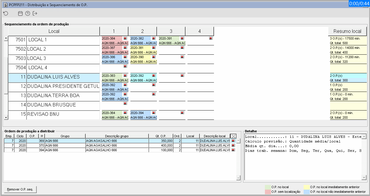
Imagem 1 - Após realizar o filtro no componente PCPFF047, será chamado o componente PCPFP211, aonde o usuário poderá realizar a distribuição e sequenciamento das O.P's..
As O.P's. sequenciadas são identificadas pelas seguintes cores:
- Verde a O.P. está no local;
- Amarelo a O.P. está no local imediatamente anterior;
- Azul a O.P. esta programada para esse local, porém não esta imediatamente no local anterior;
- Vermelho a O.P. não possui localização(Não foi inicializada).
Imagem 2 - No frame Sequenciamento da ordem de produção, serão carregadas as O.P's. que estão sequenciadas no local.
- Na coluna Local, são listados os locais com o código e descrição, filtrados no componente PCPFF047 → Local.
- Na coluna ao lado da descrição do local, são demonstradas as O.P's. sequenciadas no local.
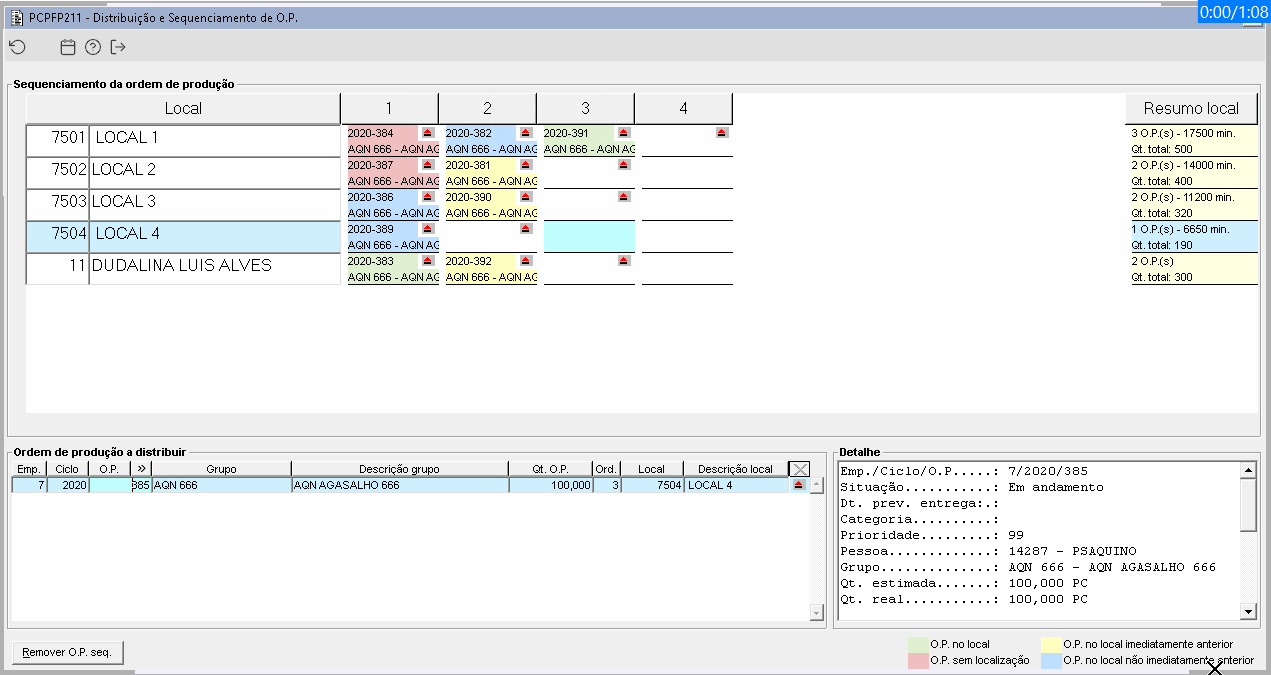
Imagem 3 - No frame Sequenciamento da ordem de produção, é possível "arrastar" O.P's. para alterar a sequência do local. Na animação acima, podemos observar a alteração da sequência no local 7501. A O.P. 384 tem a sequência 1, ao arrasta-la para outra posição será verificada se a próxima O.P. para onde esta sendo arrastada esta imediatamente antes ou depois, se estiver será realizada a substituição, caso não estiver será demonstrada uma mensagem "Como deseja alterar?". Selecionando a opção Resequenciar a O.P. será posicionada na sequência da O.P. que foi arrastada e consequentemente resequenciando as O.Ps. posteriores do local.
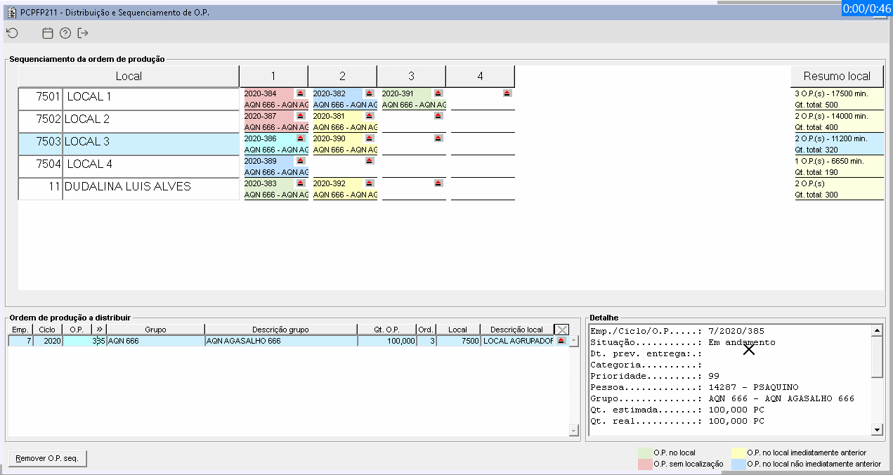
Imagem 4 - Na animação acima, podemos observar a alteração da sequência no local 7501. A O.P. 384 tem a sequência 3, ao arrasta-la para outra posição será verificado se a próxima O.P. para onde esta sendo arrastada esta imediatamente antes ou depois, se estiver será realizada a substituição, caso não estiver será demonstrada uma mensagem "Como deseja alterar?". Selecionando a opção Substituir a O.P. será posicionada na sequência da O.P. que foi arrastada e a O.P. que estava nessa sequência será posicionada na sequência da que foi arrastada. Selecionando a opção Cancelar aborta o processo.
Imagem 5 - É possível também "arrastar" O.P's. para locais diferentes da programação e que pertencem ao mesmo agrupador. Quando a O.P. for arrastada, será verificado se o local origem existe a marcação do indicador de distribuição(Dist) IN_SEQUENCIA_MOV_OP, se existir será realizada a alteração da programação da O.P. entre os locais, trocando o local de origem pelo de destino e realizando a marcação do indicador, se não houver, o usuário será informado com a mensagem "O local constante na programação da O.P. não foi atribuído pela distribuição. Esta alteração pode não ser adequada. Continuar? (Não/Sim).
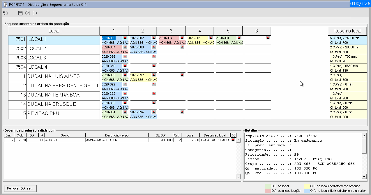
Imagem 6 - No frame Ordem de produção a distribuir, são carregadas as O.P's. filtradas no componente PCPFF047 que não possuem sequenciamento no local, mas que estão programadas para os mesmos. Ao arrastar a O.P. para o frame superior Sequenciamento da ordem de produção, será verificado se o local origem e destino pertencem ao mesmo agrupador, se não pertencem ao mesmo agrupador será demonstrada uma mensagem informando o usuário que o local origem e destino não são do mesmo agrupador, se pertencer ao mesmo agrupador será sequenciada a O.P. no local.
Imagem 7 - No frame Ordem de produção a distribuir, quando é arrastada uma O.P. para o frame superior Sequenciamento da ordem de produção, se a O.P. a distribuir estiver programada para o local da lista, será verificado se o local destino é o local da lista ou é pertencente ao mesmo agrupador do local constante na programação. Se não, será demonstrada uma mensagem informando o usuário que o local origem e destino não são do mesmo agrupador e abortado o processo. Se o local destino da lista não for o local programado, deve ser exibida uma mensagem dizendo que "A Ordem de Produção está programada para um local que não é agrupador na programação, e este será substituído pelo novo local. Continuar? (Não/Sim).
Imagem 8 - Quando uma O.P. for arrastada do frame Ordem de produção a distribuir para o frame superior Sequenciamento da ordem de produção e seu local for um agrupador, está será sequenciada no local escolhido e na programação da O.P. o agrupador será substituído pelo local fixo.
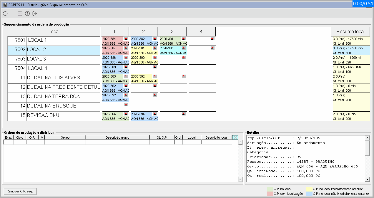
Imagem 9 - Na coluna Resumo local será demonstrado um resumo de cada um dos locais. Na primeira linha é demonstrada a quantidade de O.P's. no local, e se o campo Cálculo previsão do local estiver com o valor "Sequência Operacional"(CDFFM003 → CDFFM004), será listada também nessa linha a soma do tempo das O.P's. nesse local. (min/peça * quantidade listada abaixo). Na segunda linha é demonstra a soma da quantidade das O.P's.(Programada + Local).
Imagem 10 - Existe duas opções de remover uma O.P. da sequência do local do frame Sequenciamento da ordem de produção, focar em uma O.P. no local e acionar o botão Remover O.P. seq ou arrastar a O.P. desejada até o X do frame Ordem de produção a distribuir. Quando a O.P. não estiver no local e o local possuir um agrupador, e existir o indicativo de origem pela distribuição(Dist)IN_SEQUENCIA_MOV_OP, será questionado ao usuário como será feito com aquela ocorrência na programação da O.P.:
- Manter local - Mantém o local na programação, apenas retirando do sequenciamento;
- Substituir pelo local agrupador - Altera a programação da O.P., trocando o local firme pelo seu agrupador. Ambas as opções irá carregar a O.P. na lista de O.P. a distribuir.
Imagem 11 - No frame Detalhe, ao clicar no código, descrição ou resumo do local será demonstrado o detalhamento das informações do local. Na animação acima, podemos observar o detalhamento dos locais 11, 12, 13, 14, 15 e 16. Cada local demonstrará as informações detalhadas de acordo com sua configuração.
- Local 11 configurado com "Quantidade média/local", portanto no detalhe desse local apresentará os campos Local, Cálculo previsão, Média qt. dia e Dias trab. semana: Seg, Ter, Qua, Qui (quando este campo for nulo, será listado todos os dias);
- Local 12 configurado com "Quantidade meta/local", portanto no detalhe desse local apresentará os campos Local, Cálculo previsão, Meta qt. dia e Dias trab. semana: Seg, Ter, Qua, Qui (quando este campo for nulo, será listado todos os dias);
- Local 13 configurado com "Sequência operacional" e o tipo de cálculo disponibilidade for "Meta min./dia + Dia da semana", portanto no detalhe desse local apresentará os campos Local, Cálculo previsão, Qt. funcionário, % Eficiência, Dias trab. semana(quando este campo for nulo, irá listar todos os dias) e Meta min. dia;
- Local 14 configurado com "Sequência operacional" e o tipo de cálculo disponibilidade for "Período-padrão empresa" portanto no detalhe desse local apresentará os campos Local, Cálculo previsão, Qt. funcionário, % Eficiência e Minutos por dia(Os minutos por dia é o resultado da equação(Tempo total trab. dia(PCPFL019) * Qt. funcionário * % Eficiência));
- Local 15 configurado com "Sequência operacional" e o tipo de cálculo disponibilidade for "Período-padrão local" portanto no detalhe desse local apresentará os campos Local, Cálculo previsão, Qt. funcionário, % Eficiência e Minutos por dia((Tempo total trab. dia(CDFFMOO3 → CDFFM004 → Período por local) *Qt. funcionário * % Eficiência));
- Local 16 configurado com "Tempo por local" portanto no detalhe desse local apresentará os campos Local, Cálculo previsão, Dias trab. semana(quando este campo for nulo, deverá listar todos os dias) e Tempo por local.
Imagem 12 - No frame Detalhe, ao focar em qualquer campo diretamente relacionado a uma O.P. (nas O.P's. sequenciadas ou nas "a distribuir"), será demonstrado o detalhamento das informações da O.P..













