Páginas filhas
  • DT Adequação do cartão ponto a portaria 671/2021

01. DADOS GERAIS

Produto:

TOTVS Moda

Segmento:

Varejo

Módulo:

Moda - Recursos Humanos

Função:Coleta de cartão ponto
País:Brasil
Requisito/Story/Issue (informe o requisito relacionado) :

DVAFIS-14472

DVAFIS-15280

DVAFIS-15294

DVAFIS-15299

DVAFIS-16492


02. SITUAÇÃO/REQUISITO

Adequação do cartão ponto a portaria 671/2021.

03. SOLUÇÃO

Para adequação do cartão ponto a portaria 671/2021, foi necessário as seguintes implementações:

  • Ao efetuar a coleta de batidas de entrada e saída do cartão ponto gravar o número do REP (Registro eletrônico de ponto) e o tipo do REP (1-REP-C, 2-REP-A, 3-REP-P)
  • Permitir a importação de arquivos de cartão de ponto que utilizam o CPF ao invés do PIS como identificação do funcionário.
  • Gerar o arquivo AEJ (Arquivo eletrônico de jornada) do cartão de ponto.
  • Gerar o arquivo AFD (Arquivo fontes dados) com os registros de movimentação de ponto de cada funcionário por determinado período.




Imagem 1 - Demonstração do RHUFM045 (Manutenção modelo de arquivo para coleta de cartão de ponto).


Foi alterado o RHUFM045 (Manutenção modelo de arquivo para coleta de cartão de ponto)  adicionando novos campos para permitir a adequação a nova portaria do registro do cartão ponto, sendo os campos que constam no frame "Capa" do RHUFM045:

  • "Descrição modelo REP" : Informar a descrição do modelo do relógio.
  • "Tipo modelo REP": Indicar o tipo fixo, ao invés de buscar do arquivo, do tipo do REP sendo eles: 1-REP-C (Registrador eletrônico de ponto convencional), 2-REP-A (Registrador eletrônico de ponto alternativo) e 3-REP-P (Registrador eletrônico de ponto via programa). 
  • "Tipo AFD REP": Indicar o tipo de arquivo de coleta sendo eles: 1- AFD 1510, 2- AFD 671 e 3-OUTROS.
  • "Tipo*": Se os campos do arquivo serão separados por uma "posição fixa" ou por um "separador".
  • "Separador": Indica o separador dos campos do arquivo.
  • "Identificador": Este campo indica qual o tipo do registro que esta registrado as batidas do ponto.
  • "Identificador REP": Valor determinado pelo layout para o inicio do registro do cabeçalho, onde a quantidade de caracteres determinará o inicio das demais posições para buscar os valores no arquivo.
  • "Posição identificador":  Posição do campo no arquivo após o valor indicado no campo "Identificador REP" , que indica onde será o campo do tipo do registro.
  • "Posição identificador REP": Tipo do registro onde se encontra o número do REP.
  • "Posição REP":  Posição na linha onde se encontra o número do REP, deve-se descontar a quantidade de caracteres do campo "Identificador REP". 
  • "Tamanho REP": Quantidade de caracteres que o REP possui no layout do arquivo.
  • "Posição modelo REP": Posição na linha onde se encontra o tipo do REP, deve-se descontar a quantidade de caracteres do campo "Identificador REP".
  • "Número REP":  Indicar o número do REP fixo, que será gravado ao invés de buscar do arquivo. 


No frame "Item" o campo "Número PIS" foi alterado a descrição para "Número PIS ou CPF", pois será permitido utilizar arquivos de cartão de ponto que utilizam o CPF ao invés do PIS como identificação do funcionário.



Na importação dos arquivos de coleta de relógio ponto realizado pelo RHUFP002 (Importação de dados de cartão de ponto), foi alterado para buscar o funcionário também pelo CPF, para se adequar aos novos layouts que utilizam o CPF ao invés do PIS como identificação do funcionário.

Foi alterado também para que conforme configurado no modelo de arquivo de coleta de cartão ponto (RHUFM045) buscar o tipo e número do REP do arquivo a ser importado ou do valor fixo informado na configuração do modelo.

O NSR (Número sequencial de registros) que consta em cada batida também ficará salvo para ser utilizado posteriormente.


Demonstração da gravação do número e tipo do REP conforme consta no arquivo: 

Imagem 1 - Modelo de arquivo configurado no RHUFM045 para buscar o número e tipo do REP do arquivo.


Imagem 2 - Importação de arquivo utilizando o CPF para identificar o funcionário pelo RHUFP002.


Imagem 3 - Número do REP (destacado em azul) e o tipo do REP (destacado em verde), sendo o tipo 3 o REP-P.


Imagem 4 - Número do REP e tipo do REP gravado na batida conforme consta no arquivo.



Demonstração da gravação do número e tipo do REP conforme valor fixo informado no modelo do RHUFM045: 


Imagem 5 - Modelo de arquivo configurado no RHUFM045 com valores fixos para o número e tipo do REP.


Imagem 6 - Importado novamente o arquivo utilizando o modelo com os valores fixos de número e tipo de REP. 


Imagem 7 - Na batida do funcionário consta o número e tipo de REP informado no modelo do RHUFM045.



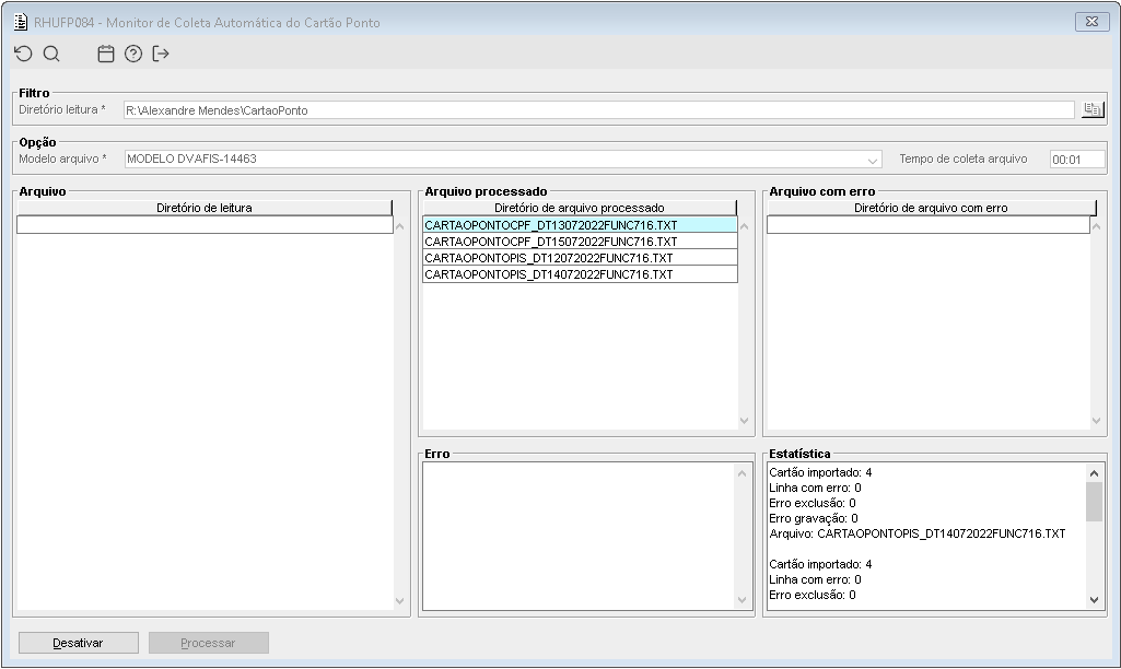
Na importação dos arquivos de coleta de relógio ponto realizado pelo RHUFP084 (Monitor de coleta automática do cartão ponto), também foi implementado a busca do funcionário pelo CPF, e a gravação do tipo e número do REP do arquivo, conforme configurado no modelo de arquivo de coleta de cartão ponto (RHUFM045), para buscar o número e tipo do REP que constam no arquivo ou o valor fixo informado na configuração do modelo.

O NSR (Número sequencial de registros) que consta em cada batida também ficará salvo para ser utilizado posteriormente.



Demonstração da gravação do número e tipo do REP conforme consta no arquivo: 

Imagem 1 - Modelo de arquivo configurado no RHUFM045 para buscar o número e tipo do REP do arquivo.


Imagem 2 - Importação dos arquivos pelo RHUFP084.



Imagem 3 - Número do REP (destacado em azul) e o tipo do REP (destacado em verde), sendo o tipo 3 o REP-P.



Imagem 4 - Número do REP e tipo do REP gravado na batida conforme consta no arquivo.



Demonstração da gravação do número e tipo do REP conforme valor fixo informado no modelo do RHUFM045: 


Imagem 5 - Modelo de arquivo configurado no RHUFM045 com valores fixos para o número e tipo do REP.


Imagem 6 - Realizado novamente a importação dos arquivos pelo RHUFP084.


Imagem 7 - Na batida do funcionário consta o número e tipo de REP informado no modelo do RHUFM045.



Na geração dos arquivos de coleta de cartão ponto direto do relógio ponto via webservice pelo RHUFP100 (Importação de arquivo AFD do relógio ponto), foi implementado para gerar o número e tipo do REP.

Para isto, foi disponibilizado no RHUFM179 (Lista/manutenção de relógio ponto) dois novos campos: "Número do REP" e "Tipo REP" para se cadastrado no relógio o número e tipo do REP.

Imagem 1 - Demonstração do RHUFM179 com os dois novos campos para cadastro do número e tipo do REP no relógio ponto.


Imagem 2 - Importação do arquivo de coleta do cartão ponto pelo RHUFP100.


Imagem 3 - Após a importação do arquivo coletado pelo RHUFP100 no RHUFP002, na batida do funcionário consta o número e tipo de REP informado no cadastro do relógio ponto no RHUFM179.


Implementado no componente RHUFP018 a opção  'AEJ - Arquivo Eletrônico de Jornada'.

Ao clicar no botão de gerar, serão processados e gerados os registros:

01 - Cabeçalho;

02 - REPs utilizados;

03 - Vínculos;

04 - Horário contratual;

05 - Marcações;

06 - Identificação da matrícula do vínculo no eSocial, para empregados com mais de um vínculo no AEJ;

07 - Ausências e Banco de Horas;

08 - Identificação do PTRP (Programa de Tratamento de Registro de Ponto);

09 - Trailer;

e assinatura digital.


O número do REP será buscado das batidas, caso não possua, será gerado o número do REP informado no filtro "Nr. REP".


O código do horário contratual no AEJ (informado no registro do tipo "04") é gerado a partir da combinação: código do turno (RHUFM044) + o termo "J" + número da jornada (código único gerado no cadastro do turno de acordo com as sequencias das batidas do dia) + o termo "S" + o código do sindicato do funcionário.

Imagem 1 - Demonstração do campo "Jor. eSocial", que indica o código da jornada das batidas do turno. Exemplo do turno 999, onde o sindicato do funcionário é o 1, assim o código do horário contratual no AEJ (informado no registro do tipo "04") será gerado da seguinte forma por exemplo para a jornada 2 (batidas 08:00 - 12:00 - 14:00 - 18:00): 999J2S1.


Imagem 2 - Na imagem acima vemos a opção do tipo de arquivo EAJ incluída no componente RHUFP018.


Imagem 3 - Acima vemos os registros 01 a 08, registro 99 e assinatura digital, gerados polo componente RHUFP018.


Implementado no componente RHUFP018 a opção  'AFD - Arquivo Fonte de Dados'.

Ao clicar no botão de gerar, serão processados e gerados os registros:

01 – Cabeçalho;

03 - Marcação de ponto para REP-A;

09 - Trailer;

Assinatura digital.


Diferente dos outros arquivos ao escolher o AFD o arquivo não será gerado em em banco e sim diretamente na máquina local do usuário, além de somente informar no arquivo as batidas geradas pelo componente RHUFP090 (Processo de Inclusão da Digital no Cartão de Ponto).


Imagem 01 - Batidas geradas através do RHUFP090 para a matrícula 2021 na competência 08/2022.


Imagem 02 - Gerado o arquivo AFD, como pode ser demonstrado na imagem os campos Matrícula, Nr. REP, Tipo modelo REP e Arquivo ficam bloqueados ao selecionar esse tipo de arquivo.


Imagem 03 - Demonstração do arquivo AFD gerado, contendo os registros tipo 1, 3, 9 e o registro de assinatura digital.

04. ASSUNTOS RELACIONADOS