01. DADOS GERAIS
| Produto: | TOTVS Moda
|
|---|---|
| Linha de Produto: | Virtual Age |
| Segmento: | Varejo |
| Módulo: |
Moda - Varejo
|
| Função: | Desmarcar O.Ps. no detalhamento de M.P. do PCPFP207 através do PCPFP215 |
| País: | Brasil |
| Ticket: | |
| Requisito/Story/Issue (informe o requisito relacionado) : |
02. SITUAÇÃO/REQUISITO
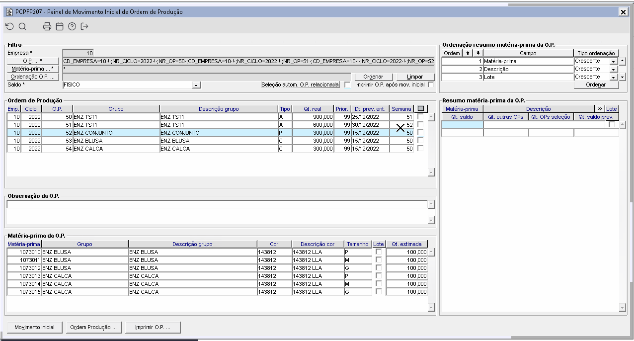
No componente PCPFP207, ao detalhar os dados da matéria prima da O.P. é necessário poder desmarcar uma ou mais ordens de produção que consomem a matéria-prima para que a liberação das O.Ps. ocorra de maneira mais coerente.
03. SOLUÇÃO
Foi desenvolvido o componente PCPFP215, o qual irá substituir o componente GERFP008, para que seja possível visualizar e desmarcar O.Ps. para que ao confirmar as informações, retorne ao componente PCPFP207 com as matérias-primas selecionadas.
Imagem 1 - A imagem acima está dividida em:
- O frame "Matéria-prima", onde será visualizada qual matéria-prima foi selecionada;
- Frame "Ordem de produção", será exibida uma lista a qual possui: "Empresa", "Ciclo", "O.P", "Grupo", "Descrição grupo", "Qt. real OP", "Prior.", "Dt. prev. ent.", "Semana", "Qt. consumo MP" e checkbox para desmarcar/marcar O.Ps..
- Frame "Resumo previsão de consumo", que possui os campos "Saldo" que é o saldo da matéria prima no estoque, "Qt. outras OPs" sendo a quantidade da M.P. outras O.Ps. que estão em andamento, "Qt. OPs seleção" é a quantidade da M.P. das O.Ps selecionadas, "Qt. saldo previsto" é o resultado do "Saldo - Qt. outras OPs - Qt. OPs seleção".
- Botões: "Confirmar" e "Cancelar", onde o botão "Confirmar" irá replicar essas informações para o componente PCPFP207, desmarcando automaticamente na lista "Ordem de produção" as O.Ps que foram desmarcadas no componente PCPFP215 e o "Cancelar" irá cancelar o processo.
Imagem 2 - Ao selecionar o flag "Seleção autom. O.P. relacionada" no componente PCPFP207 e acessar o componente PCPFP215, desmarcar alguma das O.Ps. que estão na relação e navegar através do botão "Confirmar", todas as O.Ps. desse relacionamento serão desmarcadas automaticamente no componente PCPFP207, sendo recalculado os consumos de todas as matérias-primas das O.Ps. desmarcadas.

