01. DADOS GERAIS
| Produto: | TOTVS Moda |
|---|---|
| Linha de Produto: | Virtual Age |
| Segmento: | Varejo |
| Módulo: | Moda - Produção |
| Função: | Relatório de ficha de O.P. de tecelagem |
| País: | Brasil |
| Ticket: | 14943791 |
| Requisito/Story/Issue (informe o requisito relacionado) : |
02. SITUAÇÃO/REQUISITO
Foi solicitada a criação de um relatório de ficha de O.P. de tecelagem com o objetivo de realizar anotações de forma mais prática.
03. SOLUÇÃO
Foi desenvolvido o relatório PCPR167 (Impressão de Ficha de Ordem de Produção) que tem como objetivo apresentar as informações referente a O.P. com os campos para que seja realizado o preenchimento manual de algumas informações.
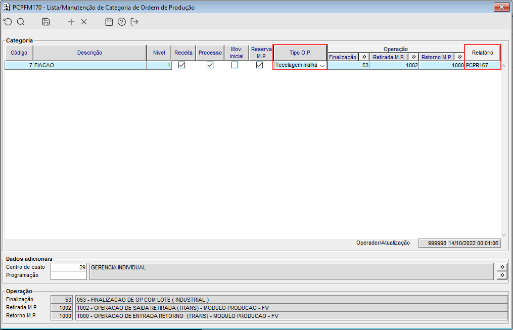
Imagem 01 - Demonstra o componente PCPFM170, onde pode ser visto que está sendo configurado o relatório PCPR167 para a categoria 7 com o tipo de O.P. "Tecelagem malha".
Imagem 02 - Demonstra a mensagem que é apresentada no componente PCPFM170, quando tentado realizar o vínculo do relatório com um tipo de O.P. que não é de "tecelagem malha".
Imagem 03 - Demonstra o componente PCPFM156, onde está sendo consultada a O.P. "58" e acionado o botão de impressão (F6).
Imagem 04 - Ao acionar o botão mencionado anteriormente, o componente SISFP002 é apresentado, onde nele está sendo apresentado que será impresso o relatório PCPR167 e acionado o botão "Imprimir".
Imagem 05 - Ao acionar o botão mencionado anteriormente, o relatório PCPR167 é apresentado, com as informações da O.P. informada anteriormente.
A imagem do relatório é apresentada mediante configuração do parâmetro empresa "CD_LOGOTIPO_IMPRESSAO", onde o mesmo deverá possuir o código da imagem do logo.




