01. DADOS GERAIS
| Produto: | TOTVS Moda |
|---|---|
| Linha de Produto: | Virtual Age |
| Segmento: | Varejo |
| Módulo: | Moda - Produção |
| Função: | Data de fabricação e validade do lote para envio junto com a nota fiscal |
| País: | Brasil |
| Requisito/Story/Issue (informe o requisito relacionado) : |
02. SITUAÇÃO/REQUISITO
Foi solicitada a possibilidade de ter a data de validade do item de lote com o objetivo de enviar juntamente com a nota fiscal, foi solicitado também a possibilidade de não agrupar os itens de lote no faturamento do pedido de venda.
03. SOLUÇÃO
- Foi implementado no componente PCPFM158, o campo "Data validade" com o objetivo de gravar a data de validade referente ao lote da O.P., e foi implementado no componente PRDFM059, os campos: "Data fabricação" e "Data validade";
- Foi implementado no componente TRAFL018 no campo "Descrição adicional" as informações de lote, quantidade e data de validade quando possuir;
- Foi criado o parâmetro empresa "IN_ENVIA_TAG_GRUPO_I80" e quando configurado como "1" ao realizar uma transação utilizando o item de lote gerado com as informações de data de fabricação e data de validade, essas informações serão adicionadas dentro da TAG "rastro" dentro do XML da nota fiscal.
- Foi desenvolvido o parâmetro empresa "TP_AGRUPA_LOTEPRD_FAT_PED" e quando o mesmo for configurado com o valor "1" não será agrupado os itens de lote no faturamento do pedido de venda.
Imagem 01 - Demonstra o componente PCPFM156, onde está sendo criada a O.P. "78" e em seguida acionado o botão "Lote ...".
Imagem 02 - Ao acionar o botão mencionado anteriormente, é apresentado o componente PCPFM158, onde está sendo informado no campo "Data validade" a data "26/11/2022".
Imagem 03 - Demonstra o componente PCPFP073, onde está sendo informada a O.P. "78" e realizada a movimentação e o fechamento da matéria prima da O.P..
Imagem 04 - Ao acionar o botão "Processar" a mensagem acima é apresentada, informando que o processo foi concluído com sucesso.
Imagem 05 - Demonstra o componente PCPFP086, onde está sendo informada a O.P. "78" e em seguida informada a quantidade de movimento e marcada a opção "Encerrar" e em seguida está sendo acionado o botão "Finalizar".
Imagem 06 - Ao acionar o botão mencionado anteriormente, a mensagem acima é apresentada, informando que a finalização foi gerada com sucesso.
Imagem 07 - Demonstra o componente PRDFM059, onde está sendo informado o lote "172" e pode ser observado que a data de fabricação "04/07/2022" está sendo apresentada de acordo com a data do sistema e o campo data de validade "26/11/2022" é a mesma data informada na criação do lote.
Imagem 01 - Demonstra o componente TRAFM060, onde está sendo criada a transação "611417" e informada o código de barras referente ao item de lote criado anteriormente.
Imagem 02 - Após realizar a leitura pode ser visto que o item é o mesmo. Em seguida está sendo acionado o botão "F11 Encerrar...".
Imagem 03 - Após realizar o encerramento da transação, está sendo acessado o componente TRAFL016 consultada a transação e acessado o componente TRAFL017 em seguida está sendo acionado o botão "Item...".
Imagem 04 - Ao acionar o botão mencionado anteriormente, o componente TRAFL018 é apresentado, onde pode ser visto o item da transação e pode ser visto no campo "Descrição adicional" pode ser visto o código do lote, a quantidade e a data de validade informada anteriormente.
Observação: Afim de demonstrar de autorizar uma nota fiscal gerada, o exemplo abaixo será demonstrado em um ambiente diferente.
Imagem 01 - Demonstra o componente ADMFM014, onde está sendo configurado o parâmetro empresa "IN_ENVIA_TAG_GRUPO_I80" com o valor "1" para a empresa "001".
Imagem 02 - Demonstra o componente PRDFM059, onde está sendo criado o lote "172" para o produto "232007" onde pode ser observado que o mesmo possuí a data de fabricação igual a "04/10/2022" e a data de validade igual a "27/11/2022".
Imagem 03 - Demonstra o componente TRAFM060, onde está sendo criada a transação "33" e informado o item referente ao lote criado anteriormente. Em seguida está sendo acionado o botão "F11 Encerrar...".
Imagem 04 - Após realizar o encerramento da transação, pode ser visto através do componente TRAFL020, a fatura gerada juntamente com a nota fiscal.
Imagem 05 - Demonstra o componente FISFP093, onde está sendo consultado a nota fiscal referente a fatura gerada anteriormente, em seguida está sendo selecionada a mesma e acionado o botão "Gerar".
Imagem 06 - Ao acionar o botão mencionado anteriormente, a mensagem acima é apresentada informando que a geração foi gerada com sucesso.
Imagem 07 - Demonstra a TAG "rastro" dentro do XML onde pode ser observado as informações referente ao lote, como o número do lote, a quantidade, a data de fabricação e a data de validade, conforme lote criado e utilizado na transação anteriormente.
Imagem 01 - Demonstra o componente ADMFM014, onde está sendo configurado o parâmetro empresa "TP_AGRUPA_LOTEPRD_FAT_PED" com o valor "1" para a empresa "001".
Imagem 02 - Demonstra o componente PRDFM059, onde está sendo criado o lote "191" para o produto "232007" onde pode ser visto que o mesmo possui dois itens e a data de validade é dia: "31/12/2023".
Imagem 03 - Demonstra o componente PRDFM059, onde está sendo criado o lote "192" para o produto "232007" onde pode ser visto que o mesmo possui dois itens e a data de validade é dia: "30/11/2023".
Imagem 04 - Pode ser visto que para o item "232007" do pedido de venda "4207" foram adicionados três itens de lote.
Imagem 05 - Demonstra o componente PEDFM037, onde está sendo criada a contagem "10616" onde pode ser visto que o item da contagem "1" é referente ao lote "191".
Imagem 06 - Demonstra o componente PEDFM037, onde está sendo criada a contagem "10616" onde pode ser visto que o item da contagem "2" é referente ao lote "192".
Imagem 07 - Demonstra o componente PEDFM003, onde pode ser visto que está sendo sugerida a quantidade de itens contados anteriormente, e em seguida está sendo acionado o botão "Processar faturamento...".
Imagem 08 - Após realizar o processamento pode ser visto que a transação "43" foi gerada.
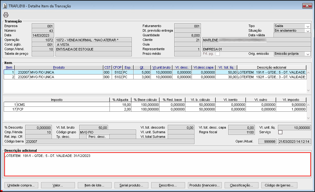
Imagem 09 - Ao consultar o detalhamento dos itens pode ser visto que está sendo apresentado em cada linha os produtos que foram faturados, e para os itens que possuem item de lote no campo "Descrição adicional" é apresentado o lote seu item a quantidade e a data de validade do lote.
Imagem 10 - Após realizar o faturamento da transação, pode ser visto que a nota fiscal "287/1" foi gerada corretamente.
Imagem 11 - Pode ser visto no XML da nota fiscal, as tag <rastro> gerada para cada item de lote que foi faturado.
Observação: Na tag <rastro> é apresentada a quantidade total de itens que o lote utilizado possuí, podendo ser visto a quantidade que foi utilizada através da tag <qTrib>.





























