01. DADOS GERAIS
| Produto: | TOTVS Moda |
|---|---|
| Segmento: | Varejo |
| Módulo: | Moda - Faturamento |
| Função: | Sugerir o saldo pendente na contagem para faturamento de pedido de venda |
| País: | Brasil |
| Requisito/Story/Issue (informe o requisito relacionado) : |
02. SITUAÇÃO/REQUISITO
Desenvolver opções para sugerir os produtos pendentes do pedido de venda e seus itens de lotes vinculados na contagem do faturamento do pedido, proporcionando maior agilidade ao processo de faturamento do pedido.
03. SOLUÇÃO
Foi desenvolvido no componente PEDFM037 (Lançamento de Contagem de Pedido de Venda) duas formas de sugestão do saldo pendente do produto na contagem:
- Sugestão do saldo pendente;
- Selecionar produtos pendentes.
Foi desenvolvido uma nova opção para realizar a sugestão do saldo pendente dos produtos do pedido de venda, bem como de seus itens de lotes vinculados.
Para habilitar esta nova opção no PEDFM037 (Lançamento de Contagem de Pedido de Venda), o usuário deve estar liberado no ADMFM024 na restrição "IN_PERMITE_SUG_PEND" do componente PEDFM037.
Imagem 01 - Liberação do usuário no ADMFM024 da restrição "IN_PERMITE_SUG_PEND" do componente PEDFM037.
Ao liberar a restrição "IN_PERMITE_SUG_PEND" para o usuário no PEDFM037, irá habilitar o botão "Sug. saldo pendente". Ao clicar neste botão o saldo pendente dos produtos do pedido de venda, bem como de seus itens de lotes vinculados serão carregados na contagem.
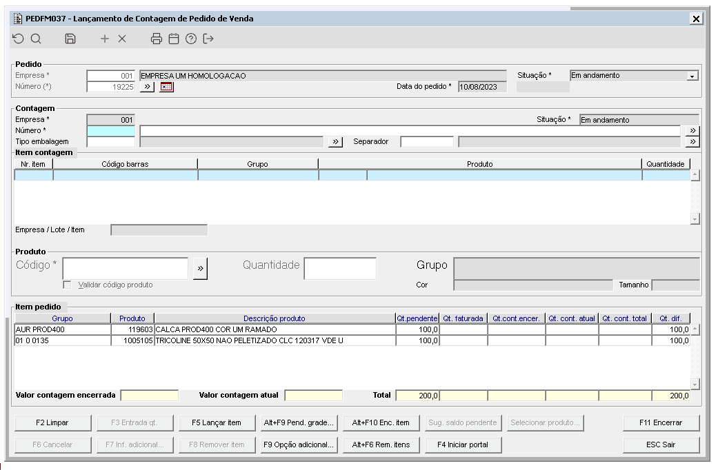
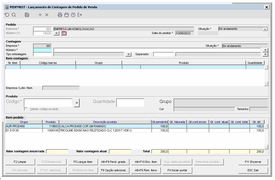
Como exemplo utilizaremos o pedido 19225, este pedido possui dois itens: 119603 e 1005105.
Imagem 02 - Item 119603 vinculado ao pedido 19225. Este item possui um saldo pendente de 100 e não possui item de lote vinculado.
Imagem 03 - Item 1005105 vinculado ao pedido 19225. Este item possui um saldo pendente de 100 e possui dois itens de lote vinculado ao item, um com quantidade de 60 e o outro de 40.
Imagem 04 - Processo de sugestão de saldo pendente através do botão "Sug. saldo pendente" do PEDFM037. Conforme demonstrado acima, ao clicar no botão "Sug. saldo pendente" é sugerido o saldo pendente dos itens, considerando no caso do item 1005105 os itens de lote vinculados.
O botão "Sug. saldo pendente" do PEDFM037 ficará desabilitado:
- Quando a contagem possuir itens lançados;
- Quando o pedido possuir contagem com situação "Em andamento";
- Quando o pedido possuir contagem com situação "Encerrada" que não gerou transação utilizando esta contagem.
Imagem 05 - Demonstração do bloqueio do botão "Sug. saldo pendente" do PEDFM037 quando a contagem já possuir itens lançados.
Imagem 06 - Demonstração do bloqueio do botão "Sug. saldo pendente" do PEDFM037 quando o pedido possuir outra contagem com situação "Em andamento".
Imagem 07 - Demonstração do bloqueio do botão "Sug. saldo pendente" do PEDFM037 quando o pedido possuir outra contagem com situação "Encerrada", desde que não tenha gerado transação utilizando esta contagem encerrada.
Foi desenvolvido uma nova opção para realizar a seleção dos produtos do pedido de venda com saldo pendente. Quando o item possuir itens de lote vinculado também será possível a seleção pelos itens de lote.
Para habilitar esta nova opção no PEDFM037 (Lançamento de Contagem de Pedido de Venda), o usuário deve estar liberado no ADMFM024 na restrição "IN_PERMITE_SEL_PRD" do componente PEDFM037.
Imagem 01 - Liberação do usuário no ADMFM024 da restrição "IN_PERMITE_SEL_PRD" do componente PEDFM037.
Ao liberar a restrição "IN_PERMITE_SEL_PRD" para o usuário, no PEDFM037 irá habilitar o botão "Selecionar produto...". Ao clicar neste botão será aberto o PEDFL153 (Selecionar Produto do Pedido de Venda para Contagem), onde será possível a seleção dos produtos do pedido de venda com saldo pendente, bem como a seleção dos itens de lotes vinculados aos produtos com saldo pendente.
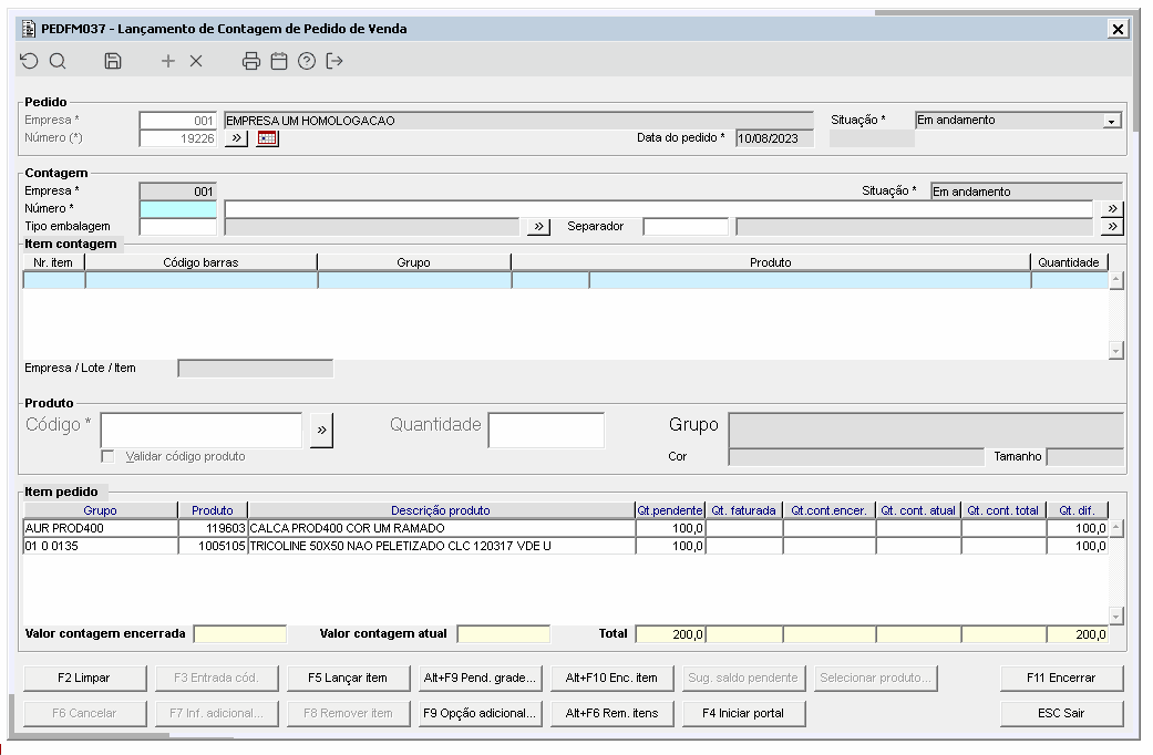
Como exemplo utilizaremos o pedido 19226, este pedido possui dois itens: 119603 e 1005105.
Imagem 02 - Item 119603 vinculado ao pedido 19226. Este item possui um saldo pendente de 100 e não possui item de lote de lote vinculado.
Imagem 03 - Item 1005105 vinculado ao pedido 19225. Este item possui um saldo pendente de 100 e possui dois itens de lote vinculado ao item, um com quantidade de 80 e o outro de 20.
Imagem 04 - Processo de seleção de produto com saldo pendente através do botão "Selecionar produto..." do PEDFM037. Conforme demonstrado acima, ao clicar no botão "Selecionar produto..." será aberto o PEDFL153 (Selecionar Produto do Pedido de Venda para Contagem), onde será possível a seleção dos produtos do pedido de venda com saldo pendente, bem como a seleção dos itens de lotes vinculados aos produtos.
O botão "Selecionar produto..." do PEDFM037 ficará desabilitado:
- Quando a contagem possuir itens lançados;
- Quando o pedido possuir contagem com situação "Em andamento";
- Quando o pedido possuir contagem com situação "Encerrada" que não gerou transação utilizando esta contagem.
Imagem 05 - Demonstração do bloqueio do botão "Selecionar produto..." do PEDFM037 quando a contagem já possuir itens lançados.
Imagem 06 - Demonstração do bloqueio do botão "Selecionar produto..." do PEDFM037 quando o pedido possuir outra contagem com situação "Em andamento".
Imagem 07 - Demonstração do bloqueio do botão "Selecionar produto..." do PEDFM037 quando o pedido possuir outra contagem com situação "Encerrada", desde que não tenha gerado transação utilizando esta contagem encerrada.













