Páginas filhas
  • DT Não permitir edição no GLBFM007 se o cadastro foi feito via API


01. DADOS GERAIS

Produto:

TOTVS Moda

Segmento:

Varejo

Módulo:

Varejo

Função:Não permitir edição no GLBFM007 se o cadastro foi feito via API
País:Brasil
Requisito/Story/Issue (informe o requisito relacionado) :DVAVAR-16563


02. SITUAÇÃO/REQUISITO

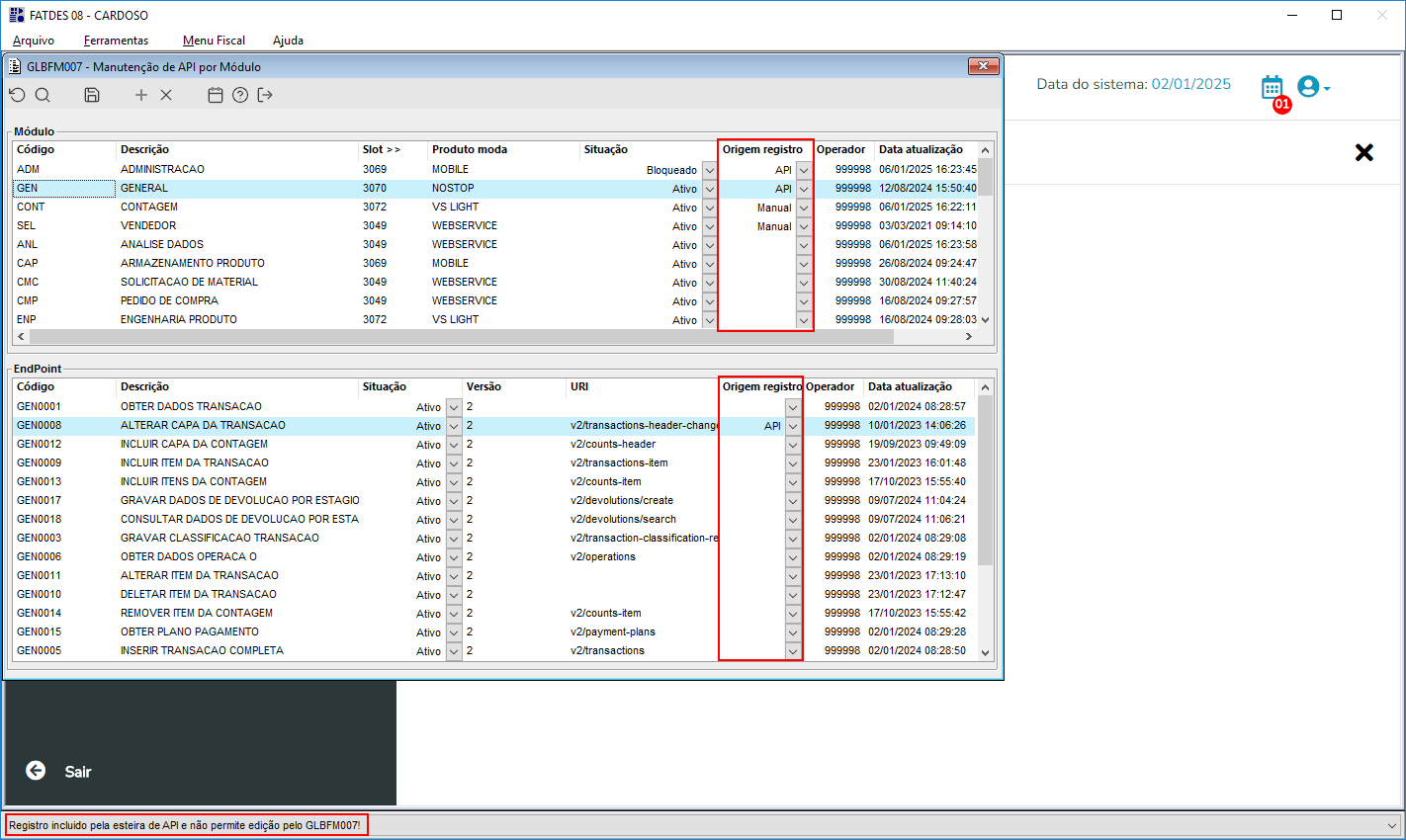
Solicitado para que quando o registro for gravado via API, ele não possa ser alterado pelo componente GLBFM007.

03. SOLUÇÃO

Ajustado para não permitir que o registro seja alterado pelo GLBFM007 quando o mesmo for gravado via API. Para isso, adicionamos um novo campo nas entidades para definir se o registro foi gravado manualmente ou via API, além disso, adicionamos os campos na tela para visualização.


Imagem 01 - Acima, o componente GLBFM007 demonstrando que ao posicionar o mouse em um registro gravado via API, os campos serão desabilitados e uma mensagem de aviso dizendo que esse registro não permite edição será exibida no rodapé do sistema.