01. DADOS GERAIS
| Produto: | TOTVS Moda |
|---|---|
| Segmento: | Varejo |
| Módulo: | Fiscal/Contábil |
| Função: | Lançamento Contábil de NF pela Empresa Origem/Destino |
| País: | Brasil |
| Requisito/Story/Issue (informe o requisito relacionado) : |
02. SITUAÇÃO/REQUISITO
O usuário necessita contabilizar as notas fiscais emitidas de uma empresa para outra empresa do grupo para a Empresa de Destino.
03. SOLUÇÃO
- Foi alterado no componente CTPFM023 de Manutenção de Item de Instrução Contábil Doc. Fiscal.
- No campo Empresa, na descrição do Dropdown Destino(transf), passou a ser Origem/Destino.
- Foi implementado no componente CTPFP012 de Contabilização de Documento Fiscal.
- O sistema passou a verificar a empresa do lançamento, para ser o código da empresa vinculada a pessoa da NF.
- Quando no processo se a pessoa da NF não possuir empresa vinculada (Componente GERFM009), a contabilização será pela empresa do documento.
Imagem 01 - Demonstração no CTPFM023 de Manutenção de item de Instrução Contábil Doc.Fiscal, com o plano 2021, Operação 1072, Seq 2 e com o dropdown do campo "Empresa" selecionado como "Origem/Destino".
Imagem 02 - Demonstração no CTPFM009 de Lista/Manutenção de Empresa com a consulta da empresa 03, pessoa 10 do grupo 03.
Imagem 03 - Demonstração no CTPFM023 de Manutenção de item de Instrução Contábil Doc.Fiscal, com o plano 2021, Operação 1072, Seq 2 e com o dropdown do campo "Empresa" selecionado como "Origem/Destino".
Imagem 04 - Demonstração no CTPFP012 de Contabilização de Documento Fiscal, para empresa 01, Fatura 790343, data de fatura 20/12/2024, selecionado o documento para contabilizar no frame "Contabilização de NF" e teclando no botão "Processar".
Imagem 05 - Demonstração de FISFL031 de Detalhe Capa da Nota Fiscal, para empresa 01, Fatura 790343, data de fatura 20/12/2024 e após o processo de contabilização.
Imagem 06 - Demonstração de CTPFC004 de Detalhamento de lançamento Contábil, com lançamento 66629 de 20/12/2024 para empresa 01, Fatura 790343 e data de fatura 20/12/2024.
Imagem 07 - Demonstração no CTPFP012 de Contabilização de Documento Fiscal, para empresa 01, Fatura 790345, data de fatura 20/12/2024, selecionado o documento para contabilizar no frame "Contabilização de NF" e teclando no botão "Processar" para contabilizar por "Origem/Destino".
Imagem 08 - Demonstração de FISFL031 de Detalhe Capa da Nota Fiscal, para empresa 01, Fatura 790345, data de fatura 20/12/2024 e após o processo de contabilização da pessoa 10 gerando por "Origem/Destino".
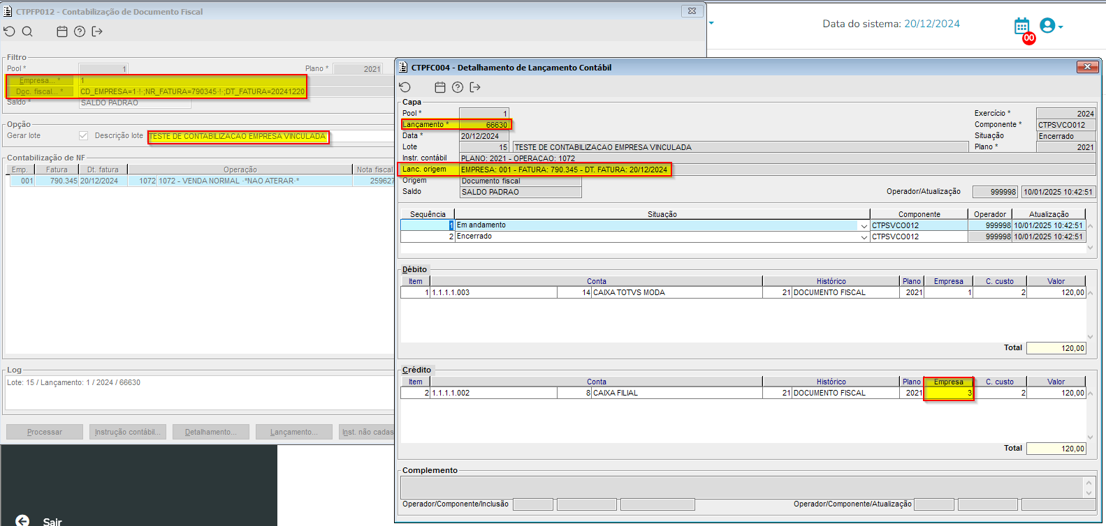
Imagem 09 - Demonstração de CTPFC004 de Detalhamento de lançamento Contábil, com lançamento 66630 de 20/12/2024 para empresa 01, Fatura 790345, data de fatura 20/12/2024, com o credito na empresa 03 e com lançamento origem por "Origem/Destino".
Imagem 10 - Demonstração no CTPFM023 de Manutenção de item de Instrução Contábil Doc.Fiscal, com o plano 2021, Operação 1072, Seq 2 e com o dropdown do campo "Empresa" selecionado como "Documento".
Imagem 11 - Demonstração no CTPFP012 de Contabilização de Documento Fiscal, para empresa 01, Fatura 790348, data de fatura 20/12/2024, selecionado o documento para contabilizar no frame "Contabilização de NF" e teclando no botão "Processar" com a contabilização por "Documento".
Imagem 12 - Demonstração de FISFL031 de Detalhe Capa da Nota Fiscal, para empresa 01, Fatura 790348, data de fatura 20/12/2024 e após o processo de contabilização da pessoa 10 gerado por "Documento".
Imagem 13 - Demonstração de CTPFC004 de Detalhamento de lançamento Contábil, com lançamento 66630 DE 20/12/2024 para empresa 01, Fatura 790348, data de fatura 20/12/2024, com o credito na empresa 03 e com lançamento origem por "Documento".












