Páginas filhas
  • DT Geração do Reinf Referente a Valores de Imposto IRRF não Retido, Registros R4010 e R4020.


01. DADOS GERAIS

Produto:

TOTVS Moda

Segmento:

Varejo

Módulo:Fiscal
Função:EFD-REINF
País:Brasil
Ticket:

Ticket #21238500

Ticket #23173506 

Requisito/Story/Issue (informe o requisito relacionado) :

DVAFIS-22963

DVAFIS-24840


02. SITUAÇÃO/REQUISITO

  • No registro R4020 informar o valor de retenção do imposto 8 mesmo se estiver como não retido
  • No registro R4010, informar o valor de pagamento, se possuir natureza de rendimento, com valor zerado para imposto 8 ou se possuir o imposto 8.

03. SOLUÇÃO

  • Na geração do registro R4020 - Pagamento/Crédito a Beneficiário Pessoa Jurídica, foi alterado para se na duplicata possuir o imposto 8 (IRRF) e este estiver com a situação "não retido", devera apresentar no XML a informação de base de cálculo deste imposto.
  • Na geração do registro R4010 - Pagamento/Crédito a Beneficiário Pessoa Física, foi alterado para ao ser gerado o XML no componente FISFP134, o sistema faça a verificação ao processar, se possui o imposto 8(IRRF), se possui o valor do imposto 8 zerado ou se possui a Natureza de rendimento para que o sistema gere o beneficiário com as informações de pagamento.


Imagem 1 - Acima vemos por exemplo uma duplicata com o imposto 8 com a situação "Não retido", temos em destaque também o valor da base de calculo do imposto.


Imagem 2 - No componente FISFP134 fizemos a geração do registro R4020 para a pessoa da duplicata da imagem 1. 


Imagem 3 - Na imagem acima vemos o XML gerado para o evento R4020, pode-se notar que foi gerado o grupo de tag "retencoes" com o valor da base de calculo do imposto 8.

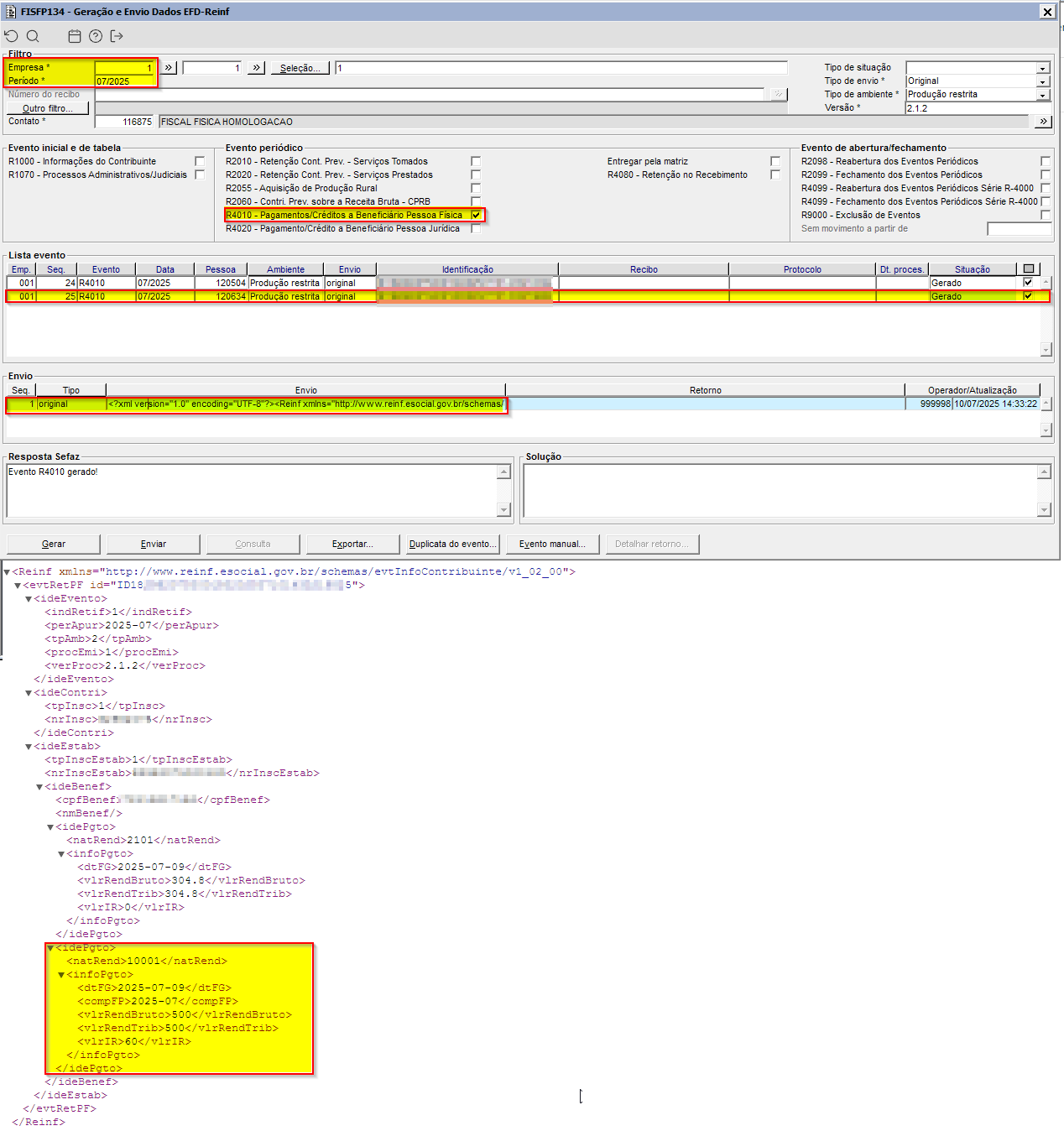
Imagem 4 - Demonstração no FCPFM004 de Manutenção de Duplicata, para o fornecedor=120634, duplicata=1600, documento=1600, valor = 304,80, com o imposto 8 = 0,00 e com o cód. natureza rendimento = 2101


Imagem 5 - Demonstração no FISFP134 de Geração e Envio Dados EFD-Reinf, para o fornecedor=120634, empresa=01, periodo 07/2025, mostrado o XML para a tag idePgto com os campos, NatRend=2101, DtFG=2025-07-09, vlrRendBruto=304,80, vlrRendTrib=304,80 e vlrIR=0.


Imagem 6 - Demonstração no FCPFM004 de Manutenção de Duplicata, para o fornecedor=120634, duplicata=1601, documento=1601, valor = 500,00, com o imposto 8 = 60,00 e com o cód. natureza rendimento = 10001.


Imagem 7 - Demonstração no FISFP134 de Geração e Envio Dados EFD-Reinf, para o fornecedor=120634, empresa=01, período 07/2025, mostrado o XML para a tag idePgto com os campos, NatRend=10001, DtFG=2025-07-09, vlrRendBruto=500,000, vlrRendTrib=500,000 e vlrIR=60,00.


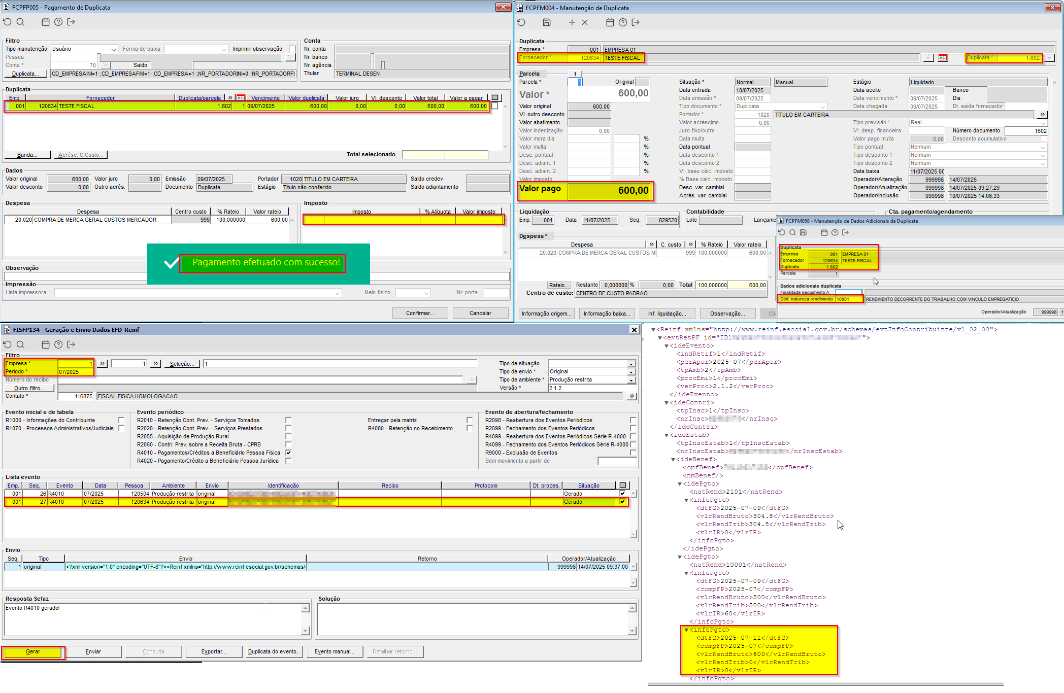
Imagem 8 - Demonstração no FCPFP005 de Pagamento de Duplicata, Duplicata=1602, fornecedor= 120634, sem imposto, com Natureza de rendimento=10001, mostrando o valor pago no FCPFM004, no FISFP134 na sequencia 27 a identificação da geração e também no XML gerado a tag infoPgto com o pagamento e com o valor do imposto 8 = zeros.