Páginas filhas
  • DT Processo de integração para recepção de aceite automático de arquivo através do GERFP069


01. DADOS GERAIS

Produto:

TOTVS Moda

Linha de Produto:

Virtual Age

Segmento:

Varejo

Módulo:

Moda - Varejo

Função:Implementação de processo de integração para recepção de aceite automático de arquivos através do componente GERFP069.
País:Brasil
Requisito/Story/Issue (informe o requisito relacionado) :

DVADAD-586DVADAD-588, DVADAD-756DVADAD-1935


02. SITUAÇÃO/REQUISITO

Foi solicitada a possibilidade de realizar o aceite automático de arquivos através do processo de agendamento geral de processo (GERFP069) com o objetivo de não realizar manualmente os aceite de títulos via arquivo.

03. SOLUÇÃO

Foi implementado dentro do GERFP069 para o agendamento "Integração" os seguintes processos:

  • "600 - RECEPCAO DE ARQUIVO E ACEITE AUTOMATICO DDA" → Que tem como objetivo receber arquivos do tipo DDA para realizar o aceite automático dos títulos vinculados aos arquivos;
  • "601 - RECEPCAO DE ARQUIVO E ACEITA AUTOMATICO PAGAMENTO FORNECEDOR" → Que tem como objetivo realizar a recepção de arquivo e aceita automático de pagamento de faturas vinculadas ao fornecedor;
  • "602 - RECEPCAO DE ARQUIVO E ACEITE AUTOMATICO DE EXTRATO" → Que tem como objetivo recepcionar os arquivos e realizar o aceite automático de arquivo de extrato eletrônico;
  • "603 - BAIXA DE CARTAO POR EXTRATO ELETRONICO AUTOMATICO" → Que tem como objetivo recepcionar os arquivos de extrato eletrônico e realizar a baixa automática;

        Foi desenvolvido também o parâmetro coorporativo "IN_DDA_MULTIEMPRESA" e quando o mesmo estiver configurado, ao consultar uma conta através do componente FCPFP089, será apresentado o componente FCCFL001, listando a conta de todas as empresas, sem a necessidade de trocar de empresas.


Imagem 01 - Demonstra o diretório contendo o arquivo que será utilizado posteriormente na configuração do processo de aceite automático de títulos DDA.


Imagem 02 - Acima pode ser observado detalhadamente o arquivo de retorno com os títulos "1523" e "1524" que serão utilizados posteriormente no processo automático de aceite de título.


Imagem 0304 - Pode ser observado através das imagens acima, as duplicatas "1523" e "1524" com seus respectivos valores, duplicatas essas que ainda não estão com seu aceite realizado.


Imagem 05 - Demonstra o componente GERFP069, onde está sendo selecionado o tipo "Integração", o processo "600" em seguida está sendo acionado duplo clique no campo "Parâmetro>>".


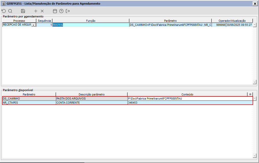
Imagem 06 - Ao realizar a ação mencionada anteriormente, o componente GERFM251 é apresentado, onde pode ser observado que os seguintes parâmetros estão configurados:

  • DS_CAMINHO → Configurado com o diretório que contém o arquivo de retorno para o aceite de título demonstrado na "Imagem 01";
  • NR_CTAPES → Configurada com a conta corrente, referente ao banco que será utilizado para realizar o aceita automático do título.


Imagem 07 - Em seguida está sendo preenchido o restante dos campos e executado o processo de agendamento geral, onde pode ser observado através do campo "Log execução" que o processo configurado foi executado corretamente.


Imagem 08 - Ao acessar o componente FCPFP089 e realizar a consulta da conta "341" com o tipo de situação "Aceito" e a data de emissão "30/05/2025" pode ser observado que os títulos "1523" e "1524" estão sendo apresentados corretamente e que a situação de ambos passou a ser "Aceito" demonstrando assim que o processo de aceite automático de título foi realizado com sucesso.

Imagem 01 - Pode ser observado os arquivos de retorno que serão utilizados no processo automático demonstrado a seguir.


Imagem 020304 - Pode ser observado através das imagens acima que as duplicatas "1238", "1239" e "1240" possuem apenas uma parcela e não estão liquidadas.


Imagem 05 - Na sequencia pode ser observado, que a duplicata "1241" possui três parcelas, onde posteriormente apenas as parcelas "1" e "2" serão liquidadas através do processamento automático do arquivo de retorno, dessa forma a parcela "3" ainda continuará em aberto.


Imagem 06 - Na sequencia está sendo acessado o componente GERFP069, selecionado o tipo de integração "601" e acionado o botão "Executar".


Imagem 07  - Após executar, pode ser observado através do log de execução que o processo foi executado com sucesso.


Imagem 08 - Na sequencia pode ser observado que os quatro arquivos de retorno referente as duplicatas demonstradas anteriormente, foram processados automaticamente.


Imagem 09, 10, 11 - Pode ser observado que as duplicatas "1238", "1239" e "1240" foram liquidadas corretamente pelo processo automático executado anteriormente.


Imagem 12 - Entretanto ao consultar as informações referente a duplicata "1241", pode ser observado que apenas as parcelas 1 e 2 foram liquidadas, pelo fato da informação do arquivo de retorno do pagamento não possuir os dados de pagamento referente a terceira parcela, a parcela continuará em aberta até que um novo arquivo de retorno seja gerado com a informação de liquidação da parcela da duplicata.

Este processo tem como objetivo automatizar a execução do componente FCCFP023 logo após a leitura de extratos pelo FCCFP022, garantindo a integração bancária de forma segura, rastreável e sem necessidade de intervenção manual, seguindo o modelo de processos automáticos adotado no GLBFM120.

Imagem 01 - Configuração do processo 602 que será utilizado no GERFP069 no processo que será demonstrado posteriormente.


Imagem 02 - Ao acessar o GERFP069, será necessário selecionar o tipo "Integração" e o processo 602.


Imagem 03 - Ao clicar em "parâmetros", o componente GERFM251 é apresentado com a configuração dos parâmetros conforme demonstrado na "Imagem 1", permitindo que o caminho e o banco seja alterado.


Imagem 04 - Quando não há arquivos de retorno do banco configurado, o alerta é apresentado no campo "Resultado".


Imagem 05 - Os arquivos serão processados em ordem de sequencia de retorno bancário. Caso algum arquivo não obedecer a sequencia esperada, a leitura dos arquivos é interrompida e o alerta será apresentado no campo resultado.

Imagem 01 - Demonstra o componente FCRFP169, onde está sendo realizada a conciliação manual de um arquivo de pagamento referente ao banco SICREDI.


Considerar que na sequencia a conciliação demonstrada foi excluída para que o mesmo arquivo seja processado automaticamente.

Imagem 02 - Demonstra o componente GERFP069, onde está sendo selecionado o tipo de agendamento "Integração", na sequencia selecionado o processo "603" e informado os parâmetros com o diretório contendo o arquivo de extrato eletrônico que será processado.


Imagem 03 - Após realizar o processamento anterior, ao acessar novamente o componente FCRFP169, pode ser observado que a leitura automática foi realizada, mas pelo fato de não ter sido realizada todas as conciliações, o arquivo foi gravado com a situação "Em andamento".


Imagem 04 - Após realizar a conciliação de todos os pagamentos, pode ser observado que a situação do mesmo passou a ser "Processado" e as liquidações foram geradas com sucesso.


Imagem 05 - Caso exista algum erro no arquivo, a mensagem acima é apresentada e o arquivo não será processado.

Imagem 01 - Demonstra o componente ADMFM013, onde está sendo configurado o parâmetro coorporativo "IN_DDA_MULTIEMPRESA" com o valor "1".


Imagem 02 - Pelo fato do parâmetro demonstrado anteriormente estar configurado, ao acessar o componente FCPFP089 e selecionar o campo "Conta*" é apresentado o componente FCCFL001, listando as contas de todas as empresas.


Observação: Caso o parâmetro supracitado não se encontre configurado, então será apresentado o componente FCRFL022, listando apenas as contas vinculadas a empresa que está sendo acessada.