01. DADOS GERAIS
| Produto: | TOTVS Moda |
|---|---|
| Segmento: | Varejo |
| Módulo: | Fiscal |
| Função: | Gerar no XML das NFs as tags da Reforma dos impostos IBS e CBS |
| País: | Brasil |
| Requisito/Story/Issue (informe o requisito relacionado) : |
02. SITUAÇÃO/REQUISITO
Com a implementação da Reforma Tributária, o sistema tera que gerar no XML das NFS as tags dos imposto IBS e CBS
03. SOLUÇÃO
Foi alterado na geração do XML no processo de emissão das NF, para gerar as tags de IBS e CBS com seus totalizadores.
Foi criado o parâmetro por empresa "PR_ALIQ_IBS_MUN" para definir a alíquota de IBS para o município da empresa.
Também foi alterado o tamanho do recibo de autorização da NF, que passou a ter o tamanho de 17 caracteres.
Foram incluídas as tags:
- cMunFGIBS com seus filhos.
- Grupo UB - IBS e CBS (por item) com as tags de impostos IBS e CBS.
- Grupo Totais da NFe com as tags de totalizadores (IBSCBSTot).
Imagem 01 - Demonstração no FISFM057de Manutenção da Nota Fiscal Eletrônica, de uma NF-e "Autorizada" com o numero do recibo com 15 caracteres.
Imagem 02 - Demonstração no FISFM057de Manutenção da Nota Fiscal Eletrônica, de uma NF-e "Autorizada" com o numero do recibo com 17 caracteres, com o xml mostrando os campos das tags de IBS e CBS.
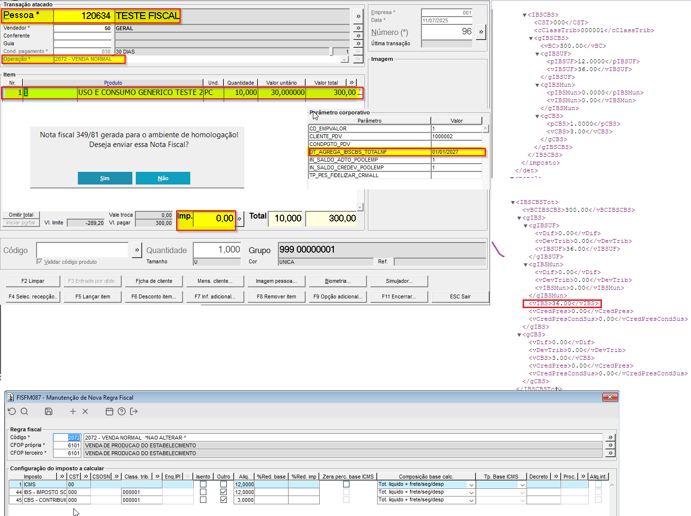
Imagem 03 - Demonstração no TRAFM060 de Lançamento de Transação Completo, com a emissão da NF-e 349/81 em ambiente de homologação, mostrando o XML gerado com as tags de IBS, CBS e as tags totalizadoras do IBS, CBS e com o componente FISFM087 da operação =2072 com os impostos configurados.
Imagem 04 - Demonstração no FISFP093 de processamento de Nota Fiscal Eletrônica(NF-e/NFC-e), com a data de emissão em 21/07/2025 para NF-e=349/81 com situação "Autorizada", mostrando também o log no FISFL085.
Imagem 05 - Demonstração no TRAFM060 de Lançamento de Transação Completo, com a emissão da NF-e 364/81 em ambiente de homologação, mostrando o XML gerado com os impostos, "ICMS, IPI, COFINS,PIS/PASEP, IBS e CBS" e as tags totalizadoras do IBS, CBS e com o componente FISFM087 da operação =2072 com os impostos configurados(1,3,5,6,44 e 45).
Imagem 06 - Demonstração no TRAFM060 de Lançamento de Transação Completo, com a emissão da NF-e 366/81 em ambiente de homologação, mostrando o XML gerado com os impostos, "ICMS, ICMS- SUBSTITUIÇÃO TRIB., IPI, COFINS,PIS/PASEP, IBS e CBS" e as tags totalizadoras do IBS, CBS e com o componente FISFM087 da operação =2072 com os impostos configurados(1,2,3,5,6,44 e 45).
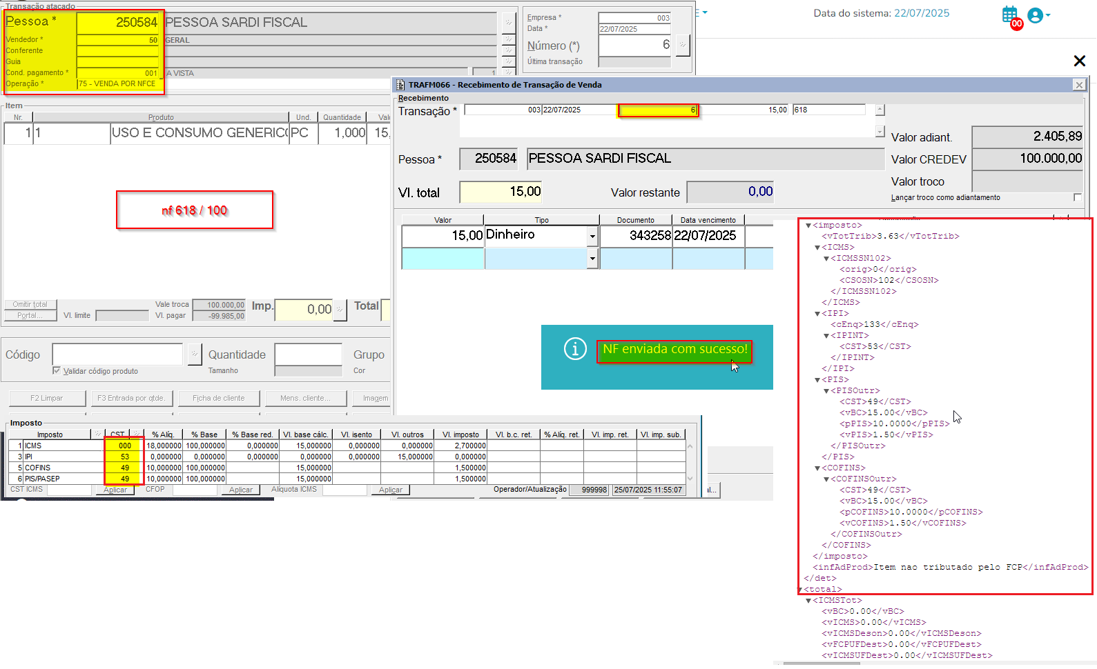
Imagem 07 - Demonstração no TRAFM060 de Lançamento de Transação Completo, com a emissão da NFC-e 618/1001 da empresa=03 em ambiente de homologação, sem os impostos IBS, CBS, mostrando a configuração no componente FISFM087 da operação =75 com os impostos configurados.
Imagem 08 - Demonstração no FISFP093 de Processamento de Nota Fiscal Eletrônica(NF-e/NFC-e), com a NFC-e=627/100, com os impostos configurados=1,5,6,44 e 45 e com as tags do IBS e CBS demonstradas no XML.
Imagem 09 - Demonstração no TRAFM060 de Lançamento de Transação Completo, com a emissão da NF-e 410/81 em ambiente de homologação, mostrando o XML gerado com os impostos, "ICMS, IPI, COFINS,PIS/PASEP, IBS e CBS" e as tags totalizadoras do IBS, CBS e com o componente FISFM087 da operação =2072, com o parâmetro corporativo DT_AGREGA_IBSCBS_TOTALNF = 01/01/2027 e não sendo agregado os impostos IBS e CBS no total da NF.








