01. DADOS GERAIS
| Produto: | TOTVS Moda |
|---|---|
| Linha de Produto: | Virtual Age |
| Segmento: | Varejo |
| Módulo: | Moda - Financeiro |
| Função: | Realizar a configuração e aplicação da regra de faixa de percentual de multa por empresa. |
| País: | Brasil |
| Ticket: | 22156473 |
| Requisito/Story/Issue (informe o requisito relacionado) : |
02. SITUAÇÃO/REQUISITO
Permitir que seja possível definir regras de faixa de percentual de multa por quantidade de dias de atraso por empresa.
03. SOLUÇÃO
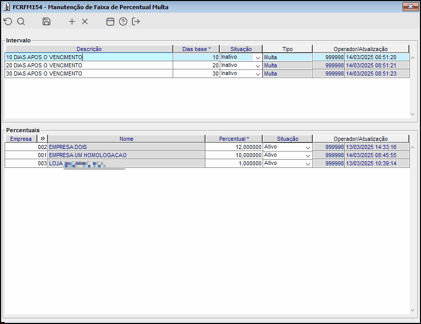
Foi desenvolvido o componente FCRFM154 (Manutenção de Faixa de Percentual Multa) que tem como objetivo definir percentuais de multa por intervalo e por empresas, onde para um mesmo intervalo possa existir percentuais de multas diferente para empresas distintas.
Observação: A regra demonstrada a seguir, se aplica aos componentes FCRFP002 e FCRFP190, entretanto afim de exemplificar o processo, será apresentado a execução da simulação apenas no componente FCRFP002.
Importante: Caso existam um ou mais intervalos configurados para a empresa, a regra de definição da faixa de percentual de multa válida será a configurada no FCRFM154. Dessa forma, o percentual de multa configurado no parâmetro da empresa "PR_MULTA" será ignorado. Para que essa regra volte a ser utilizada, todos os percentuais de multa configurados para a empresa devem estar inativos, ou todos os intervalos que possuam percentuais de multa configurados.
Imagem 01 - Demonstra o componente FCRFM154, onde está sendo apresentado os três intervalos configurados com os percentuais de multas definidos por empresa.
Exemplo de cálculo: Para uma fatura no valor de R$ 150,00 os valores de multa de acordo com os percentuais informados serão:
- 10 DIAS APOS VENCIMENTO → Multa de 10% → Valor de multa → R$ 15,00;
- 20 DIAS APOS VENCIMENTO → Multa de 12% → Valor de multa → R$ 18,00;
- 30 DIAS APOS VENCIMENTO → Multa de 15% → Valor de multa → R$ 22,50.
Observação: Considerar que para a simulação demonstrada abaixo, a data atual do sistema é igual a: "12/03/2025" e a empresa utilizada será a "001" entretanto os passos demonstrados se aplicam para mais de uma empresa, onde cada empresa pode possuir percentual de multa diferente.
Imagem 02 - Pode ser observado através do componente FCRFM001, que a fatura "1333" possui o valor de R$ 150,00 e a data de vencimento é igual a "01/03/2025".
Imagem 03 - Ao consultar a mesma fatura citada anteriormente através do componente FCRFP002, pode ser observado que a quantidade de dias de atraso é igual a 10 dias de atraso, nesse caso pode ser observado que além o valor de juros de R$ 2,75, também foi aplicado um valor de multa de R$ 15,00, valor esse que corresponde a 10% do valor total da transação.
Abaixo será demonstrado uma simulação onde a quantidade de dias de atraso da fatura é igual a 20 dias, para que seja aplicado o segundo percentual de multa configurado na empresa 001 para o intervalo.
Imagem 04 - Pode ser observado através do componente FCRFM001, que a fatura "1333" possui o valor de R$ 150,00 e a data de vencimento é igual a "20/02/2025".
Imagem 05 - Ao consultar a mesma fatura citada anteriormente através do componente FCRFP002, pode ser observado que a quantidade de dias de atraso é igual a 20 dias de atraso, nesse caso pode ser observado que além o valor de juros de R$ 5,00, também foi aplicado um valor de multa de R$ 18,00, valor esse que corresponde a 12% do valor total da transação.
Abaixo será demonstrado uma simulação onde a quantidade de dias de atraso da fatura é igual a 30 dias, para que seja aplicado o segundo percentual de multa configurado na empresa 001 para o intervalo.
Imagem 06 - Pode ser observado através do componente FCRFM001, que a fatura "1333" possui o valor de R$ 150,00 e a data de vencimento é igual a "10/02/2025".
Imagem 07 - Ao consultar a mesma fatura citada anteriormente através do componente FCRFP002, pode ser observado que a quantidade de dias de atraso é igual a 30 dias de atraso, nesse caso pode ser observado que além o valor de juros de R$ 7,50, também foi aplicado um valor de multa de R$ 22,50, valor esse que corresponde a 15% do valor total da transação.
Importante: Caso a quantidade de dias de atraso da fatura, seja acima do último intervalo configurado e o último percentual configurado para a empresa em questão esteja ativo, será utilizado o mesmo para definir o percentual de multa que será aplicado na fatura.
Abaixo será demonstrado um exemplo, onde todos os intervalos estão ativos, entretanto a quantidade de dias de atraso da fatura é inferior a primeiro intervalo de dias configurados.
Imagem 08 - Pode ser observado através do componente FCRFM001, que a fatura "1333" possui o valor de R$ 150,00 e a data de vencimento é igual a "05/03/2025".
Imagem 09 - Ao consultar a mesma fatura citada anteriormente através do componente FCRFP002, pode ser observado que a quantidade de dias de atraso é igual a 7 dias de atraso, nesse caso pode ser observado que foi aplicado apenas o valor de juros de R$ 1,75, não sendo aplicado percentual de multa para a fatura, pois existe intervalo ativo para a empresa, entretanto a fatura não alcança os dias necessários para que a multa seja aplicada.
Abaixo será demonstrado o processo utilizando como exemplo uma situação onde todos os intervalos estão inativos, entretanto a validação é realizada também para o caso onde os percentuais definidos para a empresa está inativo mas o intervalo está ativo, sendo assim é possível que um intervalo para a empresa "001" por exemplo esteja inativo para a aplicação de multa, mas o mesmo intervalo possua configuração de percentual de multa configurado para a empresa "002" onde será aplicado.
Imagem 01 - Pode ser observado através do componente ADMFM014, que o parâmetro empresa "PR_MULTA" está configurado com o valor "2" para a empresa "001".
Imagem 02 - Na sequencia pode ser observado através do componente FCRFM154, que todos os intervalos configurados estão na situação "Inativo".
Imagem 03 - Logo após ao consultar a fatura "1333" pode ser observado que a mesma se encontra com 11 dias de atraso, entretanto por mais que os dias de atraso da fatura seja superior a 10 dias, não está sendo aplicado nenhum percentual de multa configurado através do componente FCRFM154, pelo fato de que todos os intervalos estão na situação inativo, por esse motivo, está sendo aplicado o valor de multa de R$ 3,00 que corresponde a 2% (valor configurado no parâmetro citado anteriormente) de R$ 150,00.











